KEMBAR78
Concepts and Data Model - SAP Documentation | PDF | Conceptual Model | Data Model
0% found this document useful (0 votes)
360 views2 pages

Concepts and Data Model - SAP Documentation

This document discusses the concepts and data model for conditional billing in SAP IS-U. It describes the key entities involved from customizing, master data, and transaction data areas. These include billing schema extensions, conditional billing programs, rate relationship groups, rates, time-of-use exception programs, time-of-use exceptions, and time-of-use exception responses. It also provides a simplified data model showing the connections between these entities and how conditional billing uses and relates them.

Uploaded by

atanu mohanty
Copyright
© © All Rights Reserved
We take content rights seriously. If you suspect this is your content, claim it here.
Available Formats
Download as PDF, TXT or read online on Scribd
0% found this document useful (0 votes)
360 views2 pages

Concepts and Data Model - SAP Documentation

This document discusses the concepts and data model for conditional billing in SAP IS-U. It describes the key entities involved from customizing, master data, and transaction data areas. These include billing schema extensions, conditional billing programs, rate relationship groups, rates, time-of-use exception programs, time-of-use exceptions, and time-of-use exception responses. It also provides a simplified data model showing the connections between these entities and how conditional billing uses and relates them.

Uploaded by

atanu mohanty
Copyright
© © All Rights Reserved
We take content rights seriously. If you suspect this is your content, claim it here.
Available Formats
Download as PDF, TXT or read online on Scribd
You are on page 1/ 2

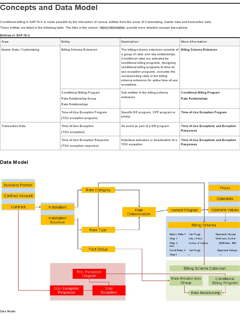
Concepts and Data Model

Conditional billing in SAP IS-U is made possible by the interaction of various entities from the areas of Customizing, master data and transaction data.

These entities are listed in the following table. The links in the column More Information provide more detailed concept descriptions.

Entities in SAP IS-U

Area Entity Description More Information

Master Data / Customizing Billing Schema Extension The billing schema extension consists of Billing Schema Extension
a group of rates and rate relationships.
Conditional rates are activated by
conditional billing programs. Assigning
conditional billing programs to time-of-
use exception programs, executes the
corresponding rates in the billing
schema extension for active time-of-use
exceptions.

Conditional Billing Program Sub-entities in the billing schema Conditional Billing Program
extension
Rate Relationship Group Rate Relationships

Rate Relationships

Time-of-Use Exception Program Specific DR program, CPP program or Time-of-Use Exception Program
similar
(TOU exception program)

Transaction Data Time-of-Use Exception An event as part of a DR program Time-of-Use Exceptions and Exception
Responses
(TOU exception)

Time-of-Use Exception Response Individual activation or deactivation of a Time-of-Use Exceptions and Exception
TOU exception Responses
(TOU exception response)

Data Model

Data Model
The simplified data model displays the connections between the individual entities. Conditional billing is based on SAP IS-U contract billing and uses the corresponding
objects in the data model in conjunction with the billing schema extension.

The billing schema extension contains the conditional billing porgram and the rate relationship group with the rate relationships.

The billing schema extension refers to a billing schema . You define which rates are billed and the order in which they are processed in the billing schema. Schemas
are a combination of rates with assigned variant programs and operands.

The relationship between rates also plays a very important role in conditional billing. Rates are used as basic rates for the entire billing period. They are only used as
conditional rates for active time-of-use exceptions to supplement or substitute the basic rates. You define these rate relationships in the billing schema extension in a
rate relationship group . A rate relationship group refers to a rate fact group . Rates use the RTP or TOU interface defined in the rate fact group.

Basic rates and conditional rates must be used in the same schema and be defined with the same relationship in rate determination.

The conditional billing program defined in the billing schema extension is used to activate conditional rates. Assigning conditional billing programs to TOU exception
programs executes the corresponding rates in the billing schema extension for an active TOU exception.

The TOU exception responses are stored at register level with the key of the logical register number. This provides an indirect connection to the contract with Register >
Device > Installation.

You might also like