KEMBAR78
Control Statements (PLSQL) | PDF | Technology & Engineering
0% found this document useful (0 votes)
52 views3 pages

Control Statements (PLSQL)

The document discusses three types of control structures used to control the flow of a program: conditional, branching, and iteration. Conditional structures include if/else statements and nested if statements. Branching structures include case statements. Iteration structures include simple, while, and for loops.

Uploaded by

Prasanthi Kolli
Copyright
© © All Rights Reserved
We take content rights seriously. If you suspect this is your content, claim it here.
Available Formats
Download as PDF, TXT or read online on Scribd
0% found this document useful (0 votes)
52 views3 pages

Control Statements (PLSQL)

The document discusses three types of control structures used to control the flow of a program: conditional, branching, and iteration. Conditional structures include if/else statements and nested if statements. Branching structures include case statements. Iteration structures include simple, while, and for loops.

Uploaded by

Prasanthi Kolli
Copyright
© © All Rights Reserved
We take content rights seriously. If you suspect this is your content, claim it here.
Available Formats
Download as PDF, TXT or read online on Scribd
You are on page 1/ 3

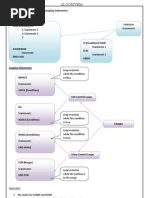
CONTROL STRUCTURES:

- USED TO CONTROL FLOW OF THE PROGRAM.


- THERE ARE THREE TYPES OF CONTROL STRUCTURES.
I. CONDITIONAL CONTROL STRUCTURES
II. BRANCHING CONTROL STRUCTURES
III. ITERATION CONTROL STRUCTURES
I. CONDITIONAL CONTROL STRUCTURES:
I. SIMPLE IF: IT CONTAINS ONLY TRUE BLOCK.
SYNTAX:
IF <CONDITION> THEN
<EXEC-STATEMENTS>; -- TRUE BLOCK
END IF;

II. IF. ELSE: IT CONTAINS BOTH TRUE BLOCK & FALSE BLOCK.
SYNTAX:
IF <CONDITION> THEN
<EXEC-STATEMENTS>; -- TRUE BLOCK
ELSE
<EXEC-STATEMENTS>; -- FALSE BLOCK
END IF;

III. NESTED IF:


-> IF WITHIN THE IF IS CALLED AS NESTED IF.
SYNTAX:
IF <CONDITION> THEN
IF <CONDITION> THEN
<EXEC-STATEMENT>;
ELSE
<EXEC-STATEMENTS>;
END IF;
ELSE
IF <CONDITION> THEN
<EXEC-STATEMENT>;
ELSE
<EXEC-STATEMENTS>;
END IF;
END IF;

IV. IF..ELSE LADER:


SYNTAX:
IF <CONDITION> THEN
<EXEC-STATEMENTS>;
ELSIF <CONDITION> THEN
<EXEC-STATEMENTS>;
ELSIF <CONDITION> THEN
<EXEC-STATEMENTS>;
......................

ELSE
<EXEC-STATEMENTS>;
END IF;

II. BRANCHING CONTROL STURCTURES:


I. CASE:
SYNTAX:
CASE <VARIABLE/EXPRESSION>
WHEN <COND> THEN
<EXEC-STATEMENTS>;
WHEN <COND> THEN
<EXEC-STATEMENTS>;
WHEN <COND> THEN
<EXEC-STATEMENTS>;
ELSE
<EXEC-STATEMENT>;
END CASE;

ITERATION CONTROL STATEMENTS:


I. SIMPLE LOOP:
-> IT IS AN INFINITE LOOP.IF WE WANT BREAK A SIMPLE LOOP
THEN WE SHOULD USE "EXIT" STATEMENT.

SYNTAX:
LOOP
<EXEC-STATEMENTS>;
END LOOP;

II. WHILE LOOP:


SYNTAX:
WHILE <CONDITION>
LOOP
<EXEC-STATEMENTS>;
<INCRE/DECRE>;
END LOOP;

III. FOR LOOP:


-> BY DEFAULT, IT IS INCREMENTED BY 1.

SYNTAX:
FOR <INDEX_VARIABLE> IN <START_VALUE>..<END_VALUE>
LOOP
<EXEC-STATEMENTS>;
END LOOP;

You might also like