KEMBAR78
DB 3 Sybase ASE 15 & MS SQL Server | DOCX
Sybase ASE 16,15 , Access 
2010 & MS SQL Server 2012 & 
2008R2 
By Sunny Okoro
1 
Contents 
Database Systems...............................................................................................................................4 
Application.........................................................................................................................................5 
Sybase ASE ....................................................................................................................................... 10 
ASE 15.......................................................................................................................................... 10 
ASE 16.......................................................................................................................................... 17 
Database Creation ..................................................................................................................... 19 
Tables Creation ......................................................................................................................... 19 
Database Diagram ..................................................................................................................... 24 
Audit Tables Creation ................................................................................................................ 24 
Triggers .................................................................................................................................... 36 
Indexes ..................................................................................................................................... 43 
Database Dictionary .................................................................................................................. 46 
Table Population ...................................................................................................................... 58 
Revised Physical Database Diagram ............................................................................................ 79 
Data Verfication ........................................................................................................................ 90 
Data Manipulation .................................................................................................................. 111 
Microsoft SQL Server 2012 .............................................................................................................. 138 
Database Creation ...................................................................................................................... 139 
Tables and Index ......................................................................................................................... 143 
Triggers ...................................................................................................................................... 150 
Database Dictionary .................................................................................................................... 154 
Database Physical Diagram .......................................................................................................... 171 
Table Population and Verification ................................................................................................ 172 
DBA ........................................................................................................................................... 177 
Data Manipulation ...................................................................................................................... 179 
Xml ............................................................................................................................................ 248 
Microsoft SQL Server 2008 .............................................................................................................. 261 
Database Creation ...................................................................................................................... 263 
Tables and Indexes...................................................................................................................... 265 
Triggers ...................................................................................................................................... 270 
Audit Records ............................................................................................................................. 273
2 
Database Dictionary .................................................................................................................... 275 
Database Physical Diagram .......................................................................................................... 286 
ETL ............................................................................................................................................. 288 
Data Verification ......................................................................................................................... 292 
ETL 2 .......................................................................................................................................... 302 
Data Manipulation ...................................................................................................................... 307 
Microsoft Access 2010 .................................................................................................................... 317 
Linked Server .............................................................................................................................. 317 
Imported Data ............................................................................................................................ 329 
Database Creation ...................................................................................................................... 336 
ETL ......................................................................................................................................... 343 
Microsoft Excel............................................................................................................................... 357 
Linked Server .............................................................................................................................. 357
3
4 
Database Systems 
Sybase Adaptive Server 
Microsoft SQL Server 2012
5 
Microsoft SQL Server 2008R2 
Microsoft Access 2010 
Oracle 11Gr2 
Application
6 
Oracle SQL Developer 
Sybase Central 
Dell Quest TOAD SQL Server Edition
7 
Microsoft Visual Studio 2008 
Microsoft SQL Server Management Studio
8 
SAP Interactive SQL 
Microsoft SSIS 2012/ SQL Server Data Tools
9 
Microsoft Visio 2010 
Oracle JDeveloper 12c
10 
Talend Open Studio 
Sybase ASE 
ASE 15
11
12
13
14
15
16
17 
ASE 16
18 
Store 
PK Store_ID 
Store_Name 
Address 
City 
State 
Phone 
HRRecords 
PK,FK1 Employee_ID 
PK,FK2 Store_ID 
PK HR_ID 
Employee 
Hire_Date 
Hire_EndDate 
DOB 
PK Employee_ID 
First_Name 
Midd_Name 
Last_Name 
Address 
City 
State 
Phone 
Customer 
PK Customer_ID 
PK,FK1 Store_ID 
First_Name 
Midd_Name 
Last_Name 
Address 
City 
Phone 
Orders 
PK Order_ID 
PK,FK3 Product_ID 
PK,FK1 Store_ID 
PK,FK2 Employee_ID 
QTY 
Order_Notes 
Order_Date 
Order_Amt 
Order_Tax 
Order_FinalAmt 
Order_Ship 
Shipment 
PK Shipping_ID 
PK,FK1 Order_ID 
PK,FK1,FK2 Employee_ID 
Shipping_Date 
Shipping_Amt 
Recieve_Date 
ProductCategory 
PK Category_ID 
Category_Name 
Description 
Product 
PK Product_ID 
PK,FK1 Category_ID 
Porudct_Name 
Product_Flavor 
Product_BoxQTY
19 
Database Creation 
Tables Creation
20
21
22
23
24 
Database Diagram 
Audit Tables Creation
25
26
27
28 
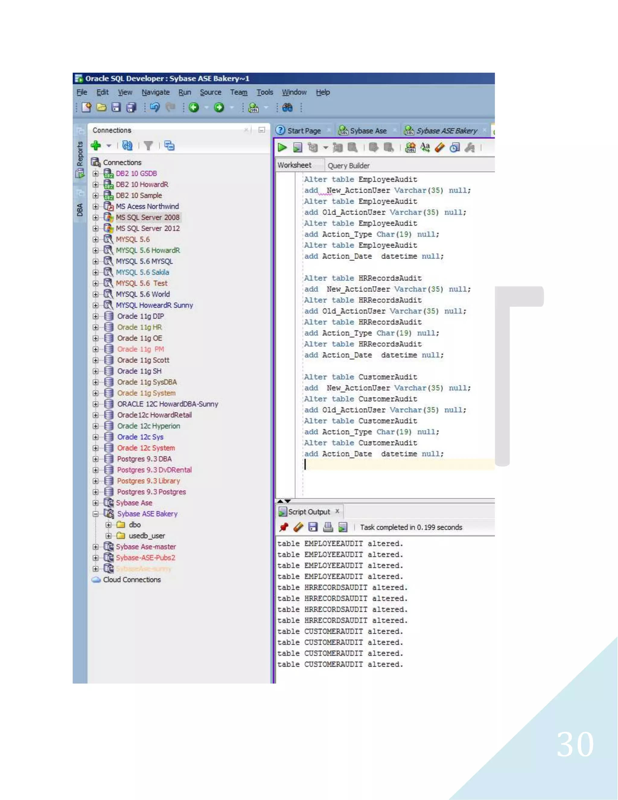
Tables Alteration
29
30
31
32
33
34
35
36 
Triggers
37
38
39
40
41
42
43 
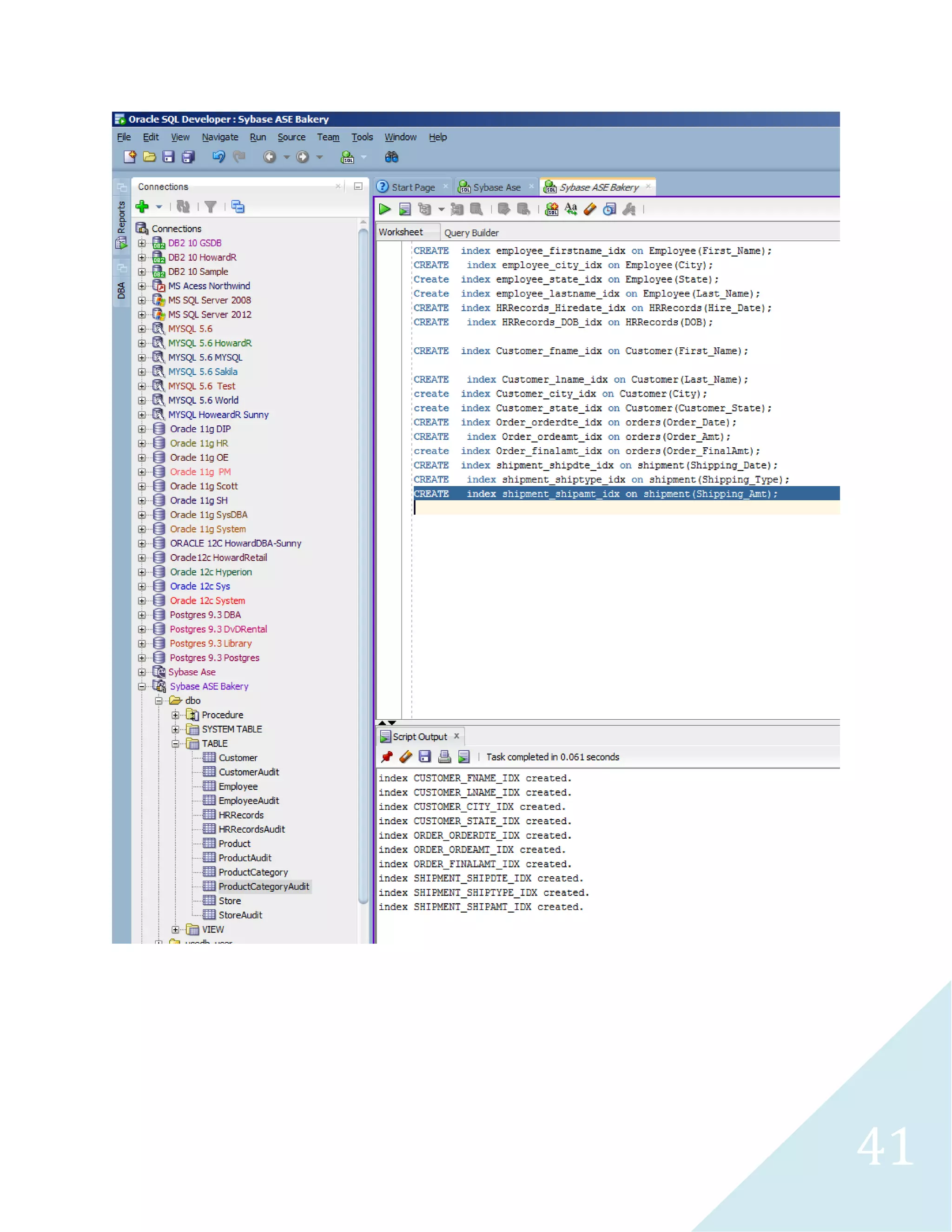
Indexes
44
45
46 
Database Dictionary
47
48
49
50
51
52
53
54
55
56
57
58 
Table Population
59
60
61
62
63
64
65
66
67 
This stored procedure will be utilized for table population.
68
69
70
71 
Due to an error with the table and stored procedure utilized for the Order table population, the entire 
triggers and tables associated with Orders and Shipment tables were dropped and recreated.
72
73
74
75
76
77
78
79 
Revised Physical Database Diagram
80
81
82
83
84
85
86
87
88
89
90 
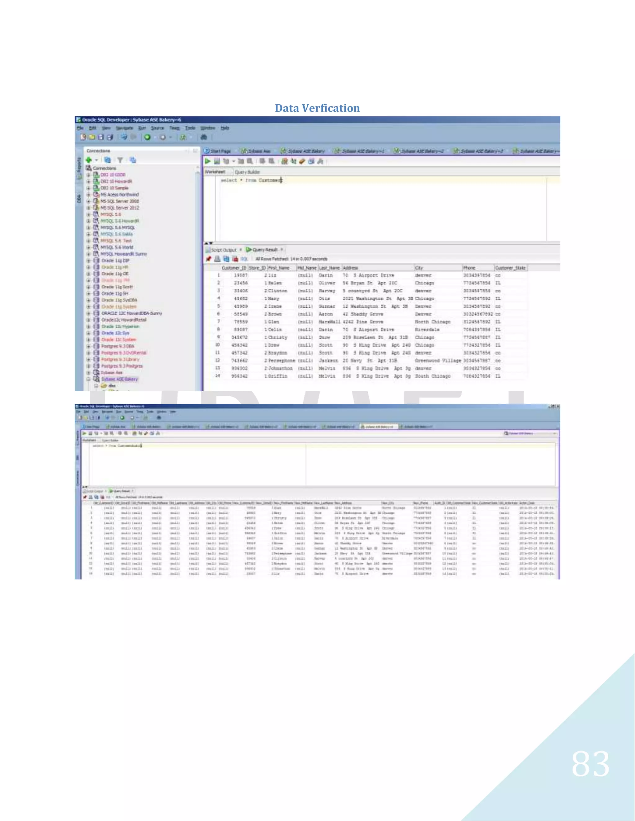
Data Verfication
91
92
93
94
95
96
97
98
99
100
101
102
103
104
105
106
107
108
109
110
111 
Data Manipulation
112 
Results Abridged
113 
Results Abridged
114 
Results Abridged 
Results Abridged
115 
Results Abridged
116
117
118
119
120 
Results Abridged
121 
Results Abridged
122
123
124
125
126
127
128
129
130
131
132
133
134
135
136
137
138 
Microsoft SQL Server 2012
139 
Database Creation
140
141
142
143 
Tables and Index
144
145
146
147
148
149
150 
Triggers
151
152
153
154 
Database Dictionary
155
156
157
158
159
160
161
162
163
164
165
166
167
168
169
170
171 
Database Physical Diagram 
Customer 
PK,I2,I1 Customer_ID INTEGER 
PK,FK1,I1 Store_ID INTEGER 
U2 First_Name CHAR(45) 
Mid_Name CHAR(45) 
U3 Last_Name CHAR(45) 
Address CHAR(55) 
U1 City CHAR(40) 
Phone CHAR(35) 
U4 Customer_State CHAR(8) 
Product 
PK,I2,I1 Product_ID INTEGER 
PK,FK1,I1 Category_ID INTEGER 
Product_Name CHAR(50) 
Product_BoxQTy INTEGER 
Employee 
PK,I1 Employee_ID INTEGER 
U2 First_Name CHAR(40) 
Midd_Name CHAR(40) 
U3 Last_Name CHAR(40) 
Adress CHAR(55) 
U1 City CHAR(40) 
U4 State CHAR(5) 
Phone CHAR(25) 
ProductCategory 
PK,I1 Category_ID INTEGER 
Category_Name CHAR(50) 
Description CHAR(32767) 
PK,FK1,I1 Employee_ID INTEGER 
PK,FK2,I1 Store_ID INTEGER 
PK,I2,I1 HR_ID INTEGER 
U2 Hire_Date WCHAR(10) 
U1 DOB WCHAR(10) 
shipment 
HRRecords 
PK,I2,I1 Shipping_ID INTEGER 
PK,FK2,I1 Order_ID INTEGER 
PK,FK1,I1 Employee_ID INTEGER 
U2 Shipping_Date WCHAR(10) 
U1 Shipping_Amt CURRENCY 
Recieve_Date WCHAR(10) 
U3 Shipping_Type CHAR(35) 
Store 
PK,I1 Store_ID INTEGER 
U3 Store_Name CHAR(35) 
Address CHAR(45) 
U1 City CHAR(40) 
U2 State CHAR(5) 
Phone CHAR(25) 
orders 
PK,I2,I1 Order_ID INTEGER 
PK,FK3,I1 Product_ID INTEGER 
PK,FK4,I1 Store_ID INTEGER 
PK,FK1,I1 Customer_ID INTEGER 
PK,FK2,I1 Employee_ID INTEGER 
Order_QTY INTEGER 
Order_Notes CHAR(200) 
U3 Order_Date WCHAR(10) 
U2 Order_Amt CURRENCY 
Order_Tax CURRENCY 
U1 Order_FinalAmt CURRENCY 
Order_Ship CHAR(9)
172 
Table Population and Verification
173
174
175
176
177 
DBA
178
179 
Data Manipulation
180
181
182
183
184
185
186
187
188
189
190
191
192
193
194
195
196
197
198
199
200
201 
Results Abridged
202 
Results Abridged
203
204
205
206
207
208
209 
Results Abridged
210 
Results Abridged
211
212 
Results Abridged
213 
Results Abridged
214 
Results Abridged
215
216
217
218
219
220
221
222
223
224
225
226 
Results Abridged
227
228
229
230
231
232
233
234
235
236
237
238
239
240
241
242
243
244
245
246
247
248 
Xml
249
250 
Results Abridged
251
252
253
254
255 
Results Abridged
256
257 
Results Abridged
258
259
260 
Results Abridged
261 
Microsoft SQL Server 2008
262
263 
Database Creation
264
265 
Tables and Indexes
266
267
268
269
270 
Triggers
271
272
273 
Audit Records
274 
Results Abridged
275 
Database Dictionary
276
277
278
279
280
281
282
283
284
285
286 
Database Physical Diagram
287 
Customer 
PK,I2,I1 Customer_ID 
PK,I1 Store_ID 
U2 First_Name 
Mid_Name 
U3 Last_Name 
Address 
U1 City 
Phone 
U4 Customer_State 
Product 
PK,I2,I1 Product_ID 
PK,FK1,I1 Category_ID 
U1 Product_Name 
Product_BoxQTy 
Employee 
PK,I1 Employee_ID 
U2 First_Name 
Midd_Name 
U3 Last_Name 
Adress 
U1 City 
U4 State 
Phone 
ProductCategory 
PK,I1 Category_ID 
Category_Name 
Description 
shipment 
PK,I2,I1 Shipping_ID 
PK,FK2,I1 Order_ID 
PK,FK1,I1 Employee_ID 
U2 Shipping_Date 
U1 Shipping_Amt 
Recieve_Date 
U3 Shipping_Type 
HRRecords 
PK,FK1,I1 Employee_ID 
PK,FK2,I1 Store_ID 
PK,I2,I1 HR_ID 
U2 Hire_Date 
U1 DOB 
Store 
PK,I1 Store_ID 
U3 Store_Name 
Address 
U1 City 
U2 State 
Phone 
orders 
PK,I2,I1 Order_ID 
PK,FK3,I1 Product_ID 
PK,FK4,I1 Store_ID 
PK,FK1,I1 Customer_ID 
PK,FK2,I1 Employee_ID 
Order_QTY 
Order_Notes 
U3 Order_Date 
U2 Order_Amt 
Order_Tax 
U1 Order_FinalAmt 
Order_Ship
288 
ETL
289
290
291
292 
Data Verification
293
294
295
296
297
298 
]
299
300
301 
Results Abridged
302 
ETL 2 
The underlying audit tables remained empty after SSIS has been utilized to populate the database which 
did not activate the audit triggers. The data in all the populated tables will be deleted, the identity 
column option would be set back to on and Talend would be utilized to populate the store table. SSIS 
would be utilized to repopulate the rest of the tables.
303
304
305
306
307 
Data Manipulation
308 
Results Abridged
309 
Results Abridged
310
311
312
313
314
315
316 
Results Abridged
317 
Microsoft Access 2010 
Linked Server
318
319
320
321
322
323
324
325
326
327 
Changed the first name to Philip for employee id 631 and re verify if the changes has been applied in 
SQL Server
328
329 
Imported Data
330
331
332
333
334
335 
Linked server does not apply since the data was exported to MySQL Server
336 
Microsoft Access 2010 Employee XML Sheet 
Database Creation
337
338
339
340
341
342
343 
ETL 
Oracle student sample database would be utilized to populate the course, section and instructor table 
created in Access.
344
345
346
347
348
349
350
351
352
353
354
355 
Table has been removed as a result the view failed to open. 
I have to change the query to point to courseclass2 table which has the same query definition from the 
old section table but was a table not a view.
356
357 
Microsoft Excel 
Linked Server
358
359
360
361

DB 3 Sybase ASE 15 & MS SQL Server

  • 1.
    Sybase ASE 16,15, Access 2010 & MS SQL Server 2012 & 2008R2 By Sunny Okoro
  • 2.
    1 Contents DatabaseSystems...............................................................................................................................4 Application.........................................................................................................................................5 Sybase ASE ....................................................................................................................................... 10 ASE 15.......................................................................................................................................... 10 ASE 16.......................................................................................................................................... 17 Database Creation ..................................................................................................................... 19 Tables Creation ......................................................................................................................... 19 Database Diagram ..................................................................................................................... 24 Audit Tables Creation ................................................................................................................ 24 Triggers .................................................................................................................................... 36 Indexes ..................................................................................................................................... 43 Database Dictionary .................................................................................................................. 46 Table Population ...................................................................................................................... 58 Revised Physical Database Diagram ............................................................................................ 79 Data Verfication ........................................................................................................................ 90 Data Manipulation .................................................................................................................. 111 Microsoft SQL Server 2012 .............................................................................................................. 138 Database Creation ...................................................................................................................... 139 Tables and Index ......................................................................................................................... 143 Triggers ...................................................................................................................................... 150 Database Dictionary .................................................................................................................... 154 Database Physical Diagram .......................................................................................................... 171 Table Population and Verification ................................................................................................ 172 DBA ........................................................................................................................................... 177 Data Manipulation ...................................................................................................................... 179 Xml ............................................................................................................................................ 248 Microsoft SQL Server 2008 .............................................................................................................. 261 Database Creation ...................................................................................................................... 263 Tables and Indexes...................................................................................................................... 265 Triggers ...................................................................................................................................... 270 Audit Records ............................................................................................................................. 273
  • 3.
    2 Database Dictionary.................................................................................................................... 275 Database Physical Diagram .......................................................................................................... 286 ETL ............................................................................................................................................. 288 Data Verification ......................................................................................................................... 292 ETL 2 .......................................................................................................................................... 302 Data Manipulation ...................................................................................................................... 307 Microsoft Access 2010 .................................................................................................................... 317 Linked Server .............................................................................................................................. 317 Imported Data ............................................................................................................................ 329 Database Creation ...................................................................................................................... 336 ETL ......................................................................................................................................... 343 Microsoft Excel............................................................................................................................... 357 Linked Server .............................................................................................................................. 357
  • 4.
  • 5.
    4 Database Systems Sybase Adaptive Server Microsoft SQL Server 2012
  • 6.
    5 Microsoft SQLServer 2008R2 Microsoft Access 2010 Oracle 11Gr2 Application
  • 7.
    6 Oracle SQLDeveloper Sybase Central Dell Quest TOAD SQL Server Edition
  • 8.
    7 Microsoft VisualStudio 2008 Microsoft SQL Server Management Studio
  • 9.
    8 SAP InteractiveSQL Microsoft SSIS 2012/ SQL Server Data Tools
  • 10.
    9 Microsoft Visio2010 Oracle JDeveloper 12c
  • 11.
    10 Talend OpenStudio Sybase ASE ASE 15
  • 12.
  • 13.
  • 14.
  • 15.
  • 16.
  • 17.
  • 18.
  • 19.
    18 Store PKStore_ID Store_Name Address City State Phone HRRecords PK,FK1 Employee_ID PK,FK2 Store_ID PK HR_ID Employee Hire_Date Hire_EndDate DOB PK Employee_ID First_Name Midd_Name Last_Name Address City State Phone Customer PK Customer_ID PK,FK1 Store_ID First_Name Midd_Name Last_Name Address City Phone Orders PK Order_ID PK,FK3 Product_ID PK,FK1 Store_ID PK,FK2 Employee_ID QTY Order_Notes Order_Date Order_Amt Order_Tax Order_FinalAmt Order_Ship Shipment PK Shipping_ID PK,FK1 Order_ID PK,FK1,FK2 Employee_ID Shipping_Date Shipping_Amt Recieve_Date ProductCategory PK Category_ID Category_Name Description Product PK Product_ID PK,FK1 Category_ID Porudct_Name Product_Flavor Product_BoxQTY
  • 20.
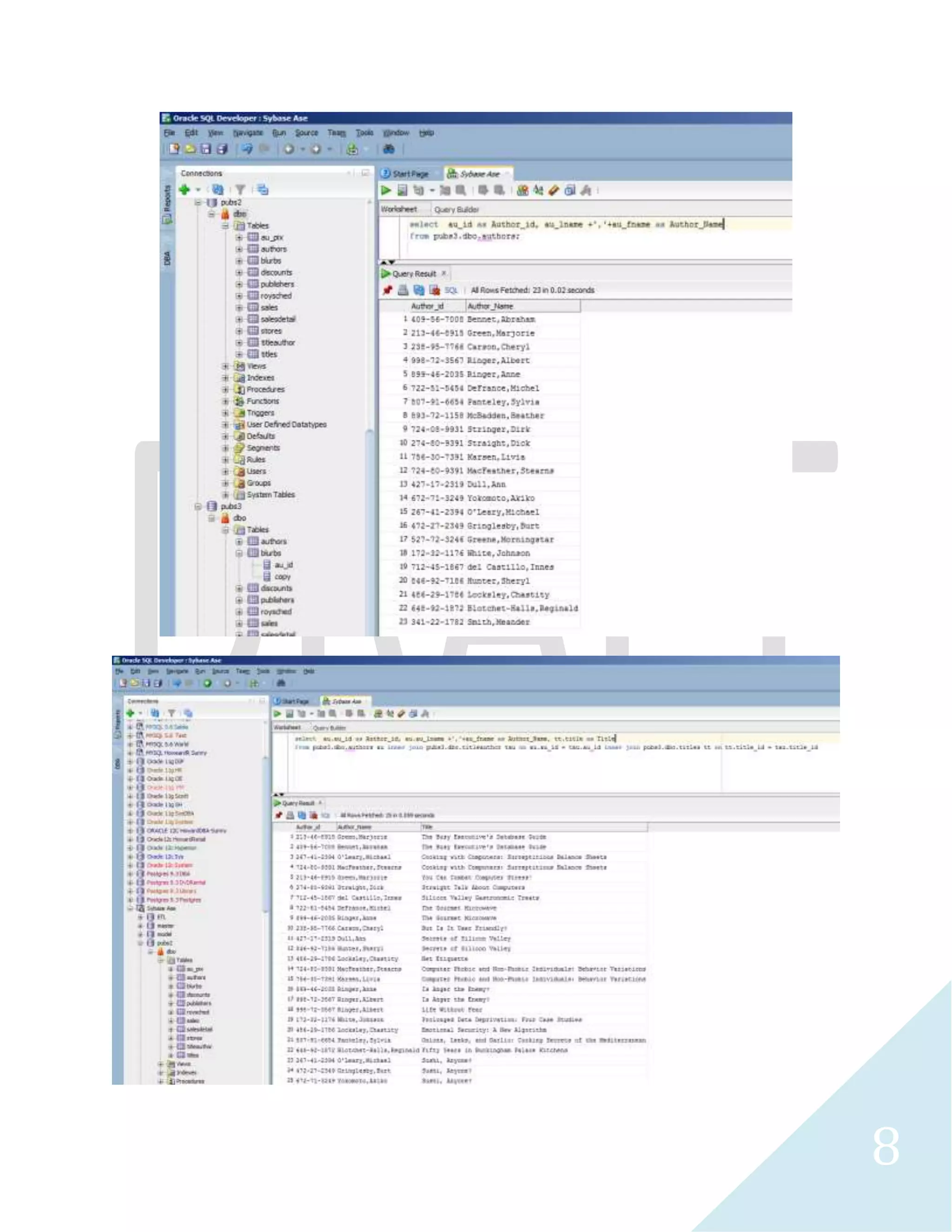
    19 Database Creation Tables Creation
  • 21.
  • 22.
  • 23.
  • 24.
  • 25.
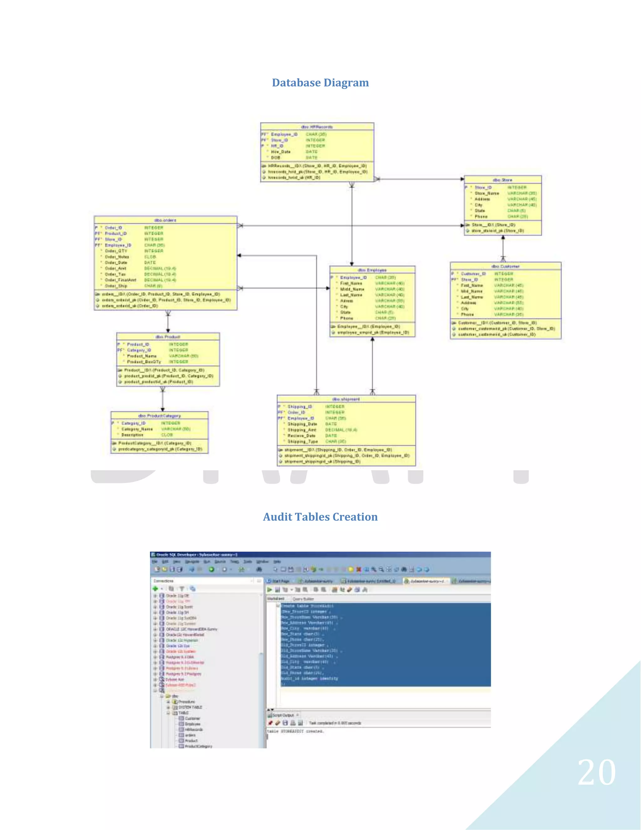
    24 Database Diagram Audit Tables Creation
  • 26.
  • 27.
  • 28.
  • 29.
  • 30.
  • 31.
  • 32.
  • 33.
  • 34.
  • 35.
  • 36.
  • 37.
  • 38.
  • 39.
  • 40.
  • 41.
  • 42.
  • 43.
  • 44.
  • 45.
  • 46.
  • 47.
  • 48.
  • 49.
  • 50.
  • 51.
  • 52.
  • 53.
  • 54.
  • 55.
  • 56.
  • 57.
  • 58.
  • 59.
  • 60.
  • 61.
  • 62.
  • 63.
  • 64.
  • 65.
  • 66.
  • 67.
  • 68.
    67 This storedprocedure will be utilized for table population.
  • 69.
  • 70.
  • 71.
  • 72.
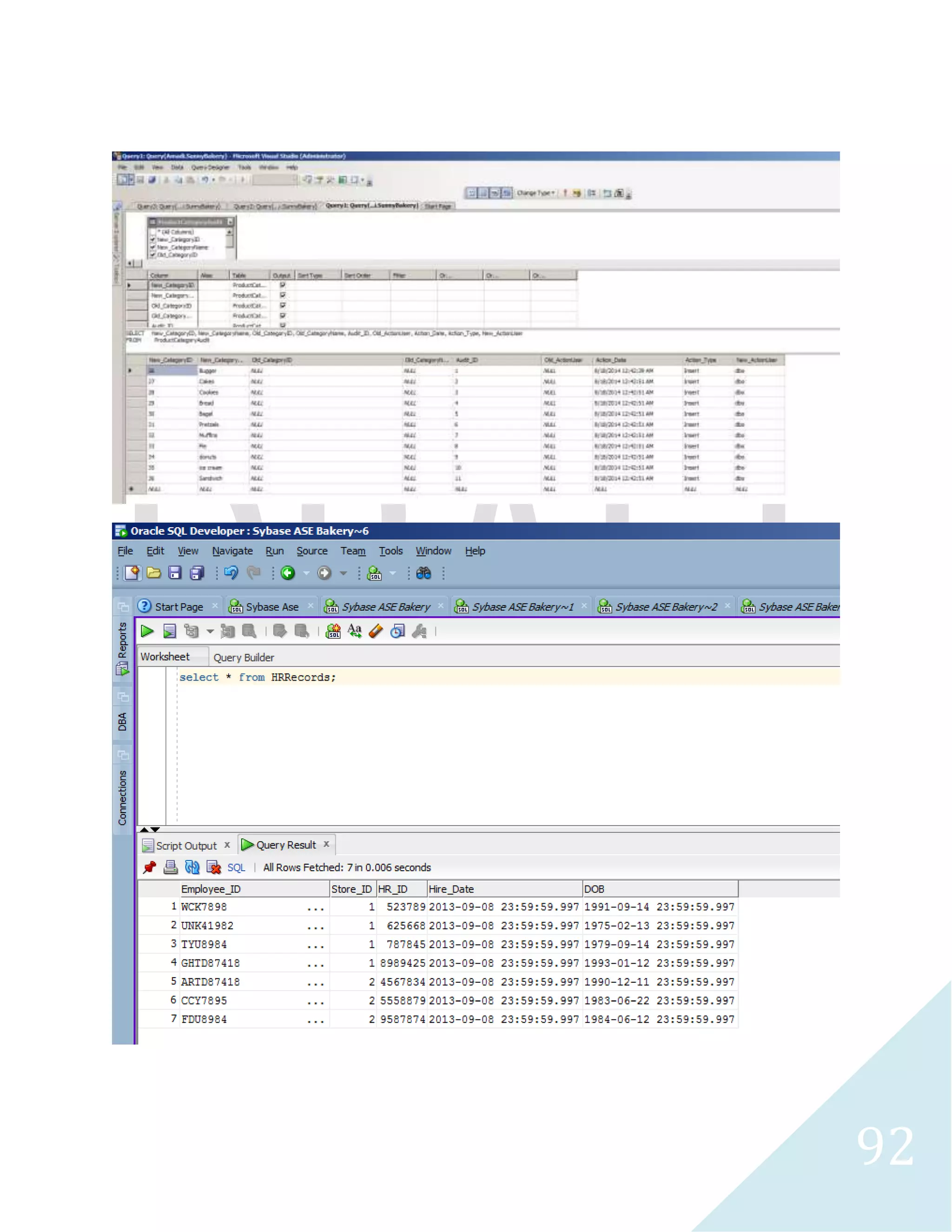
    71 Due toan error with the table and stored procedure utilized for the Order table population, the entire triggers and tables associated with Orders and Shipment tables were dropped and recreated.
  • 73.
  • 74.
  • 75.
  • 76.
  • 77.
  • 78.
  • 79.
  • 80.
    79 Revised PhysicalDatabase Diagram
  • 81.
  • 82.
  • 83.
  • 84.
  • 85.
  • 86.
  • 87.
  • 88.
  • 89.
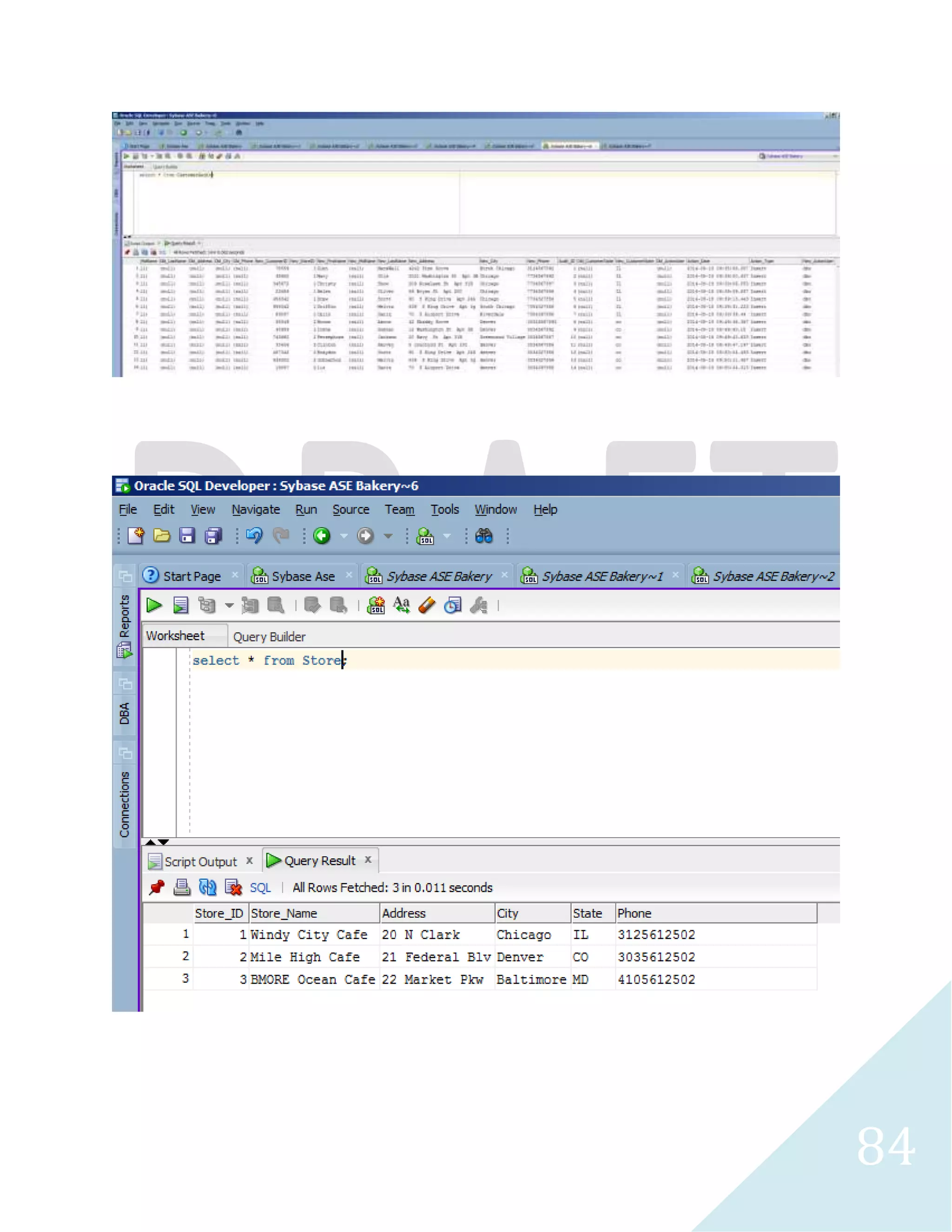
  • 90.
  • 91.
  • 92.
  • 93.
  • 94.
  • 95.
  • 96.
  • 97.
  • 98.
  • 99.
  • 100.
  • 101.
  • 102.
  • 103.
  • 104.
  • 105.
  • 106.
  • 107.
  • 108.
  • 109.
  • 110.
  • 111.
  • 112.
  • 113.
  • 114.
  • 115.
    114 Results Abridged Results Abridged
  • 116.
  • 117.
  • 118.
  • 119.
  • 120.
  • 121.
  • 122.
  • 123.
  • 124.
  • 125.
  • 126.
  • 127.
  • 128.
  • 129.
  • 130.
  • 131.
  • 132.
  • 133.
  • 134.
  • 135.
  • 136.
  • 137.
  • 138.
  • 139.
    138 Microsoft SQLServer 2012
  • 140.
  • 141.
  • 142.
  • 143.
  • 144.
  • 145.
  • 146.
  • 147.
  • 148.
  • 149.
  • 150.
  • 151.
  • 152.
  • 153.
  • 154.
  • 155.
  • 156.
  • 157.
  • 158.
  • 159.
  • 160.
  • 161.
  • 162.
  • 163.
  • 164.
  • 165.
  • 166.
  • 167.
  • 168.
  • 169.
  • 170.
  • 171.
  • 172.
    171 Database PhysicalDiagram Customer PK,I2,I1 Customer_ID INTEGER PK,FK1,I1 Store_ID INTEGER U2 First_Name CHAR(45) Mid_Name CHAR(45) U3 Last_Name CHAR(45) Address CHAR(55) U1 City CHAR(40) Phone CHAR(35) U4 Customer_State CHAR(8) Product PK,I2,I1 Product_ID INTEGER PK,FK1,I1 Category_ID INTEGER Product_Name CHAR(50) Product_BoxQTy INTEGER Employee PK,I1 Employee_ID INTEGER U2 First_Name CHAR(40) Midd_Name CHAR(40) U3 Last_Name CHAR(40) Adress CHAR(55) U1 City CHAR(40) U4 State CHAR(5) Phone CHAR(25) ProductCategory PK,I1 Category_ID INTEGER Category_Name CHAR(50) Description CHAR(32767) PK,FK1,I1 Employee_ID INTEGER PK,FK2,I1 Store_ID INTEGER PK,I2,I1 HR_ID INTEGER U2 Hire_Date WCHAR(10) U1 DOB WCHAR(10) shipment HRRecords PK,I2,I1 Shipping_ID INTEGER PK,FK2,I1 Order_ID INTEGER PK,FK1,I1 Employee_ID INTEGER U2 Shipping_Date WCHAR(10) U1 Shipping_Amt CURRENCY Recieve_Date WCHAR(10) U3 Shipping_Type CHAR(35) Store PK,I1 Store_ID INTEGER U3 Store_Name CHAR(35) Address CHAR(45) U1 City CHAR(40) U2 State CHAR(5) Phone CHAR(25) orders PK,I2,I1 Order_ID INTEGER PK,FK3,I1 Product_ID INTEGER PK,FK4,I1 Store_ID INTEGER PK,FK1,I1 Customer_ID INTEGER PK,FK2,I1 Employee_ID INTEGER Order_QTY INTEGER Order_Notes CHAR(200) U3 Order_Date WCHAR(10) U2 Order_Amt CURRENCY Order_Tax CURRENCY U1 Order_FinalAmt CURRENCY Order_Ship CHAR(9)
  • 173.
    172 Table Populationand Verification
  • 174.
  • 175.
  • 176.
  • 177.
  • 178.
  • 179.
  • 180.
  • 181.
  • 182.
  • 183.
  • 184.
  • 185.
  • 186.
  • 187.
  • 188.
  • 189.
  • 190.
  • 191.
  • 192.
  • 193.
  • 194.
  • 195.
  • 196.
  • 197.
  • 198.
  • 199.
  • 200.
  • 201.
  • 202.
  • 203.
  • 204.
  • 205.
  • 206.
  • 207.
  • 208.
  • 209.
  • 210.
  • 211.
  • 212.
  • 213.
  • 214.
  • 215.
  • 216.
  • 217.
  • 218.
  • 219.
  • 220.
  • 221.
  • 222.
  • 223.
  • 224.
  • 225.
  • 226.
  • 227.
  • 228.
  • 229.
  • 230.
  • 231.
  • 232.
  • 233.
  • 234.
  • 235.
  • 236.
  • 237.
  • 238.
  • 239.
  • 240.
  • 241.
  • 242.
  • 243.
  • 244.
  • 245.
  • 246.
  • 247.
  • 248.
  • 249.
  • 250.
  • 251.
  • 252.
  • 253.
  • 254.
  • 255.
  • 256.
  • 257.
  • 258.
  • 259.
  • 260.
  • 261.
  • 262.
    261 Microsoft SQLServer 2008
  • 263.
  • 264.
  • 265.
  • 266.
  • 267.
  • 268.
  • 269.
  • 270.
  • 271.
  • 272.
  • 273.
  • 274.
  • 275.
  • 276.
  • 277.
  • 278.
  • 279.
  • 280.
  • 281.
  • 282.
  • 283.
  • 284.
  • 285.
  • 286.
  • 287.
  • 288.
    287 Customer PK,I2,I1Customer_ID PK,I1 Store_ID U2 First_Name Mid_Name U3 Last_Name Address U1 City Phone U4 Customer_State Product PK,I2,I1 Product_ID PK,FK1,I1 Category_ID U1 Product_Name Product_BoxQTy Employee PK,I1 Employee_ID U2 First_Name Midd_Name U3 Last_Name Adress U1 City U4 State Phone ProductCategory PK,I1 Category_ID Category_Name Description shipment PK,I2,I1 Shipping_ID PK,FK2,I1 Order_ID PK,FK1,I1 Employee_ID U2 Shipping_Date U1 Shipping_Amt Recieve_Date U3 Shipping_Type HRRecords PK,FK1,I1 Employee_ID PK,FK2,I1 Store_ID PK,I2,I1 HR_ID U2 Hire_Date U1 DOB Store PK,I1 Store_ID U3 Store_Name Address U1 City U2 State Phone orders PK,I2,I1 Order_ID PK,FK3,I1 Product_ID PK,FK4,I1 Store_ID PK,FK1,I1 Customer_ID PK,FK2,I1 Employee_ID Order_QTY Order_Notes U3 Order_Date U2 Order_Amt Order_Tax U1 Order_FinalAmt Order_Ship
  • 289.
  • 290.
  • 291.
  • 292.
  • 293.
  • 294.
  • 295.
  • 296.
  • 297.
  • 298.
  • 299.
  • 300.
  • 301.
  • 302.
  • 303.
    302 ETL 2 The underlying audit tables remained empty after SSIS has been utilized to populate the database which did not activate the audit triggers. The data in all the populated tables will be deleted, the identity column option would be set back to on and Talend would be utilized to populate the store table. SSIS would be utilized to repopulate the rest of the tables.
  • 304.
  • 305.
  • 306.
  • 307.
  • 308.
  • 309.
  • 310.
  • 311.
  • 312.
  • 313.
  • 314.
  • 315.
  • 316.
  • 317.
  • 318.
    317 Microsoft Access2010 Linked Server
  • 319.
  • 320.
  • 321.
  • 322.
  • 323.
  • 324.
  • 325.
  • 326.
  • 327.
  • 328.
    327 Changed thefirst name to Philip for employee id 631 and re verify if the changes has been applied in SQL Server
  • 329.
  • 330.
  • 331.
  • 332.
  • 333.
  • 334.
  • 335.
  • 336.
    335 Linked serverdoes not apply since the data was exported to MySQL Server
  • 337.
    336 Microsoft Access2010 Employee XML Sheet Database Creation
  • 338.
  • 339.
  • 340.
  • 341.
  • 342.
  • 343.
  • 344.
    343 ETL Oraclestudent sample database would be utilized to populate the course, section and instructor table created in Access.
  • 345.
  • 346.
  • 347.
  • 348.
  • 349.
  • 350.
  • 351.
  • 352.
  • 353.
  • 354.
  • 355.
  • 356.
    355 Table hasbeen removed as a result the view failed to open. I have to change the query to point to courseclass2 table which has the same query definition from the old section table but was a table not a view.
  • 357.
  • 358.
    357 Microsoft Excel Linked Server
  • 359.
  • 360.
  • 361.
  • 362.