KEMBAR78
object oriented modeling and design-unit-iv-cgpa.ppt
UNIT-IV
 Syllabus
Behavioral Diagrams (08 Hrs, 16 Marks)
a. Use case Diagram
• Names, Use Cases and Actors, Use Cases and Flow of Events, Use Cases and
Scenarios,
• Use Cases and Collaborations, Organizing Use Cases, Common Properties,
Contents,
• Common Uses
b. Sequence Diagram
c. Communication Diagram
d. Timing Diagram
e. State chart Diagram:
• Behavioral State Machines, States, Composite States, Submachine States,
Transitions,
• Activities, Protocol State Machines ,Pseudo States , Event Processing
f. Activity Diagram:
• Common Properties, Contents, Action States and Activity States, Transitions,
• Branching, Forking and Joining, Swimlanes, Object Flow, Common Uses
 Use case
• You apply use cases to capture the intended
behavior of the system you are developing,
without having to specify how that behavior is
implemented.
• Use cases provide a way for your developers to
come to a common understanding with your
system's end users and domain experts.
• In addition, use cases serve to help validate
your architecture and to verify your system as it
evolves during development.
• A use case describes a set of sequences, in which each sequence
represents the interaction of the things outside the system (its
actors) with the system itself (and its key abstractions).
• These behaviors are in effect system-level functions that you use
to visualize, specify, construct, and document the intended
behavior of your system during requirements capture and
analysis
• A use case involves the interaction of actors and the system. An
actor represents a coherent set of roles that users of use cases
play when interacting with these use cases.
• Actors can be human or they can be automated systems. For
example, in modeling a bank, processing a loan involves, among
other things, the interaction between a customer and a loan
officer.
 Terms and Concepts
• A use case is a description of a set of sequences of actions, including variants, that a system
performs to yield an observable result of value to an actor.
• Graphically, a use case is rendered as an ellipse.
 Names
• A use case name must be unique within its enclosing package
• Every use case must have a name that distinguishes it from other use cases. A name is a textual
string. That name alone is known as a simple name; a path name is the use case name prefixed
by the name of the package in which that use case lives. A use case is typically drawn showing
only its name,
 Use Cases and Actors
• An actor represents a coherent set of roles that users of use cases play when
interacting with these use cases.
• Typically, an actor represents a role that a human, a hardware device, or even
another system plays with a system. For example, if you work for a bank, you
might be a LoanOfficer.If you do your personal banking there, as well, you'll
also play the role of Customer.
• An instance of an actor, therefore, represents an individual interacting with
the system in a specific way. Although you'll use actors in your models, actors
are not actually part of the system. They live outside the system.
• actors are rendered as stick figures.
 Use Cases and Flow of Events
• A use case describes what a system (or a subsystem, class, or interface) does but
it does not specify how it does it. When you model, it's important that you keep
clear the separation of concerns between this outside and inside view.
• specify the behavior of a use case by describing a flow of events in text clearly
enough for an outsider to understand it easily.
• When you write this flow of events, you should include how and when the use
case starts and ends, when the use case interacts with the actors and what objects
are exchanged, and the basic flow and alternative flows of the behavior.
• For example, in the context of an ATM system, you might describe the use case
ValidateUser
in the following way:
• Main flow of events:
The use case starts when the system prompts the Customer for a PIN number.
The Customer can now enter a PIN number via the keypad. The Customercommits
the entry by pressing the Enter button. The system then checks this PIN number
to see if it is valid. If the PIN number is valid, the system acknowledges the
entry, thus ending the use case.
 Exceptional flow of events:
• The Customer can cancel a transaction at any time by
pressing the Cancel button, thus restarting the use case. No
changes are made to the Customer's account.
 Exceptional flow of events:
• The Customer can clear a PIN number anytime before
committing it and reenter a new PIN number.
 Exceptional flow of events:
• If the Customer enters an invalid PIN number, the use case
restarts. If this happens three times in a row, the system
cancels the entire transaction, preventing the Customer from
interacting with the ATM for 60 seconds.
 Use Cases and Scenarios
• describe the flow of events for a use case in text. As you refine
your understanding of your system's requirements, however,
you'll want to also use interaction diagrams to specify these flows
graphically. Typically, you'll use one sequence diagram to specify
a use case's main flow, and variations of that diagram to specify a
use case's exceptional flows.
• It is desirable to separate main versus alternative flows because a
use case describes a set of sequences, not just a single sequence,
and it would be impossible to express all the details of an
interesting use case in just one sequence. For example, in a
human resources system, you might find the use case Hire
employee.
• This general business function might have many possible
variations. You might hire a person from another company
(the most common scenario); you might transfer a person
from one division to another (common in international
companies); or you might hire a foreign national (which
involves its own special rules). Each of these variants can be
expressed in a different sequence.
• Each sequence is called a scenario. A scenario is a specific
sequence of actions that illustrates behavior. Scenarios are to
use cases as instances are to classes, meaning that a scenario
is basically one instance of a use case.
 Use Cases and Collaborations
• implement your use cases, by creating a society of classes and other
elements that work together to implement the behavior of use case. This
society of elements, including both its static and dynamic structure, is
modeled in the UML as a collaboration.
• As shows, you can explicitly specify the realization of a use case by a
collaboration.
• Most of the time, though, a given use case is realized by exactly one
collaboration, so you will not need to model this relationship explicitly.
 Organizing Use Cases
• You can organize use cases by grouping them in packages in the same
manner in which you can organize classes.
• You can also organize use cases by specifying generalization, include, and
extend relationships among them.
• You apply these relationships in order to factor common behavior (by pulling
such behavior from other use cases that it includes) and in order to factor
variants (by pushing such behavior into other use cases that extend it).
For example, in a banking system,
• you might have the use case Validate User, which is responsible for verifying
the identify of the user. You might then have two specialized children of this
use case (Check password and Retinal scan), both of which behave just like
Validate User and may be applied anywhere Validate User appears, yet both
of which add their own behavior (the former by checking a textual password,
the latter by checking the unique retina patterns of the user).
• As shown in Figure , generalization among use cases is rendered as a solid
directed line with a large open arrowhead, just like generalization among
classes
Fig.Generalization, Include, and
Extend
• You render an include relationship as a dependency,
stereotyped as include.
• To specify the location in a flow of events in which the base
use case includes the behavior of another, you simply write
include followed by the name of the use case you want to
include, as in the following flow for Track order.
• You use an extend relationship to model the part of a use
case the user may see as optional system behavior. In this
way, you separate optional behavior from mandatory
behavior.
• You render an extend relationship as a dependency,
stereotyped as extend. You may list the extension points of
the base use case in an extra compartment. These extension
points are just labels that may appear in the flow of the base
use case
USE CASE DIAGRAM
• Use case diagrams are one of the five diagrams in the UML for modeling
the dynamic aspects of systems (activity diagrams, statechart diagrams,
sequence diagrams, and collaboration diagrams are four other kinds of
diagrams in the UML for modeling the dynamic aspects of systems).
• Usecase diagrams are central to modeling the behavior of a system, a
subsystem, or a class. Each one shows a set of use cases and actors and
their relationships.
• apply use case diagrams to model the use case view of a system. For the
most part, this involves modeling the context of a system, subsystem, or
class, or modeling the requirements of the behavior of these elements.
• Use case diagrams are important for visualizing, specifying, and
documenting the behavior of an element. They make systems,
subsystems, and classes approachable and understandable by presenting
an outside view of how those elements may be used in context.
• Use case diagrams are also important for testing executable systems
through forward engineering and for comprehending executable systems
through reverse engineering.
Use case Diagram
 Terms and Concepts
• A use case diagram is a diagram that shows a set of use cases and actors and
their relationships.
 Common Properties
• A use case diagram is just a special kind of diagram and shares the same
common properties as do all other diagrams
• a name and graphical contents that are a projection into a model.
• What distinguishes a use case diagram from all other kinds of diagrams is its
particular content.
 Contents
Use case diagrams commonly contain
• Use cases
• Actors
• Dependency, generalization, and association relationships
Like all other diagrams, use case diagrams may contain notes and
constraints.
 Common Uses
When you model the static use case view of a system, you'll typically
apply use case diagrams in one of two ways.
1. To model the context of a system
• Modeling the context of a system involves drawing a line around the
whole system and asserting which actors lie outside the system and
interact with it.
• Here, you'll apply use case diagrams to specify the actors and the
meaning of their roles.
2. To model the requirements of a system
• Modeling the requirements of a system involves specifying what that
system should do (from a point of view of outside the system),
independent of how that system should do it.
• Here, you'll apply use case diagrams to specify the desired behavior
of the system
Fig. Model the requirements of a system
Interaction diagrams
• sequence & collaboration are call interaction
diagram ,used for modeling dynamic aspect of
system
• It represent interaction ,consist of set of objects
& their relationships including message
1.Sequence diagram is an interaction diagram that
shows time ordering of messages
2.Collaboration diag. is an interaction diagram that
shows structural organization of object that
send & receive message
• Model particular flow of control of use case
• Graphically sequence diagram is table that shows objects
arranged in x-axis &messages ordered in increasing time ,along
y-axis
• Graphically collaboration diagram is collection of vertices & arcs
 Common properties of interaction diagram :
- Share common properties such as name & graphical content
- Content of interaction diagram :
1. Object
2. Link
3. Messages
- Also contains notes & constraints
1. sequence diagram :-
- Shows time ordering
- Formed by placing objects that participate in interaction at top
of diagram
- Place object that initiate interaction at the left & increasingly
more subordinate objects to right
- Place message that these object send & receive along y-axis in
order of increasing time from top to bottom
- 2 feature that distinguish from collaboration
1. There is object life line:
- It is vertical dashed line that represent existence of an object
over a period of time
- Object are aliened at top with their life line dawn from top to
bottom
2. There is focus of control
- it is tall ,thin, rectangular that shows period of time in which an
object perform an action
- Top of rectangle is aliened with start of action ,bottom with
completion
2. collaboration Diagram
- It shows structural organization of object that participate
in interaction
- It formed by placing object that participate in interaction
as vertices in graph
- show link that connect these object as arc
- Show message that object send & receive
- 2 features
1. There is a path :-
- Indicate how one object linked to another
- path of link explicitly render for local (<<local >>),global ,self
2. There is sequence no.:-
- for indicating time order of message ,you prefix message with
number incrementing for each new message in flow of control
- To show nesting use decimal no. (1.1,1.2..)
• Common uses of interaction diagram :-
- Model dynamic aspect of system
1. To model flow of control of time ordering
- Use sequence diag.
2. To model flow of control of organization
- Use collaboration diag.
Interaction Overview diagrams
• Represent interaction using simplification of activity diagram
notation
• Help to visualize overall flow of control through a diagram ,they
don’t show detail message information
• several sequence diagram concept are supported in IOD
1. Show combined fragment using decision node & merge node
2. Show parallel interaction by using fork node & join node
3. Show loop as cycles in activity diag.
4. Show name of lifeline involved in interaction using keyword
lifeline after name of IOD
 Content of interaction overview diagram
1. Interactions
2. Signals
3. Exceptions
4. Regions
5. Partitions
1 .Interactions
- It is a behavior that comprises a set of messages among a set of
object to complete a purpose
- Interaction to model flow of control within operation of class,
component, use case or system as a while
- Focus on how messages dispatched across time sequence diag.
- Focus on structural relationship among objects in interaction
• Signals
- signal represents a named object that is dispatched (thrown)
asynchronously by one object and then received (caught) by
another.
- Exceptions are supported by most programming languages and
are the most common kind of internal signal that you will need to
model.
- A signal may be sent as the action of a state transition in a state
machine or the sending of a message in an interaction. The
execution of an operation can also send signals
- model signals (and exceptions) as stereotyped classes, You can use
dependency, stereotyped as send, to indicate that an operation
sends a particular signal.
3. Exceptions
- exception is an error condition that occur during execution of an
activity
- It is thrown by source of error & caught when it is handled
- Action can catch exception by defining exception handler
- exception handler define type of exception & behavior to execute
when that particular exception is caught
- Show exception handler as regular node with small square on it’s
boundary
4. Regions
• Show that an action, or set of action execute over a collection of
i/p data by placing action in an exception region
Ex:- if you had action named checkoutBook that check each of
provided book out of library ,we can model checkoutBook action
using expansion region with a collection of book as i/p
• An expansion region is a structured activity region that executes
multiple times. Input and output expansion nodes are drawn as a
group of three boxes representing a multiple selection of items.
The keyword iterative, parallel or stream is shown in the top left
corner of the region.
5.Partitions
• Helpful to indicate who is responsible for a set of actions in activity diagrams
• An activity partition is shown as either a horizontal or vertical swim lane
• In the following diagram, the partitions are used to separate actions within an
activity into those performed by the accounting department and those
performed by the customer.
Communication diagrams
• In UML 2.0 communication diag. is a simplified version of UML 1.x
collaboration diag.
• 4 –type of interaction diag.:
- Sequence diagram
- Communication diagram
- interaction overview diagram
- timing diagram
• model interaction between object
• communication diag. represent combination of info. Taken from
class, sequence ,use case diag. describing both static & dynamic
behavior of system
• it shows message flow between objects in OO application & also
imply basic association between classes
State chart diagram
• Model dynamic aspect of system, represent state machine
• Activity diag. is a special case of state chart diag.
• Activity diagram shows flow of control from activity to activity, a
statechart diagram shows flow of control from state to state.
• model the dynamic aspects of a system.
• involves modeling the behavior of reactive objects.
• A reactive object is one whose behavior is best characterized by
its response to events dispatched from outside its context.
• A reactive object has a clear lifetime whose current behavior is
affected by its past.
• Statechart diagrams may be attached to classes, use cases, or
entire systems in order to visualize, specify, construct, and
document the dynamics of an individual object.
• In the UML, you model the event-ordered behavior of an object by using
statechart diagrams.
• As Figure shows, a statechart diagram is simply a presentation of a state
machine, emphasizing the flow of control from state to state.
• Terms and Concepts
 A statechart diagram shows a state machine, emphasizing the flow of control
from state to state.
 A state machine is a behavior that specifies the sequences of states an object
goes through during its lifetime in response to events, together with its
responses to those events.
 A state is a condition or situation in the life of an object during which it satisfies
some condition, performs some activity, or waits for some event.
 An event is the specification of a significant occurrence that has a location in
time and space. In the context of state machines, an event is an occurrence
of a stimulus that can trigger a state transition.
 A transition is a relationship between two states indicating that an object in
the first state will perform certain actions and enter the second state when a
specified event occurs and specified conditions are satisfied.
 An activity is ongoing nonatomic execution within a state machine. An action
is an executable atomic computation that results in a change in state of the
model or the return of a value.
 Graphically, a statechart diagram is a collection of vertices and arcs.
 UML has two types of statemachines:
1.Behavioral state machine
- Show the behavior of model element such as objects.
Behavioral state machine represents a specific implementation
of elements
2.Protocol State Machine
- Show the behavior of protocol. It shows how participant may
trigger change in protocols state & corresponding changes in
system. it's not typically tied to a particular implementation. &
they show the required protocol behavior.
1.Behavioral State Machine
•State machines represent the behavior of a piece of a system using graph notation. A
state machine is shown using the basic rectangle notation, with the name of the state
machine shown in the top compartment.
•The outside rectangle is often omitted on state machine diagrams that show only a
single state machine. The metaclass is simply state machine
•Figure shows a simple state machine modeling a soda machine.
 UML defines three types of states:
1.Simple states
• -Simplest of all states, they have no substates. All the example
states used so far in this section are simple states.
2. Composite states
• -Have one or more regions for substates. A composite state
with two or more regions is called orthogonal .
3. Submachine states
• -Semantically equivalent to composite states, submachine
states have substates that are contained within a substate
machine .
• -Unlike composite states, submachine states are intended to
group states, so you can reuse them
 Transitions
• A transition shows the relationship, or path, between two states or
pseudo states. It represents the actual change in the configuration of
a state machine as it heads from one state to the next.
• Each transition can have a guard condition that indicates if the
transition can even be considered (enabled), a trigger that causes the
transition to execute if it is enabled, and any effect the transition may
have when it occurs.
• Transitions are shown as a line between two states,with an arrow
head pointing to the destination state.
• You specify the details of the transition using the following syntax:
Trigger [guard]/ effect
where:
•trigger
Indicates what condition may cause this transition to occur. The trigger is
typically the name of an event, though it may be more complex.
• •Guard
Is a constraint that is evaluated when an event is fired by the state machine to
determine if the transition should be enabled. Guards should not have any
side effects and must evaluate to a boolean. Guards will always be evaluated
before a transition is fired. The order in which multiple guards are evaluated
isn't defined. A guard can involve tests of states in the current state machine
for example, not in Dialing or in Waiting For Call. The state names can be
fully qualified if necessary.
•effect
Specifies an activity that is executed when a transition happens. This activity can
be written using operations, attributes, and links of the owning classifier as
well as any parameters of the triggering event. An effect activity may
explicitly generate events such as sending signals or invoking operations.
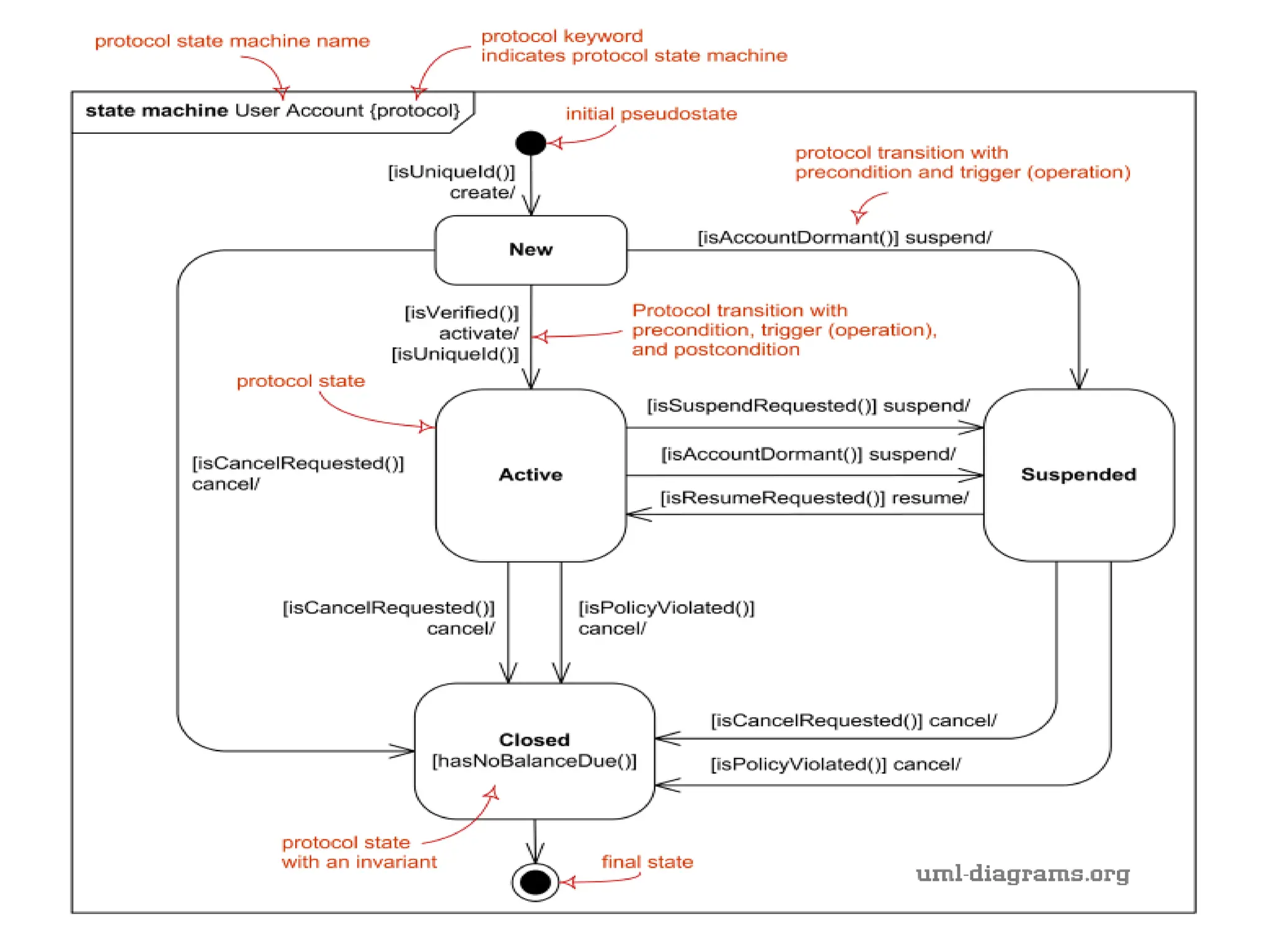
2. Protocol State Machine
• Protocol state machines are a special kind of state machine focusing on how a protocol,
such as a communication protocol (e.g., TCP), works.
• The main difference between protocol state machines and behavioral state machines, is
that protocol state machines don't show behavior along transitions or inside states.
• Instead, they focus on showing a legal sequence of events and resulting states.
• Protocol state machines are drawn in a tabbed rectangle with the name of the state
machine in the tab followed by {protocol}, as shown in Figure.
• Protocol state machines capture the behavior of a protocol, such as HTTP
• Protocol state machines differ from behavioral state machines in the following ways:
-entry, exit, and do activities can't be used.
-States can have invariants. Place invariants in square brackets under the state name
• The keyword protocol is placed in curly braces after the state machine name to indicate
the state machine is a protocol state machine.
• Transitions in protocol state machines have a precondition, the trigger, and a post
condition. The notation for a protocol transition is as follows:
[precondition ] event / [postcondition ].
• Each transition is associated with zero or one operation on the owning classifier.
• Figure shows a simplified version of the Simple Mail Transport Protocol (SMTP) protocol.
 Common Properties
• A statechart diagram is just a special kind of diagram and shares the same
common properties as do all other diagrams that is, a name and graphical
contents that are a projection into a model.
What distinguishes a statechart diagram from all other kinds of diagrams is its
content.
 Contents
• Statechart diagrams commonly contain
 Simple states and composite states
 Transitions, including events and actions
 Notes and constraints
 Common Uses
 to model the dynamic aspects of a system. These dynamic aspects may involve
the event-ordered behavior of any kind of object in any view of a system's
architecture, including classes (which includes active classes), interfaces,
components, and nodes.
 use statechart diagrams in the context of the system as a whole, a subsystem, or
a class.
 attach statechart diagrams to use cases (to model a scenario).
 Common Modeling Technique
 Modeling Reactive Objects
• When you model the behavior of a reactive object, you essentially specify three
things:
1. the stable states in which that object may live,
2. the events that trigger a transition from state to state, and
3. the actions that occur on each state change.
• Modeling the behavior of a reactive object also involves modeling the lifetime of
an object, starting at the time of the object's creation and continuing until
its destruction, highlighting the stable states in which the object may be
found.
• A stable state represents a condition in which an object may exist for some
identifiable period of time. When an event occurs, the object may transition
from state to state
- To model a reactive object:
• Choose the context for the state machine, whether it is a class, a
use case, or the system as a whole.
• Choose the initial and final states for the object.
• Decide on the stable states of the object by considering the
conditions in which the object may exist for some identifiable
period of time. Start with the high-level states of the object and
only then consider its possible substates.
• Decide on the meaningful partial ordering of stable states over the
lifetime of the object.
• Decide on the events that may trigger a transition from state to
state.
• Model these events as triggers to transitions that move from one
legal ordering of states to another.
• Attach actions to these transitions (as in a Mealy machine)
and/or to these states
• Consider ways to simplify your machine by using substates,
branches, forks, joins, and history states.
• Check that all states are reachable under some combination
of events.
• Check that no state is a dead end from which no combination
of events will transition the object out of that state.
• ·Trace through the state machine, either manually or by using
tools, to check it against expected sequences of events and
their responses.
 Substates:
• substate is a state that's nested inside another one.
• For example, a Heater might be in the Heating state, but also
while in the Heating state, there might be a nested state called
Activating.
• Nested states is called a composite state.
• A composite state may contain either concurrent (orthogonal) or
sequential (disjoint) substates.
• A simple state is a state that has no substructure. A state that has
substates that is, nested states is called a composite state. A
composite state may contain either concurrent (orthogonal) or
sequential (disjoint) substates. In the UML, you render a
composite state just as you do a simple state, but with an optional
graphic compartment that shows a nested state machine.
• Substates may be nested to any level.
Sequential Substates
• modeling the behavior of an ATM. There are three
basic states in which this system might be: Idle
(waiting for customer interaction), Active (handling a
customer's transaction), and Maintenance (perhaps
having its cash store replenished). While Active:
Validate the customer, select a transaction, process
the transaction, and then print a receipt.
• problem here is that, at any stage in this behavior, the customer might decide
to cancel the transaction, returning the ATM to its Idle state
• Using sequential substates, there's a simpler way to model this problem, as
Figure shows. Here, the Active state has a substructure, containing the
substates Validating, Selecting, Processing, and Printing.
 History States
• A state machine describes the dynamic aspects of an object whose current
behavior depends on its past
• A history state allows a composite state that contains sequential substates to
remember the last substate that was active in it prior to the transition from the
composite state. As Figure shows, you represent a shallow history state as a
small circle containing the symbol H.
 Concurrent Substates
• These substates let you specify two or more state machines that execute in
parallel in the context of the enclosing object.
• Execution of these two concurrent substates continues in parallel.
Eventually, each nested state machine reaches its final state
 pseudostate
• A vertex in a state machine that has the form of
a state but doesn't behave as a state.
• pseudostates include initial, final, and history
vertices.
• Pseudo States
1.Choice Pseudo-State
• A choice pseudo-state is shown as a diamond with one transition arriving and two or more transitions
leaving.
• The following diagram shows that whichever state arrived at, after the choice pseudo-state, is dependent
on the message format selected during execution of the previous state.
2. Junction Pseudo-State
• Junction pseudo-states are used to chain together multiple transitions.
• A single junction can have one or more incoming, and one or more outgoing, transitions; a
guard can be applied to each transition. Junctions are semantic-free; a junction that
splits an incoming transition into multiple outgoing transitions realizes a static conditional branch,
as opposed to a choice pseudo-state which realizes a dynamic conditional branch.
• Terminate Pseudo-State
• Entering a terminate pseudo-state indicates that the lifeline of the state machine has ended.
• A terminate pseudo-state is notated as a cross.
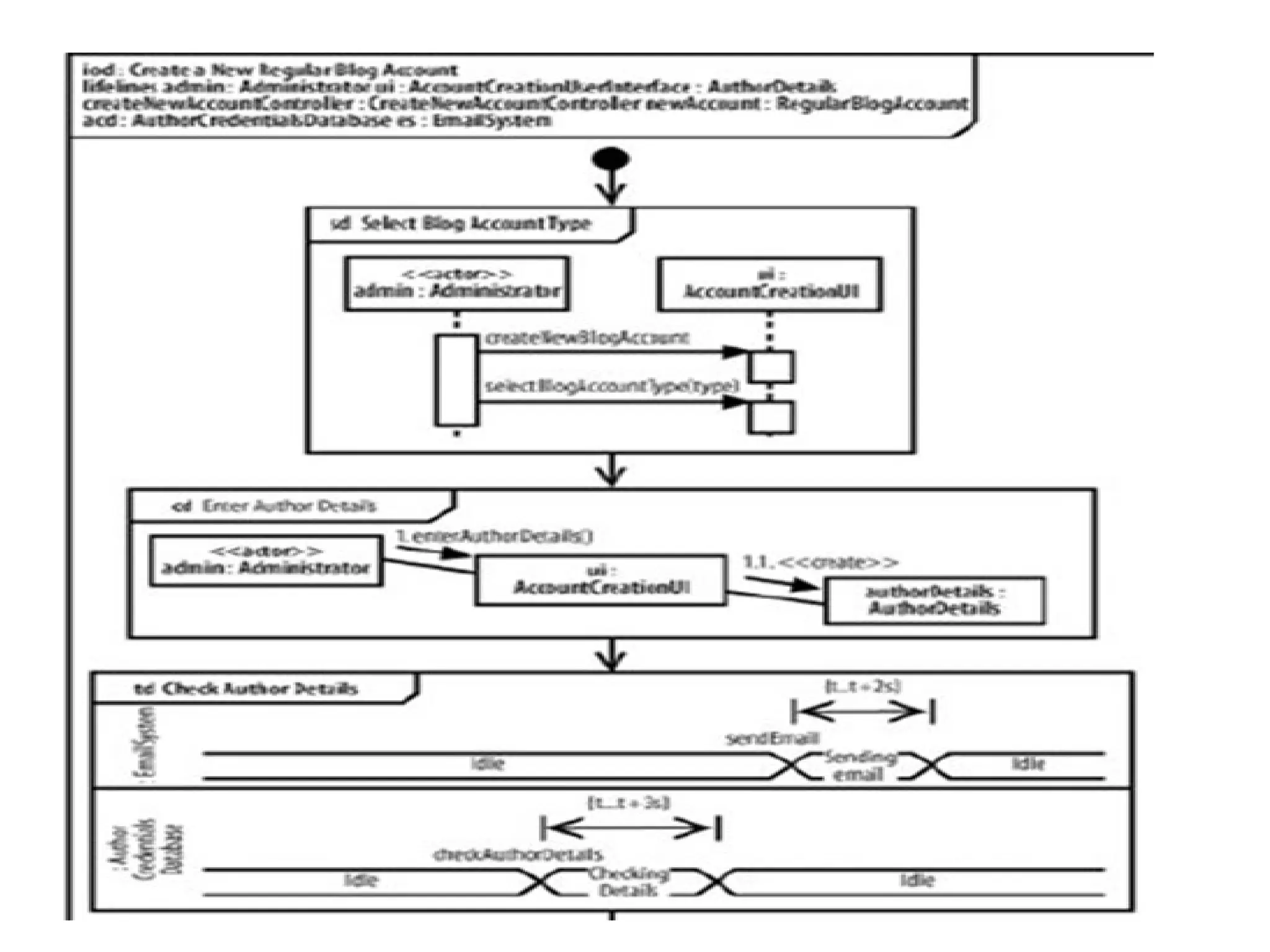
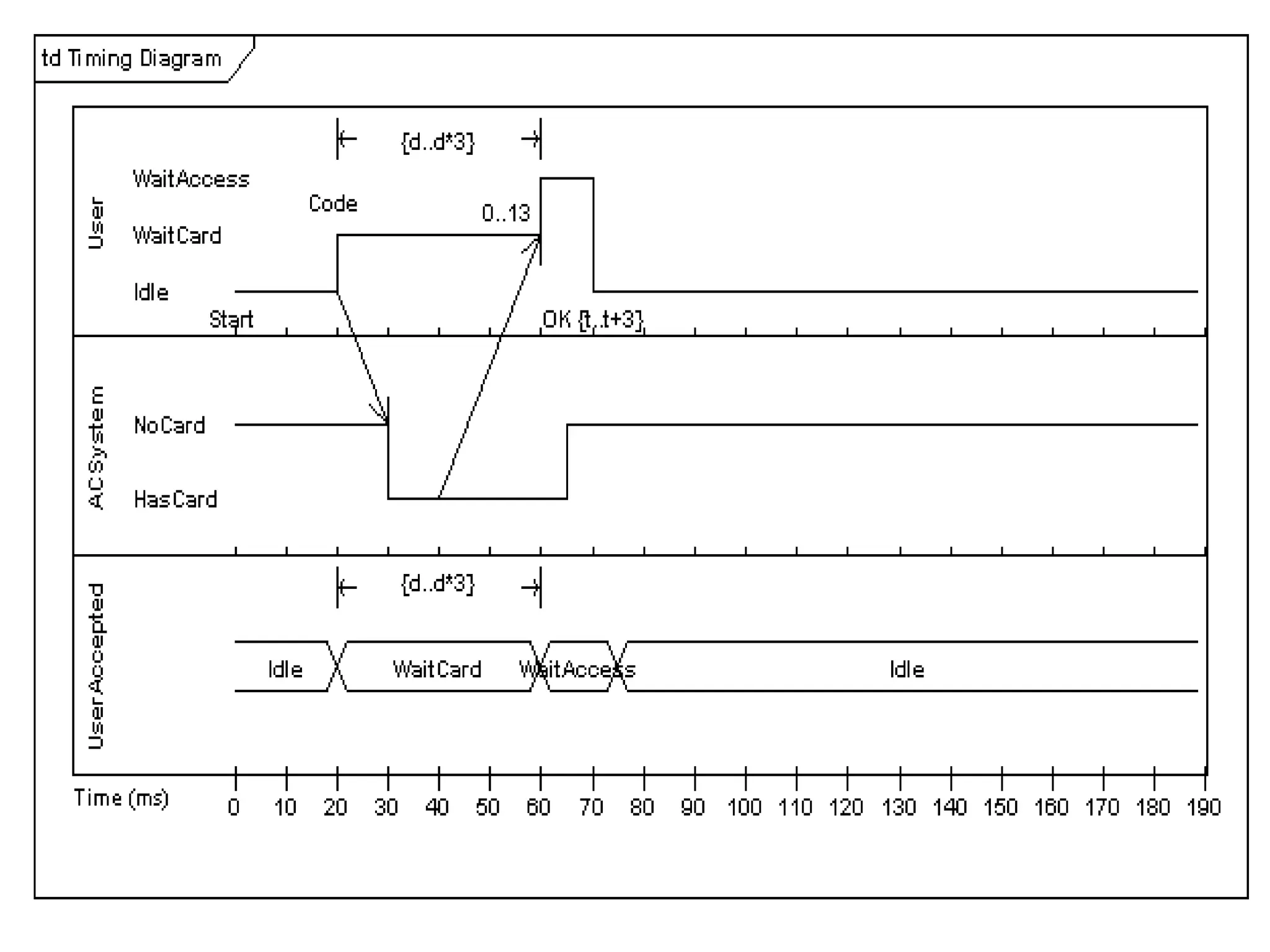
Timing diagrams
• It is special representation of interaction that focus on specific
timing of messages send between objects
• Show detail timing constraints on message or show when change
occur within lifeline w.r.t. time
• It used with real time or embedded systems
• Read left to right rather than top to bottom
• Show lifeline name along left edge of diag.
• X-axis displays elapsed time in whatever units are chosen while
the Y-axis is labeled with a given list of states.
• UML provides a variation on timeline notation that simplifies diag. by showing
state name between two horizontal line that crosses when state changes
• It make simple to show multiple object along simple time line but don’t show
message that triggers transition
• It is possible to stack several life lines of different objects in the same timing
diagram. One life line above the other.
• Messages sent from one object to another can be depicted using simple
arrows. The start and the end points of each arrow indicate when each
message was sent... and when it was received.
 State Lifeline
• A state lifeline shows the change of state of an item over time.
The X-axis displays elapsed time in whatever units are chosen,
while the Y-axis is labeled with a given list of states.
• A state lifeline is shown below.
 Value Lifeline
• shows the change of value of an item over time. The X-axis
displays elapsed time in whatever units are chosen, the same as
for the state lifeline.
• The value is shown between the pair of horizontal lines which
crosses over at each change in value.
• A value lifeline is shown below.
 Putting it all together
• State and value lifelines can be stacked one on top of another in
any combination.
• They must have the same X-axis. Messages can be passed from
one lifeline to another.
• Each state or value transition can have a defined event, a time
constraint which indicates when an event must occur, and a
duration constraint which indicates how long a state or value
must be in effect for.
• Once these have all been applied, a timing diagram may look like
the following.
Activity diagrams
• one of the five diagrams in the UML for modeling the dynamic
aspects of systems.
• It is essentially a flowchart, showing flow of control from activity to
activity.
• show the workflow from a start point to the finish point detailing
the many decision paths that exist in the progression of events
contained in the activity.
• They may be used to detail situations where parallel processing
may occur in the execution of some activities.
• Activity diagrams are useful for business modeling where they are
used for detailing the processes involved in business activities.
• An activity is an ongoing nonatomic execution within a state
machine.
• Activities ultimately result in some action, which is made up of
executable atomic computations that results in a change in state
of the system or the return of a value.
• important for modeling the dynamic aspects of a system, but also
for constructing executable systems through forward and
reverse engineering.
• Actions encompass calling another operation, sending a signal,
creating or destroying an object, or some pure computation, such
as evaluating an expression. Graphically, an activity diagram is a
collection of vertices and arcs.
 Common Properties
• name and graphical contents that are a projection into a model.
What distinguishes an interaction diagram from all other kinds of
diagrams is its content.
 Contents
- Activity diagrams commonly contain
• Activity states and action states
• Transitions
• Objects
• Notes & constraints
- activity diagram is a kind of state machine, all the characteristics
of state machines apply. That means that activity diagrams may
contain simple and composite states, branches, forks, and joins.
 Action States and Activity States
• flow of control modeled by an activity diagram
• executable, atomic computations are called action states because
they are states of the system, each representing the execution of
an action.
• As Figure shows, you represent an action state using a lozenge
shape (a symbol with horizontal top and bottom and convex
sides). Inside that shape, you may write any expression
 Transitions
• When the action or activity of a state completes, flow of control passes
immediately to the next action or activity state.
• You specify this flow by using transitions to show the path from one action or
activity state to the next action or activity state. In the UML, you represent a
transition as a simple directed line, as Figure shows.
• Triggerless transitions may have guard conditions, meaning that such a
transition will fire only if that condition is met;
 Branching
• you can include a branch, which specifies alternate paths taken based on
some Boolean expression.
• As Figure shows, you represent a branch as a diamond. A branch may have
one incoming transition and two or more outgoing ones.
• On each outgoing transition, you place a Boolean expression, which is
evaluated only once on entering the branch
 Forking and Joining
• when you are modeling workflows of business processes ,you
might encounter flows that are concurrent.
• In the UML, you use a synchronization bar to specify the forking
and joining of these parallel flows of control.
• A synchronization bar is rendered as a thick horizontal or vertical
line.
• For example, consider the concurrent flows involved in
controlling an audio-animatronic device that mimics human
speech and gestures.
• As Figure shows, a fork represents the splitting of a single flow of
control into two or more concurrent flows of control. A fork may
have one incoming transition and two or more outgoing
transitions, each of which represents an independent flow of
control.
• join represents the synchronization of two or more concurrent
flows of control.
• A join may have two or more incoming transitions and one
outgoing transition
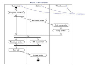
 Swimlanes
• useful, especially when you are modeling workflows of business
processes, to partition the activity states on an activity diagram
into groups
• each group representing the business organization responsible
for those activities.
• In the UML, each group is called a swimlane because, visually,
each group is divided from its neighbor by a vertical solid line, as
shown in Figure.
• A swimlane specifies a locus of activities.
• Each swimlane has a name unique within its diagram
 Object Flow
• Objects may be involved in the flow of control associated with an activity
diagram
• As Figure shows, you can specify the things that are involved in an activity
diagram by placing these objects in the diagram, connected using a
dependency to the activity or transition that creates, destroys, or modifies
them.
• This use of dependency relationships and objects is called an object flow
because it represents the participation of an object in a flow of control.
• In addition to showing the flow of an object through an activity diagram, you
can also show how its role, state and attribute values change.
• As shown in the figure, you represent the state of an object by naming its state
in brackets below the object's name.
• Similarly, you can represent the value of an object's attributes by rendering
them in a compartment below the object's name.
Figure Object Flow
 Common Uses
• use activity diagrams to model the dynamic aspects of a system.
• These dynamic aspects may involve the activity of any kind of abstraction in any view of
a system's architecture, including classes (which includes active classes), interfaces,
components, and nodes.
• When model the dynamic aspects of a system, you'll typically use activity diagrams in
two
ways.
1. To model a workflow
• focus on activities as viewed by the actors that collaborate with the system.
• Workflows used to visualize, specify, construct, and document business processes that
involve the system you are developing.
• In this use of activity diagrams, modeling object flow is particularly important.
2. To model an operation
• use activity diagrams as flowcharts, to model the details of a computation
• In this use of activity diagrams, the modeling of branch, fork, and join states is
particularly important.
• The context of an activity diagram used in this way involves the parameters of the
operation and its local objects.
• use case diagram shows a set of use cases and actors (a special kind of class) and their
relationships. Use case diagrams address the static use case view of a system.
• These diagrams are especially important in organizing and modeling the behaviors of a
system.
• Use case diagrams are one of the five diagrams in the UML for modeling the dynamic
aspects of systems (activity diagrams, statechart diagrams, sequence diagrams, and
collaboration diagrams are four other kinds of diagrams in the UML for modeling the
dynamic aspects of systems).
• Use case diagrams are central to modeling the behavior of a system, a subsystem, or a
class. Each one shows a set of use cases and actors and their relationships.
• You apply use case diagrams to model the use case view of a system.
• Use case diagrams are important for visualizing, specifying, and documenting the
behavior of an element.
• They make systems, subsystems, and classes approachable and understandable by
presenting an outside view of how those elements may be used in context.
• Use case diagrams are also important for testing executable systems through forward
engineering and for comprehending executable systems through reverse engineering.
Use Case Diagrams
• With the UML, you apply use case diagrams to visualize the behavior of a system,
subsystem, or class so that users can comprehend how to use that element, and so that
developers can
implement that element.
• As Figure 17-1 shows, you can provide a use case diagram to model
the behavior of that box• which most people would call a cellular phone.
Terms and Concepts
• A use case diagram is a diagram that shows a set of use cases and actors and their
• relationships.
Common Properties
• A use case diagram is just a special kind of diagram and shares the same common
properties as do all other diagrams. a name and graphical contents that are a projection
into a model. What
• distinguishes a use case diagram from all other kinds of diagrams is its particular content.
Contents
Use case diagrams commonly contain
• Use cases
• · Actors
• Dependency, generalization, and association relationships
• Like all other diagrams, use case diagrams may contain notes and constraints.
• Use case diagrams may also contain packages, which are used to group elements of your
model into larger chunks. Occasionally, you'll want to place instances of use case in your
diagrams, as well, especially when you want to visualize a specific executing system.
• Common Uses
• When you model the static use case view of a system, you'll typically apply use case
diagrams in one of two ways.
1. To model the context of a system
• Modeling the context of a system involves drawing a line around the whole system
and asserting which actors lie outside the system and interact with it. Here, you'll
apply use case diagrams to specify the actors and the meaning of their roles.
2. To model the requirements of a system
• Modeling the requirements of a system involves specifying what that system should
do (from a point of view of outside the system), independent of how that system
should do it. Here, you'll apply use case diagrams to specify the desired behavior of
the system.
• In this manner, a use case diagram lets you view the whole system as a black box; you
can see what's outside the system and you can see how that system reacts to the
things outside, but you can't see how that system works on the inside.
 Common Modeling Techniques
• Modeling the Context of a System
• All those things on the outside that interact with the system constitute the system's
context. This context defines the environment in which that system lives.
• In the UML, you can model the context of a system with a use case diagram,
emphasizing the actors that surround the system. Deciding what to include as an
actor is important because in doing so you specify a class of things that interact
with the system.
• Deciding what not to include as an actor is equally, if not more, important because
that constrains the system's environment to include only those actors that are
necessary in the life of the system.
• To model the context of a system,
- Identify the actors that surround the system by considering which groups require
help from the system to perform their tasks; which groups are needed to execute
the system's functions; which groups interact with external hardware or other
software systems; and which groups perform secondary functions for
administration and maintenance.
- Organize actors that are similar to one another in generalization/specialization
hierarchy.
- Where it aids understandability, provide a stereotype for each such actor.
- Populate a use case diagram with these actors and specify the paths of
communication from each actor to the system's use cases.
• For example, Figure shows the context of a credit card validation system, with
an emphasis on the actors that surround the system.
• You'll find Customers, of which there are two kinds (Individual customer and
Corporate customer). These actors are the roles that humans play when
interacting with the system.
• In this context, there are also actors that represent other institutions, such as
Retail institution (with which a Customer performs a card transaction to buy
an item or a service) and Sponsoring financial institution (which serves as the
clearinghouse for the credit card account).
• In the real world, these latter two actors are likely software-intensive systems
themselves.
• Modeling the Requirements of a System
To model the requirements of a system,
• Establish the context of the system by identifying the actors that surround it.
• For each actor, consider the behavior that each expects or requires the system to
provide. Name these common behaviors as use cases.
• Factor common behavior into new use cases that are used by others; factor variant
behavior into new use cases that extend more main line flows.
• Model these use cases, actors, and their relationships in a use case diagram.
• ·Adorn these use cases with notes that assert nonfunctional requirements; you may
have to attach some of these to the whole system.
Figure 17-3 Modeling the Requirements of a System
• Forward and Reverse Engineering
• Forward engineering is the process of transforming a model into code through a
mapping to an implementation language.
• A use case diagram can be forward engineered to form tests for the element to
which it applies. Each use case in a use case diagram specifies a flow of events (and
variants of those flows), and these flows specify how the element is expected to
behave that's something worthy of testing.
• A well-structured use case will even specify pre- and postconditions that can be used
to define a test's initial state and its success criteria.
• For each use case in a use case diagram, you can create a test case that you can run
every time you release a new version of that element, thereby confirming that it
works as required before other elements rely on it.
To forward engineer a use case diagram,
• For each use case in the diagram, identify its flow of events and its exceptional flow of events.
• Depending on how deeply you choose to test, generate a test script for each flow, using the
flow's preconditions as the test's initial state and its post conditions as its success criteria.
• As necessary, generate test scaffolding to represent each actor that interacts with the use case.
Actors that push information to the element or are acted on by the element may either be
simulated or substituted by its real-world equivalent.
• Use tools to run these tests each time you release the element to which the use case diagram
applies.
A well-structured use case diagram
• Is focused on communicating one aspect of a system's static use case view.
• Contains only those use cases and actors that are essential to
understanding that aspect.
• Provides detail consistent with its level of abstraction; you should expose
only those adornments (such as extension points) that are essential to
understanding.
• Is not so minimalist as to misinform the reader about semantics that are
important. When you draw a use case diagram,
• Give it a name that communicates its purpose.
• Lay out its elements to minimize lines that cross.
• Organize its elements spatially so that behaviors and roles that are
semantically close are laid out physically close.
• Use notes and color as visual cues to draw attention to important features
of your diagram.
• Try not to show too many kinds of relationships. In general, if you have
complicated include and extend relationships, take these elements to
another diagram.
• Reverse engineering is the process of transforming code into a model through
a mapping from a specific implementation language.
To reverse engineer a use case diagram,
• Identify each actor that interacts with the system.
• For each actor, consider the manner in which that actor interacts with the
system,
• changes the state of the system or its environment, or responds to some
event.
• Trace the flow of events in the executable system relative to each actor.
Start with primary flows and only later consider alternative paths.
• Cluster related flows by declaring a corresponding use case. Consider
modeling variants
• using extend relationships, and consider modeling common flows by
applying include relationships.
• Render these actors and use cases in a use case diagram, and establish
their relationships.

object oriented modeling and design-unit-iv-cgpa.ppt

  • 1.
  • 2.
     Syllabus Behavioral Diagrams(08 Hrs, 16 Marks) a. Use case Diagram • Names, Use Cases and Actors, Use Cases and Flow of Events, Use Cases and Scenarios, • Use Cases and Collaborations, Organizing Use Cases, Common Properties, Contents, • Common Uses b. Sequence Diagram c. Communication Diagram d. Timing Diagram e. State chart Diagram: • Behavioral State Machines, States, Composite States, Submachine States, Transitions, • Activities, Protocol State Machines ,Pseudo States , Event Processing f. Activity Diagram: • Common Properties, Contents, Action States and Activity States, Transitions, • Branching, Forking and Joining, Swimlanes, Object Flow, Common Uses
  • 3.
     Use case •You apply use cases to capture the intended behavior of the system you are developing, without having to specify how that behavior is implemented. • Use cases provide a way for your developers to come to a common understanding with your system's end users and domain experts. • In addition, use cases serve to help validate your architecture and to verify your system as it evolves during development.
  • 4.
    • A usecase describes a set of sequences, in which each sequence represents the interaction of the things outside the system (its actors) with the system itself (and its key abstractions). • These behaviors are in effect system-level functions that you use to visualize, specify, construct, and document the intended behavior of your system during requirements capture and analysis • A use case involves the interaction of actors and the system. An actor represents a coherent set of roles that users of use cases play when interacting with these use cases. • Actors can be human or they can be automated systems. For example, in modeling a bank, processing a loan involves, among other things, the interaction between a customer and a loan officer.
  • 6.
     Terms andConcepts • A use case is a description of a set of sequences of actions, including variants, that a system performs to yield an observable result of value to an actor. • Graphically, a use case is rendered as an ellipse.  Names • A use case name must be unique within its enclosing package • Every use case must have a name that distinguishes it from other use cases. A name is a textual string. That name alone is known as a simple name; a path name is the use case name prefixed by the name of the package in which that use case lives. A use case is typically drawn showing only its name,
  • 7.
     Use Casesand Actors • An actor represents a coherent set of roles that users of use cases play when interacting with these use cases. • Typically, an actor represents a role that a human, a hardware device, or even another system plays with a system. For example, if you work for a bank, you might be a LoanOfficer.If you do your personal banking there, as well, you'll also play the role of Customer. • An instance of an actor, therefore, represents an individual interacting with the system in a specific way. Although you'll use actors in your models, actors are not actually part of the system. They live outside the system. • actors are rendered as stick figures.
  • 8.
     Use Casesand Flow of Events • A use case describes what a system (or a subsystem, class, or interface) does but it does not specify how it does it. When you model, it's important that you keep clear the separation of concerns between this outside and inside view. • specify the behavior of a use case by describing a flow of events in text clearly enough for an outsider to understand it easily. • When you write this flow of events, you should include how and when the use case starts and ends, when the use case interacts with the actors and what objects are exchanged, and the basic flow and alternative flows of the behavior. • For example, in the context of an ATM system, you might describe the use case ValidateUser in the following way: • Main flow of events: The use case starts when the system prompts the Customer for a PIN number. The Customer can now enter a PIN number via the keypad. The Customercommits the entry by pressing the Enter button. The system then checks this PIN number to see if it is valid. If the PIN number is valid, the system acknowledges the entry, thus ending the use case.
  • 9.
     Exceptional flowof events: • The Customer can cancel a transaction at any time by pressing the Cancel button, thus restarting the use case. No changes are made to the Customer's account.  Exceptional flow of events: • The Customer can clear a PIN number anytime before committing it and reenter a new PIN number.  Exceptional flow of events: • If the Customer enters an invalid PIN number, the use case restarts. If this happens three times in a row, the system cancels the entire transaction, preventing the Customer from interacting with the ATM for 60 seconds.
  • 10.
     Use Casesand Scenarios • describe the flow of events for a use case in text. As you refine your understanding of your system's requirements, however, you'll want to also use interaction diagrams to specify these flows graphically. Typically, you'll use one sequence diagram to specify a use case's main flow, and variations of that diagram to specify a use case's exceptional flows. • It is desirable to separate main versus alternative flows because a use case describes a set of sequences, not just a single sequence, and it would be impossible to express all the details of an interesting use case in just one sequence. For example, in a human resources system, you might find the use case Hire employee.
  • 11.
    • This generalbusiness function might have many possible variations. You might hire a person from another company (the most common scenario); you might transfer a person from one division to another (common in international companies); or you might hire a foreign national (which involves its own special rules). Each of these variants can be expressed in a different sequence. • Each sequence is called a scenario. A scenario is a specific sequence of actions that illustrates behavior. Scenarios are to use cases as instances are to classes, meaning that a scenario is basically one instance of a use case.
  • 12.
     Use Casesand Collaborations • implement your use cases, by creating a society of classes and other elements that work together to implement the behavior of use case. This society of elements, including both its static and dynamic structure, is modeled in the UML as a collaboration. • As shows, you can explicitly specify the realization of a use case by a collaboration. • Most of the time, though, a given use case is realized by exactly one collaboration, so you will not need to model this relationship explicitly.
  • 13.
     Organizing UseCases • You can organize use cases by grouping them in packages in the same manner in which you can organize classes. • You can also organize use cases by specifying generalization, include, and extend relationships among them. • You apply these relationships in order to factor common behavior (by pulling such behavior from other use cases that it includes) and in order to factor variants (by pushing such behavior into other use cases that extend it). For example, in a banking system, • you might have the use case Validate User, which is responsible for verifying the identify of the user. You might then have two specialized children of this use case (Check password and Retinal scan), both of which behave just like Validate User and may be applied anywhere Validate User appears, yet both of which add their own behavior (the former by checking a textual password, the latter by checking the unique retina patterns of the user). • As shown in Figure , generalization among use cases is rendered as a solid directed line with a large open arrowhead, just like generalization among classes
  • 14.
  • 15.
    • You renderan include relationship as a dependency, stereotyped as include. • To specify the location in a flow of events in which the base use case includes the behavior of another, you simply write include followed by the name of the use case you want to include, as in the following flow for Track order. • You use an extend relationship to model the part of a use case the user may see as optional system behavior. In this way, you separate optional behavior from mandatory behavior. • You render an extend relationship as a dependency, stereotyped as extend. You may list the extension points of the base use case in an extra compartment. These extension points are just labels that may appear in the flow of the base use case
  • 16.
    USE CASE DIAGRAM •Use case diagrams are one of the five diagrams in the UML for modeling the dynamic aspects of systems (activity diagrams, statechart diagrams, sequence diagrams, and collaboration diagrams are four other kinds of diagrams in the UML for modeling the dynamic aspects of systems). • Usecase diagrams are central to modeling the behavior of a system, a subsystem, or a class. Each one shows a set of use cases and actors and their relationships. • apply use case diagrams to model the use case view of a system. For the most part, this involves modeling the context of a system, subsystem, or class, or modeling the requirements of the behavior of these elements. • Use case diagrams are important for visualizing, specifying, and documenting the behavior of an element. They make systems, subsystems, and classes approachable and understandable by presenting an outside view of how those elements may be used in context. • Use case diagrams are also important for testing executable systems through forward engineering and for comprehending executable systems through reverse engineering.
  • 17.
  • 18.
     Terms andConcepts • A use case diagram is a diagram that shows a set of use cases and actors and their relationships.  Common Properties • A use case diagram is just a special kind of diagram and shares the same common properties as do all other diagrams • a name and graphical contents that are a projection into a model. • What distinguishes a use case diagram from all other kinds of diagrams is its particular content.  Contents Use case diagrams commonly contain • Use cases • Actors • Dependency, generalization, and association relationships Like all other diagrams, use case diagrams may contain notes and constraints.
  • 19.
     Common Uses Whenyou model the static use case view of a system, you'll typically apply use case diagrams in one of two ways. 1. To model the context of a system • Modeling the context of a system involves drawing a line around the whole system and asserting which actors lie outside the system and interact with it. • Here, you'll apply use case diagrams to specify the actors and the meaning of their roles. 2. To model the requirements of a system • Modeling the requirements of a system involves specifying what that system should do (from a point of view of outside the system), independent of how that system should do it. • Here, you'll apply use case diagrams to specify the desired behavior of the system
  • 21.
    Fig. Model therequirements of a system
  • 22.
    Interaction diagrams • sequence& collaboration are call interaction diagram ,used for modeling dynamic aspect of system • It represent interaction ,consist of set of objects & their relationships including message 1.Sequence diagram is an interaction diagram that shows time ordering of messages 2.Collaboration diag. is an interaction diagram that shows structural organization of object that send & receive message • Model particular flow of control of use case
  • 23.
    • Graphically sequencediagram is table that shows objects arranged in x-axis &messages ordered in increasing time ,along y-axis • Graphically collaboration diagram is collection of vertices & arcs  Common properties of interaction diagram : - Share common properties such as name & graphical content - Content of interaction diagram : 1. Object 2. Link 3. Messages - Also contains notes & constraints
  • 24.
    1. sequence diagram:- - Shows time ordering - Formed by placing objects that participate in interaction at top of diagram - Place object that initiate interaction at the left & increasingly more subordinate objects to right - Place message that these object send & receive along y-axis in order of increasing time from top to bottom - 2 feature that distinguish from collaboration 1. There is object life line: - It is vertical dashed line that represent existence of an object over a period of time - Object are aliened at top with their life line dawn from top to bottom
  • 26.
    2. There isfocus of control - it is tall ,thin, rectangular that shows period of time in which an object perform an action - Top of rectangle is aliened with start of action ,bottom with completion
  • 28.
    2. collaboration Diagram -It shows structural organization of object that participate in interaction - It formed by placing object that participate in interaction as vertices in graph - show link that connect these object as arc - Show message that object send & receive
  • 30.
    - 2 features 1.There is a path :- - Indicate how one object linked to another - path of link explicitly render for local (<<local >>),global ,self 2. There is sequence no.:- - for indicating time order of message ,you prefix message with number incrementing for each new message in flow of control - To show nesting use decimal no. (1.1,1.2..) • Common uses of interaction diagram :- - Model dynamic aspect of system 1. To model flow of control of time ordering - Use sequence diag. 2. To model flow of control of organization - Use collaboration diag.
  • 31.
    Interaction Overview diagrams •Represent interaction using simplification of activity diagram notation • Help to visualize overall flow of control through a diagram ,they don’t show detail message information • several sequence diagram concept are supported in IOD 1. Show combined fragment using decision node & merge node 2. Show parallel interaction by using fork node & join node 3. Show loop as cycles in activity diag. 4. Show name of lifeline involved in interaction using keyword lifeline after name of IOD
  • 34.
     Content ofinteraction overview diagram 1. Interactions 2. Signals 3. Exceptions 4. Regions 5. Partitions 1 .Interactions - It is a behavior that comprises a set of messages among a set of object to complete a purpose - Interaction to model flow of control within operation of class, component, use case or system as a while - Focus on how messages dispatched across time sequence diag. - Focus on structural relationship among objects in interaction
  • 35.
    • Signals - signalrepresents a named object that is dispatched (thrown) asynchronously by one object and then received (caught) by another. - Exceptions are supported by most programming languages and are the most common kind of internal signal that you will need to model. - A signal may be sent as the action of a state transition in a state machine or the sending of a message in an interaction. The execution of an operation can also send signals - model signals (and exceptions) as stereotyped classes, You can use dependency, stereotyped as send, to indicate that an operation sends a particular signal.
  • 37.
    3. Exceptions - exceptionis an error condition that occur during execution of an activity - It is thrown by source of error & caught when it is handled - Action can catch exception by defining exception handler - exception handler define type of exception & behavior to execute when that particular exception is caught - Show exception handler as regular node with small square on it’s boundary
  • 39.
    4. Regions • Showthat an action, or set of action execute over a collection of i/p data by placing action in an exception region Ex:- if you had action named checkoutBook that check each of provided book out of library ,we can model checkoutBook action using expansion region with a collection of book as i/p • An expansion region is a structured activity region that executes multiple times. Input and output expansion nodes are drawn as a group of three boxes representing a multiple selection of items. The keyword iterative, parallel or stream is shown in the top left corner of the region.
  • 40.
    5.Partitions • Helpful toindicate who is responsible for a set of actions in activity diagrams • An activity partition is shown as either a horizontal or vertical swim lane • In the following diagram, the partitions are used to separate actions within an activity into those performed by the accounting department and those performed by the customer.
  • 42.
    Communication diagrams • InUML 2.0 communication diag. is a simplified version of UML 1.x collaboration diag. • 4 –type of interaction diag.: - Sequence diagram - Communication diagram - interaction overview diagram - timing diagram • model interaction between object • communication diag. represent combination of info. Taken from class, sequence ,use case diag. describing both static & dynamic behavior of system • it shows message flow between objects in OO application & also imply basic association between classes
  • 44.
    State chart diagram •Model dynamic aspect of system, represent state machine • Activity diag. is a special case of state chart diag. • Activity diagram shows flow of control from activity to activity, a statechart diagram shows flow of control from state to state. • model the dynamic aspects of a system. • involves modeling the behavior of reactive objects. • A reactive object is one whose behavior is best characterized by its response to events dispatched from outside its context. • A reactive object has a clear lifetime whose current behavior is affected by its past. • Statechart diagrams may be attached to classes, use cases, or entire systems in order to visualize, specify, construct, and document the dynamics of an individual object.
  • 45.
    • In theUML, you model the event-ordered behavior of an object by using statechart diagrams. • As Figure shows, a statechart diagram is simply a presentation of a state machine, emphasizing the flow of control from state to state.
  • 47.
    • Terms andConcepts  A statechart diagram shows a state machine, emphasizing the flow of control from state to state.  A state machine is a behavior that specifies the sequences of states an object goes through during its lifetime in response to events, together with its responses to those events.  A state is a condition or situation in the life of an object during which it satisfies some condition, performs some activity, or waits for some event.  An event is the specification of a significant occurrence that has a location in time and space. In the context of state machines, an event is an occurrence of a stimulus that can trigger a state transition.  A transition is a relationship between two states indicating that an object in the first state will perform certain actions and enter the second state when a specified event occurs and specified conditions are satisfied.  An activity is ongoing nonatomic execution within a state machine. An action is an executable atomic computation that results in a change in state of the model or the return of a value.  Graphically, a statechart diagram is a collection of vertices and arcs.
  • 48.
     UML hastwo types of statemachines: 1.Behavioral state machine - Show the behavior of model element such as objects. Behavioral state machine represents a specific implementation of elements 2.Protocol State Machine - Show the behavior of protocol. It shows how participant may trigger change in protocols state & corresponding changes in system. it's not typically tied to a particular implementation. & they show the required protocol behavior.
  • 49.
    1.Behavioral State Machine •Statemachines represent the behavior of a piece of a system using graph notation. A state machine is shown using the basic rectangle notation, with the name of the state machine shown in the top compartment. •The outside rectangle is often omitted on state machine diagrams that show only a single state machine. The metaclass is simply state machine •Figure shows a simple state machine modeling a soda machine.
  • 50.
     UML definesthree types of states: 1.Simple states • -Simplest of all states, they have no substates. All the example states used so far in this section are simple states. 2. Composite states • -Have one or more regions for substates. A composite state with two or more regions is called orthogonal . 3. Submachine states • -Semantically equivalent to composite states, submachine states have substates that are contained within a substate machine . • -Unlike composite states, submachine states are intended to group states, so you can reuse them
  • 51.
     Transitions • Atransition shows the relationship, or path, between two states or pseudo states. It represents the actual change in the configuration of a state machine as it heads from one state to the next. • Each transition can have a guard condition that indicates if the transition can even be considered (enabled), a trigger that causes the transition to execute if it is enabled, and any effect the transition may have when it occurs. • Transitions are shown as a line between two states,with an arrow head pointing to the destination state. • You specify the details of the transition using the following syntax: Trigger [guard]/ effect
  • 52.
    where: •trigger Indicates what conditionmay cause this transition to occur. The trigger is typically the name of an event, though it may be more complex. • •Guard Is a constraint that is evaluated when an event is fired by the state machine to determine if the transition should be enabled. Guards should not have any side effects and must evaluate to a boolean. Guards will always be evaluated before a transition is fired. The order in which multiple guards are evaluated isn't defined. A guard can involve tests of states in the current state machine for example, not in Dialing or in Waiting For Call. The state names can be fully qualified if necessary. •effect Specifies an activity that is executed when a transition happens. This activity can be written using operations, attributes, and links of the owning classifier as well as any parameters of the triggering event. An effect activity may explicitly generate events such as sending signals or invoking operations.
  • 53.
    2. Protocol StateMachine • Protocol state machines are a special kind of state machine focusing on how a protocol, such as a communication protocol (e.g., TCP), works. • The main difference between protocol state machines and behavioral state machines, is that protocol state machines don't show behavior along transitions or inside states. • Instead, they focus on showing a legal sequence of events and resulting states. • Protocol state machines are drawn in a tabbed rectangle with the name of the state machine in the tab followed by {protocol}, as shown in Figure. • Protocol state machines capture the behavior of a protocol, such as HTTP • Protocol state machines differ from behavioral state machines in the following ways: -entry, exit, and do activities can't be used. -States can have invariants. Place invariants in square brackets under the state name • The keyword protocol is placed in curly braces after the state machine name to indicate the state machine is a protocol state machine. • Transitions in protocol state machines have a precondition, the trigger, and a post condition. The notation for a protocol transition is as follows: [precondition ] event / [postcondition ]. • Each transition is associated with zero or one operation on the owning classifier. • Figure shows a simplified version of the Simple Mail Transport Protocol (SMTP) protocol.
  • 55.
     Common Properties •A statechart diagram is just a special kind of diagram and shares the same common properties as do all other diagrams that is, a name and graphical contents that are a projection into a model. What distinguishes a statechart diagram from all other kinds of diagrams is its content.  Contents • Statechart diagrams commonly contain  Simple states and composite states  Transitions, including events and actions  Notes and constraints  Common Uses  to model the dynamic aspects of a system. These dynamic aspects may involve the event-ordered behavior of any kind of object in any view of a system's architecture, including classes (which includes active classes), interfaces, components, and nodes.  use statechart diagrams in the context of the system as a whole, a subsystem, or a class.  attach statechart diagrams to use cases (to model a scenario).
  • 56.
     Common ModelingTechnique  Modeling Reactive Objects • When you model the behavior of a reactive object, you essentially specify three things: 1. the stable states in which that object may live, 2. the events that trigger a transition from state to state, and 3. the actions that occur on each state change. • Modeling the behavior of a reactive object also involves modeling the lifetime of an object, starting at the time of the object's creation and continuing until its destruction, highlighting the stable states in which the object may be found. • A stable state represents a condition in which an object may exist for some identifiable period of time. When an event occurs, the object may transition from state to state
  • 57.
    - To modela reactive object: • Choose the context for the state machine, whether it is a class, a use case, or the system as a whole. • Choose the initial and final states for the object. • Decide on the stable states of the object by considering the conditions in which the object may exist for some identifiable period of time. Start with the high-level states of the object and only then consider its possible substates. • Decide on the meaningful partial ordering of stable states over the lifetime of the object. • Decide on the events that may trigger a transition from state to state. • Model these events as triggers to transitions that move from one legal ordering of states to another.
  • 58.
    • Attach actionsto these transitions (as in a Mealy machine) and/or to these states • Consider ways to simplify your machine by using substates, branches, forks, joins, and history states. • Check that all states are reachable under some combination of events. • Check that no state is a dead end from which no combination of events will transition the object out of that state. • ·Trace through the state machine, either manually or by using tools, to check it against expected sequences of events and their responses.
  • 60.
     Substates: • substateis a state that's nested inside another one. • For example, a Heater might be in the Heating state, but also while in the Heating state, there might be a nested state called Activating. • Nested states is called a composite state. • A composite state may contain either concurrent (orthogonal) or sequential (disjoint) substates. • A simple state is a state that has no substructure. A state that has substates that is, nested states is called a composite state. A composite state may contain either concurrent (orthogonal) or sequential (disjoint) substates. In the UML, you render a composite state just as you do a simple state, but with an optional graphic compartment that shows a nested state machine. • Substates may be nested to any level.
  • 61.
    Sequential Substates • modelingthe behavior of an ATM. There are three basic states in which this system might be: Idle (waiting for customer interaction), Active (handling a customer's transaction), and Maintenance (perhaps having its cash store replenished). While Active: Validate the customer, select a transaction, process the transaction, and then print a receipt.
  • 62.
    • problem hereis that, at any stage in this behavior, the customer might decide to cancel the transaction, returning the ATM to its Idle state • Using sequential substates, there's a simpler way to model this problem, as Figure shows. Here, the Active state has a substructure, containing the substates Validating, Selecting, Processing, and Printing.
  • 63.
     History States •A state machine describes the dynamic aspects of an object whose current behavior depends on its past • A history state allows a composite state that contains sequential substates to remember the last substate that was active in it prior to the transition from the composite state. As Figure shows, you represent a shallow history state as a small circle containing the symbol H.
  • 64.
     Concurrent Substates •These substates let you specify two or more state machines that execute in parallel in the context of the enclosing object. • Execution of these two concurrent substates continues in parallel. Eventually, each nested state machine reaches its final state
  • 65.
     pseudostate • Avertex in a state machine that has the form of a state but doesn't behave as a state. • pseudostates include initial, final, and history vertices.
  • 66.
    • Pseudo States 1.ChoicePseudo-State • A choice pseudo-state is shown as a diamond with one transition arriving and two or more transitions leaving. • The following diagram shows that whichever state arrived at, after the choice pseudo-state, is dependent on the message format selected during execution of the previous state. 2. Junction Pseudo-State • Junction pseudo-states are used to chain together multiple transitions. • A single junction can have one or more incoming, and one or more outgoing, transitions; a guard can be applied to each transition. Junctions are semantic-free; a junction that splits an incoming transition into multiple outgoing transitions realizes a static conditional branch, as opposed to a choice pseudo-state which realizes a dynamic conditional branch.
  • 68.
    • Terminate Pseudo-State •Entering a terminate pseudo-state indicates that the lifeline of the state machine has ended. • A terminate pseudo-state is notated as a cross.
  • 69.
    Timing diagrams • Itis special representation of interaction that focus on specific timing of messages send between objects • Show detail timing constraints on message or show when change occur within lifeline w.r.t. time • It used with real time or embedded systems • Read left to right rather than top to bottom • Show lifeline name along left edge of diag. • X-axis displays elapsed time in whatever units are chosen while the Y-axis is labeled with a given list of states.
  • 72.
    • UML providesa variation on timeline notation that simplifies diag. by showing state name between two horizontal line that crosses when state changes • It make simple to show multiple object along simple time line but don’t show message that triggers transition
  • 73.
    • It ispossible to stack several life lines of different objects in the same timing diagram. One life line above the other. • Messages sent from one object to another can be depicted using simple arrows. The start and the end points of each arrow indicate when each message was sent... and when it was received.
  • 74.
     State Lifeline •A state lifeline shows the change of state of an item over time. The X-axis displays elapsed time in whatever units are chosen, while the Y-axis is labeled with a given list of states. • A state lifeline is shown below.
  • 75.
     Value Lifeline •shows the change of value of an item over time. The X-axis displays elapsed time in whatever units are chosen, the same as for the state lifeline. • The value is shown between the pair of horizontal lines which crosses over at each change in value. • A value lifeline is shown below.
  • 76.
     Putting itall together • State and value lifelines can be stacked one on top of another in any combination. • They must have the same X-axis. Messages can be passed from one lifeline to another. • Each state or value transition can have a defined event, a time constraint which indicates when an event must occur, and a duration constraint which indicates how long a state or value must be in effect for. • Once these have all been applied, a timing diagram may look like the following.
  • 78.
    Activity diagrams • oneof the five diagrams in the UML for modeling the dynamic aspects of systems. • It is essentially a flowchart, showing flow of control from activity to activity. • show the workflow from a start point to the finish point detailing the many decision paths that exist in the progression of events contained in the activity. • They may be used to detail situations where parallel processing may occur in the execution of some activities. • Activity diagrams are useful for business modeling where they are used for detailing the processes involved in business activities.
  • 79.
    • An activityis an ongoing nonatomic execution within a state machine. • Activities ultimately result in some action, which is made up of executable atomic computations that results in a change in state of the system or the return of a value. • important for modeling the dynamic aspects of a system, but also for constructing executable systems through forward and reverse engineering. • Actions encompass calling another operation, sending a signal, creating or destroying an object, or some pure computation, such as evaluating an expression. Graphically, an activity diagram is a collection of vertices and arcs.
  • 81.
     Common Properties •name and graphical contents that are a projection into a model. What distinguishes an interaction diagram from all other kinds of diagrams is its content.  Contents - Activity diagrams commonly contain • Activity states and action states • Transitions • Objects • Notes & constraints - activity diagram is a kind of state machine, all the characteristics of state machines apply. That means that activity diagrams may contain simple and composite states, branches, forks, and joins.
  • 82.
     Action Statesand Activity States • flow of control modeled by an activity diagram • executable, atomic computations are called action states because they are states of the system, each representing the execution of an action. • As Figure shows, you represent an action state using a lozenge shape (a symbol with horizontal top and bottom and convex sides). Inside that shape, you may write any expression
  • 83.
     Transitions • Whenthe action or activity of a state completes, flow of control passes immediately to the next action or activity state. • You specify this flow by using transitions to show the path from one action or activity state to the next action or activity state. In the UML, you represent a transition as a simple directed line, as Figure shows. • Triggerless transitions may have guard conditions, meaning that such a transition will fire only if that condition is met;
  • 84.
     Branching • youcan include a branch, which specifies alternate paths taken based on some Boolean expression. • As Figure shows, you represent a branch as a diamond. A branch may have one incoming transition and two or more outgoing ones. • On each outgoing transition, you place a Boolean expression, which is evaluated only once on entering the branch
  • 85.
     Forking andJoining • when you are modeling workflows of business processes ,you might encounter flows that are concurrent. • In the UML, you use a synchronization bar to specify the forking and joining of these parallel flows of control. • A synchronization bar is rendered as a thick horizontal or vertical line. • For example, consider the concurrent flows involved in controlling an audio-animatronic device that mimics human speech and gestures. • As Figure shows, a fork represents the splitting of a single flow of control into two or more concurrent flows of control. A fork may have one incoming transition and two or more outgoing transitions, each of which represents an independent flow of control.
  • 87.
    • join representsthe synchronization of two or more concurrent flows of control. • A join may have two or more incoming transitions and one outgoing transition  Swimlanes • useful, especially when you are modeling workflows of business processes, to partition the activity states on an activity diagram into groups • each group representing the business organization responsible for those activities. • In the UML, each group is called a swimlane because, visually, each group is divided from its neighbor by a vertical solid line, as shown in Figure. • A swimlane specifies a locus of activities. • Each swimlane has a name unique within its diagram
  • 89.
     Object Flow •Objects may be involved in the flow of control associated with an activity diagram • As Figure shows, you can specify the things that are involved in an activity diagram by placing these objects in the diagram, connected using a dependency to the activity or transition that creates, destroys, or modifies them. • This use of dependency relationships and objects is called an object flow because it represents the participation of an object in a flow of control. • In addition to showing the flow of an object through an activity diagram, you can also show how its role, state and attribute values change. • As shown in the figure, you represent the state of an object by naming its state in brackets below the object's name. • Similarly, you can represent the value of an object's attributes by rendering them in a compartment below the object's name.
  • 90.
  • 91.
     Common Uses •use activity diagrams to model the dynamic aspects of a system. • These dynamic aspects may involve the activity of any kind of abstraction in any view of a system's architecture, including classes (which includes active classes), interfaces, components, and nodes. • When model the dynamic aspects of a system, you'll typically use activity diagrams in two ways. 1. To model a workflow • focus on activities as viewed by the actors that collaborate with the system. • Workflows used to visualize, specify, construct, and document business processes that involve the system you are developing. • In this use of activity diagrams, modeling object flow is particularly important. 2. To model an operation • use activity diagrams as flowcharts, to model the details of a computation • In this use of activity diagrams, the modeling of branch, fork, and join states is particularly important. • The context of an activity diagram used in this way involves the parameters of the operation and its local objects.
  • 96.
    • use casediagram shows a set of use cases and actors (a special kind of class) and their relationships. Use case diagrams address the static use case view of a system. • These diagrams are especially important in organizing and modeling the behaviors of a system. • Use case diagrams are one of the five diagrams in the UML for modeling the dynamic aspects of systems (activity diagrams, statechart diagrams, sequence diagrams, and collaboration diagrams are four other kinds of diagrams in the UML for modeling the dynamic aspects of systems). • Use case diagrams are central to modeling the behavior of a system, a subsystem, or a class. Each one shows a set of use cases and actors and their relationships. • You apply use case diagrams to model the use case view of a system. • Use case diagrams are important for visualizing, specifying, and documenting the behavior of an element. • They make systems, subsystems, and classes approachable and understandable by presenting an outside view of how those elements may be used in context. • Use case diagrams are also important for testing executable systems through forward engineering and for comprehending executable systems through reverse engineering. Use Case Diagrams
  • 97.
    • With theUML, you apply use case diagrams to visualize the behavior of a system, subsystem, or class so that users can comprehend how to use that element, and so that developers can implement that element. • As Figure 17-1 shows, you can provide a use case diagram to model the behavior of that box• which most people would call a cellular phone.
  • 98.
    Terms and Concepts •A use case diagram is a diagram that shows a set of use cases and actors and their • relationships. Common Properties • A use case diagram is just a special kind of diagram and shares the same common properties as do all other diagrams. a name and graphical contents that are a projection into a model. What • distinguishes a use case diagram from all other kinds of diagrams is its particular content. Contents Use case diagrams commonly contain • Use cases • · Actors • Dependency, generalization, and association relationships • Like all other diagrams, use case diagrams may contain notes and constraints. • Use case diagrams may also contain packages, which are used to group elements of your model into larger chunks. Occasionally, you'll want to place instances of use case in your diagrams, as well, especially when you want to visualize a specific executing system.
  • 99.
    • Common Uses •When you model the static use case view of a system, you'll typically apply use case diagrams in one of two ways. 1. To model the context of a system • Modeling the context of a system involves drawing a line around the whole system and asserting which actors lie outside the system and interact with it. Here, you'll apply use case diagrams to specify the actors and the meaning of their roles. 2. To model the requirements of a system • Modeling the requirements of a system involves specifying what that system should do (from a point of view of outside the system), independent of how that system should do it. Here, you'll apply use case diagrams to specify the desired behavior of the system. • In this manner, a use case diagram lets you view the whole system as a black box; you can see what's outside the system and you can see how that system reacts to the things outside, but you can't see how that system works on the inside.  Common Modeling Techniques • Modeling the Context of a System
  • 100.
    • All thosethings on the outside that interact with the system constitute the system's context. This context defines the environment in which that system lives. • In the UML, you can model the context of a system with a use case diagram, emphasizing the actors that surround the system. Deciding what to include as an actor is important because in doing so you specify a class of things that interact with the system. • Deciding what not to include as an actor is equally, if not more, important because that constrains the system's environment to include only those actors that are necessary in the life of the system. • To model the context of a system, - Identify the actors that surround the system by considering which groups require help from the system to perform their tasks; which groups are needed to execute the system's functions; which groups interact with external hardware or other software systems; and which groups perform secondary functions for administration and maintenance. - Organize actors that are similar to one another in generalization/specialization hierarchy. - Where it aids understandability, provide a stereotype for each such actor. - Populate a use case diagram with these actors and specify the paths of communication from each actor to the system's use cases.
  • 101.
    • For example,Figure shows the context of a credit card validation system, with an emphasis on the actors that surround the system. • You'll find Customers, of which there are two kinds (Individual customer and Corporate customer). These actors are the roles that humans play when interacting with the system. • In this context, there are also actors that represent other institutions, such as Retail institution (with which a Customer performs a card transaction to buy an item or a service) and Sponsoring financial institution (which serves as the clearinghouse for the credit card account). • In the real world, these latter two actors are likely software-intensive systems themselves.
  • 103.
    • Modeling theRequirements of a System To model the requirements of a system, • Establish the context of the system by identifying the actors that surround it. • For each actor, consider the behavior that each expects or requires the system to provide. Name these common behaviors as use cases. • Factor common behavior into new use cases that are used by others; factor variant behavior into new use cases that extend more main line flows. • Model these use cases, actors, and their relationships in a use case diagram. • ·Adorn these use cases with notes that assert nonfunctional requirements; you may have to attach some of these to the whole system.
  • 104.
    Figure 17-3 Modelingthe Requirements of a System
  • 105.
    • Forward andReverse Engineering • Forward engineering is the process of transforming a model into code through a mapping to an implementation language. • A use case diagram can be forward engineered to form tests for the element to which it applies. Each use case in a use case diagram specifies a flow of events (and variants of those flows), and these flows specify how the element is expected to behave that's something worthy of testing. • A well-structured use case will even specify pre- and postconditions that can be used to define a test's initial state and its success criteria. • For each use case in a use case diagram, you can create a test case that you can run every time you release a new version of that element, thereby confirming that it works as required before other elements rely on it. To forward engineer a use case diagram, • For each use case in the diagram, identify its flow of events and its exceptional flow of events. • Depending on how deeply you choose to test, generate a test script for each flow, using the flow's preconditions as the test's initial state and its post conditions as its success criteria. • As necessary, generate test scaffolding to represent each actor that interacts with the use case. Actors that push information to the element or are acted on by the element may either be simulated or substituted by its real-world equivalent. • Use tools to run these tests each time you release the element to which the use case diagram applies.
  • 106.
    A well-structured usecase diagram • Is focused on communicating one aspect of a system's static use case view. • Contains only those use cases and actors that are essential to understanding that aspect. • Provides detail consistent with its level of abstraction; you should expose only those adornments (such as extension points) that are essential to understanding. • Is not so minimalist as to misinform the reader about semantics that are important. When you draw a use case diagram, • Give it a name that communicates its purpose. • Lay out its elements to minimize lines that cross. • Organize its elements spatially so that behaviors and roles that are semantically close are laid out physically close. • Use notes and color as visual cues to draw attention to important features of your diagram. • Try not to show too many kinds of relationships. In general, if you have complicated include and extend relationships, take these elements to another diagram.
  • 107.
    • Reverse engineeringis the process of transforming code into a model through a mapping from a specific implementation language. To reverse engineer a use case diagram, • Identify each actor that interacts with the system. • For each actor, consider the manner in which that actor interacts with the system, • changes the state of the system or its environment, or responds to some event. • Trace the flow of events in the executable system relative to each actor. Start with primary flows and only later consider alternative paths. • Cluster related flows by declaring a corresponding use case. Consider modeling variants • using extend relationships, and consider modeling common flows by applying include relationships. • Render these actors and use cases in a use case diagram, and establish their relationships.