KEMBAR78
Swift Tableview iOS App Development | PPTX
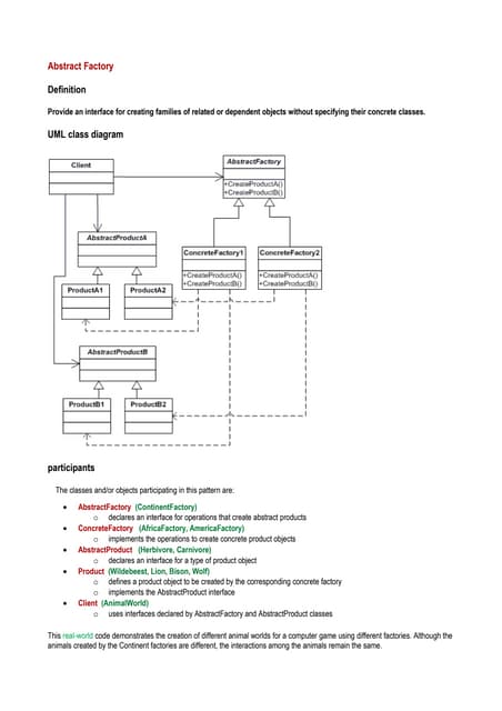
Swift Tableview
www.letsnurture.com
www.letsnurture.com
Create a new project
Open Xcode 6, create a new “Single Page Application” and select Swift as the
programming language.
Add a table view property
• Open the ViewController.swift class and add a
new tableview instance variable below the class
declaration.
• Add the @IBOutletInterface Builder declaration
attribute to expose the tableView property.
• “Interface Builder attributes are declaration attributes
used by Interface Builder to synchronize with Xcode.
Swift provides the following Interface Builder
attributes: IBAction, IBDesignable, IBInspectable, and
IBOutlet. These attributes are conceptually the same as
their Objective-C counterparts.”
www.letsnurture.com
www.letsnurture.com
class ViewController: UIViewController {
@IBOutlet var tableView: UITableView
...
}
www.letsnurture.com
Conform to the UITableViewDelegate and
UITableViewDataSource protocols
To conform to the UITableViewDelegate and UITableViewDataSource protocol,
just add them separated by commas afterUIViewController in the
class declaration. (more about protocols in Apple’s Docs)
class ViewController: UIViewController,
UITableViewDataSource, UITableViewDelegate { ... }
www.letsnurture.com
Add a table view in your view controller interface
Open Main.storyboard and drag a UITableView from the library (in the lower right
corner) into the ViewController view.
www.letsnurture.com
Connect the Interface Builder outlets
Connect the dataSource, delegate and tableView outlets in interface builder. Just
right click on the table view and then connect them
www.letsnurture.com
Create the custom cell class
Create a new class above your ViewController code. Your custom cell class
should inherit from UITableViewCell! Add outlets for
the backgroundImage and titleLabel.
class CustomTableViewCell : UITableViewCell {
@IBOutlet var backgroundImage:UIImageView
@IBOutlet var titleLabel: UILabel }
class ViewController: UIViewController, UITableViewDataSource,
UITableViewDelegate { ... }
www.letsnurture.com
Create the custom cell interface
Right click on your applications directory and select new file.
www.letsnurture.com
Select User Interface and then the Empty template.
Select iPhone and name it CustomTableViewCell.
Open CustomTableViewCell.xib and add a UITableViewCell in it from the
component library. Select the Table View Cell and change it’s
class to CustomTableViewCell
www.letsnurture.com
After that the table view cell should change its name to Custom Table View Cell,
the backgroundImage and titleLabel outlets should be visible now.
Add an image view and a label in the cell.
Resize the cell to 320 x 320 using the size inspector. And set the row height to 320
www.letsnurture.com
Connect the cell outlets to the CustomTableCellViewCell.
Notice that custom view bind outlets to the view object and custom view
controllers bind them to the File's Owner
Add the loadItem method
• In a real life application you usualy have
more than one type of cell in a table view (or
collection view).
• By keeping the initialization logic in the cell
we can avoid code duplication or spaghetti
code.
• This cell displays an image stored on the
device and has a string title.
• All we need to do during the cell initialization
is to set the image and the tile.
www.letsnurture.com
www.letsnurture.com
class CustomTableViewCell :UITableViewCell {
@IBOutlet var backgroundImage:UIImageView
@IBOutlet var titleLabel:UILabel
func loadItem(#title: String, image:String) {
backgroundImage.image =UIImage(named:image)
titleLabel.text =title
}
}
www.letsnurture.com
For you Objective-C folks in Swift you do not need to call
properties using the self keyword! Use the self keyword
only when you have a parameter named like your
property, so that the compiler can understand your code.
Note: This function uses a shorthand external
parameter name.
If the method declaration was func loadItem(title: String, image:
String) (without # symbol) to call it we would have to
write cell.loadItem("We❤Swift", image: "someimage.jpeg").
Instead, with the # symbol, to call loadItem we would
write cell.loadItem(title: "We❤Swift", image: "someimage.jpeg").
Add some data to display
• Download the swifts and add them in your
project. Unarchive the zip file and drag the
files in you Xcode Navigator.
• Make sure to check Copy items if needed.
• For each custom cell we need a title and a
image name, we are going to store them in
an Array of Tuples.
www.letsnurture.com
www.letsnurture.com
The first value will represent the title and the second
one the imageName.
class ViewController: UIViewController, UITableViewDataSource, UITableViewDelegate {
...
var items:[(String, String)] = [
("❤", "swift 1.jpeg"),
("We", "swift 2.jpeg"),
("❤", "swift 3.jpeg"),
("Swift", "swift 4.jpeg"),
("❤", "swift 5.jpeg")
]
}
Set the number of rows
• Implement tableView(_:numberOfRowsInSection:) and return the number of
items.
class ViewController: UIViewController, UITableViewDataSource,
UITableViewDelegate {
...
func tableView(tableView: UITableView, numberOfRowsInSection section: Int) ->
Int {
return items.count;
}
}
• Note: In iOS the number of sections is 1 by default, so we do not need to set a
value for that. In case you want to create a table with multiple sections just
implement the numberOfSectionsInTableView(_:) method.
www.letsnurture.com
Register the Nib
Load the CustomTableViewCell interface file into a UINib object and then tell the table
view to use it for the customCell reuse identifier.
class ViewController: UIViewController, UITableViewDataSource,
UITableViewDelegate {
...
override func viewDidLoad() {
...
var nib = UINib(nibName: "CustomTableViewCell", bundle: nil)
tableView.registerNib(nib, forCellReuseIdentifier: "customCell")
}
...
}
www.letsnurture.com
Create the cell
• Now when you will ask for a cell from the table view with
the reuse identifier customCell, the tableView will look for
any unused cells with that reuse identifier or just create
one using the CustomTableViewCell nib.
• The tableView will call the
tableView(_:cellForRowAtIndexPath:) method on the
dataSource whenever it need a specific cell. The location of
the cell is stored in an NSIndexPath that has a row and
section property.
• To create a cell all we need to do is ask for one using the
dequeueReusableCellWithIdentifier(_:) method. After we
have a cell we need to load the title and image and then
return it.
www.letsnurture.com
class ViewController: UIViewController, UITableViewDataSource,
UITableViewDelegate {
...
func tableView(tableView: UITableView!, cellForRowAtIndexPath
indexPath: NSIndexPath!) -> UITableViewCell {
var cell:CustomTableViewCell =
self.tableView.dequeueReusableCellWithIdentifier("customCell") as
CustomTableViewCell
// this is how you extract values from a tuple
var (title, image) = items[indexPath.row]
cell.loadItem(title: title, image: image)
return cell
}
}
www.letsnurture.com
Handle Table Selection
• When a cell is selected the table view will call the
tableView(_:didSelectRowAtIndexPath:) method on the delegate.
• To handle table view selection all you need to do is implement that
method.
class ViewController: UIViewController, UITableViewDataSource,
UITableViewDelegate {
...
func tableView(tableView: UITableView!, didSelectRowAtIndexPath
indexPath: NSIndexPath!) {
tableView.deselectRowAtIndexPath(indexPath, animated: true)
println("You selected cell #(indexPath.row)!")
}
}
www.letsnurture.com
Add a blur view
• In iOS 8 we now have a easy way of recreating
the blur effect used throughout the system.
UIVisualEffectView is a subclass ofUIView that
provides a simple abstraction over complex
visual effects.
• UIKit has two implemented effects
UIBlurEffect andUIVibrancyEffect.
• Let’s create a UIVisualEffectView and add it to
the main view.
www.letsnurture.com
class ViewController: UIViewController, UITableViewDataSource,
UITableViewDelegate {
...
override func viewDidLoad() {
...
addEffect()
...
}
func addEffect() {
var effect = UIBlurEffect(style: UIBlurEffectStyle.Light)
var effectView = UIVisualEffectView(effect: effect)
effectView.frame = CGRectMake(0, 0, 320, 100)
view.addSubview(effectView)
}
...
}
www.letsnurture.com
class ViewController: UIViewController, UITableViewDataSource,
UITableViewDelegate {
...
override func viewDidLoad() {
super.viewDidLoad()
addEffect(UIBlurEffect(style: UIBlurEffectStyle.Light), offset: 0)
addEffect(UIBlurEffect(style: UIBlurEffectStyle.Dark), offset: 50)
addEffect(UIBlurEffect(style: UIBlurEffectStyle.ExtraLight), offset: 100)
var nib = UINib(nibName: "CustomTableViewCell", bundle: nil)
tableView.registerNib(nib, forCellReuseIdentifier: "customCell") }
func addEffect(effect: UIVisualEffect, offset: CGFloat) {
var effectView = UIVisualEffectView(effect: effect)
effectView.frame = CGRectMake(0, offset, 320, 50)
view.addSubview(effectView) }
...
}
www.letsnurture.com
www.letsnurture.com
There are 3 type of blur effects.
If we send the effect and offset as a parameters
to the addEffect method we can reuse the code
and see all three blur effects at once.
Extend the Array class
• In ruby the Array class two nifty
methods each and eachWithIndex.
• The each method takes a function as a parameter and
calls it with each element of the array in
order, eachWithIndex takes a function as a parameter
and calls it with the tuple (element, index)for each
element.
• We can extend a class using the extension keyword.
• The implementation of each and eachWithIndex in
Swift would look like this:
www.letsnurture.com
extension Array {
func each(callback: T -> ()) {
for item in self {
callback(item)
}
}
func eachWithIndex(callback: (T, Int) -> ()) {
var index = 0
for item in self {
callback(item, index)
index += 1
}
}
}
www.letsnurture.com
Putting it all together
Now we have 3 method calls that look pretty similar. Two things
change: the style and offset.
override func viewDidLoad() {
...
addEffect(UIBlurEffect(style: UIBlurEffectStyle.Light), offset: 0)
addEffect(UIBlurEffect(style: UIBlurEffectStyle.Dark), offset: 50)
addEffect(UIBlurEffect(style: UIBlurEffectStyle.ExtraLight),
offset: 100)
...
}
www.letsnurture.com
class ViewController: UIViewController, UITableViewDataSource, UITableViewDelegate {
...
override func viewDidLoad() {
...
addEffects()
...
}
func addEffects() {
[
UIBlurEffect(style: UIBlurEffectStyle.Light),
UIBlurEffect(style: UIBlurEffectStyle.Dark),
UIBlurEffect(style: UIBlurEffectStyle.ExtraLight)
].eachWithIndex { (effect, index) in
var effectView = UIVisualEffectView(effect: effect)
effectView.frame = CGRectMake(0, CGFloat(50 * index), 320, 50)
self.view.addSubview(effectView)
}
}
...
}
www.letsnurture.com
We can do one thing here and use the map function:
func addEffects() {
[
UIBlurEffectStyle.Light,
UIBlurEffectStyle.Dark,
UIBlurEffectStyle.ExtraLight
].map {
UIBlurEffect(style: $0)
}.eachWithIndex { (effect, index) in
var effectView = UIVisualEffectView(effect: effect)
effectView.frame = CGRectMake(0, CGFloat(50 * index), 320, 50)
self.view.addSubview(effectView)
}
} www.letsnurture.com
Challenges:
• use more than one type of cell in the same table
view
• implement more of the dataSource and delegate
methods and see what you can do with them.
You could start
withnumberOfSectionsInTableView(_:),
tableView(_:titleForHeaderInSection:),
sectionIndexTitlesForTableView(_:),tableView(_:h
eightForRowAtIndexPath:)
• make a Contact Book App (hint: finish the second
challenge first)
www.letsnurture.com
Follow us on
https://www.facebook.com/LetsNurture
https://twitter.com/letsnurture
http://www.linkedin.com/company/letsnurture
Mail Us on
info@letsnurture.om
www.letsnurture.com | www.letsnurture.co.uk

Swift Tableview iOS App Development

  • 1.
  • 2.
    www.letsnurture.com Create a newproject Open Xcode 6, create a new “Single Page Application” and select Swift as the programming language.
  • 3.
    Add a tableview property • Open the ViewController.swift class and add a new tableview instance variable below the class declaration. • Add the @IBOutletInterface Builder declaration attribute to expose the tableView property. • “Interface Builder attributes are declaration attributes used by Interface Builder to synchronize with Xcode. Swift provides the following Interface Builder attributes: IBAction, IBDesignable, IBInspectable, and IBOutlet. These attributes are conceptually the same as their Objective-C counterparts.” www.letsnurture.com
  • 4.
    www.letsnurture.com class ViewController: UIViewController{ @IBOutlet var tableView: UITableView ... }
  • 5.
    www.letsnurture.com Conform to theUITableViewDelegate and UITableViewDataSource protocols To conform to the UITableViewDelegate and UITableViewDataSource protocol, just add them separated by commas afterUIViewController in the class declaration. (more about protocols in Apple’s Docs) class ViewController: UIViewController, UITableViewDataSource, UITableViewDelegate { ... }
  • 6.
    www.letsnurture.com Add a tableview in your view controller interface Open Main.storyboard and drag a UITableView from the library (in the lower right corner) into the ViewController view.
  • 7.
    www.letsnurture.com Connect the InterfaceBuilder outlets Connect the dataSource, delegate and tableView outlets in interface builder. Just right click on the table view and then connect them
  • 8.
    www.letsnurture.com Create the customcell class Create a new class above your ViewController code. Your custom cell class should inherit from UITableViewCell! Add outlets for the backgroundImage and titleLabel. class CustomTableViewCell : UITableViewCell { @IBOutlet var backgroundImage:UIImageView @IBOutlet var titleLabel: UILabel } class ViewController: UIViewController, UITableViewDataSource, UITableViewDelegate { ... }
  • 9.
    www.letsnurture.com Create the customcell interface Right click on your applications directory and select new file.
  • 10.
    www.letsnurture.com Select User Interfaceand then the Empty template. Select iPhone and name it CustomTableViewCell. Open CustomTableViewCell.xib and add a UITableViewCell in it from the component library. Select the Table View Cell and change it’s class to CustomTableViewCell
  • 11.
    www.letsnurture.com After that thetable view cell should change its name to Custom Table View Cell, the backgroundImage and titleLabel outlets should be visible now. Add an image view and a label in the cell. Resize the cell to 320 x 320 using the size inspector. And set the row height to 320
  • 12.
    www.letsnurture.com Connect the celloutlets to the CustomTableCellViewCell. Notice that custom view bind outlets to the view object and custom view controllers bind them to the File's Owner
  • 13.
    Add the loadItemmethod • In a real life application you usualy have more than one type of cell in a table view (or collection view). • By keeping the initialization logic in the cell we can avoid code duplication or spaghetti code. • This cell displays an image stored on the device and has a string title. • All we need to do during the cell initialization is to set the image and the tile. www.letsnurture.com
  • 14.
    www.letsnurture.com class CustomTableViewCell :UITableViewCell{ @IBOutlet var backgroundImage:UIImageView @IBOutlet var titleLabel:UILabel func loadItem(#title: String, image:String) { backgroundImage.image =UIImage(named:image) titleLabel.text =title } }
  • 15.
    www.letsnurture.com For you Objective-Cfolks in Swift you do not need to call properties using the self keyword! Use the self keyword only when you have a parameter named like your property, so that the compiler can understand your code. Note: This function uses a shorthand external parameter name. If the method declaration was func loadItem(title: String, image: String) (without # symbol) to call it we would have to write cell.loadItem("We❤Swift", image: "someimage.jpeg"). Instead, with the # symbol, to call loadItem we would write cell.loadItem(title: "We❤Swift", image: "someimage.jpeg").
  • 16.
    Add some datato display • Download the swifts and add them in your project. Unarchive the zip file and drag the files in you Xcode Navigator. • Make sure to check Copy items if needed. • For each custom cell we need a title and a image name, we are going to store them in an Array of Tuples. www.letsnurture.com
  • 17.
    www.letsnurture.com The first valuewill represent the title and the second one the imageName. class ViewController: UIViewController, UITableViewDataSource, UITableViewDelegate { ... var items:[(String, String)] = [ ("❤", "swift 1.jpeg"), ("We", "swift 2.jpeg"), ("❤", "swift 3.jpeg"), ("Swift", "swift 4.jpeg"), ("❤", "swift 5.jpeg") ] }
  • 18.
    Set the numberof rows • Implement tableView(_:numberOfRowsInSection:) and return the number of items. class ViewController: UIViewController, UITableViewDataSource, UITableViewDelegate { ... func tableView(tableView: UITableView, numberOfRowsInSection section: Int) -> Int { return items.count; } } • Note: In iOS the number of sections is 1 by default, so we do not need to set a value for that. In case you want to create a table with multiple sections just implement the numberOfSectionsInTableView(_:) method. www.letsnurture.com
  • 19.
    Register the Nib Loadthe CustomTableViewCell interface file into a UINib object and then tell the table view to use it for the customCell reuse identifier. class ViewController: UIViewController, UITableViewDataSource, UITableViewDelegate { ... override func viewDidLoad() { ... var nib = UINib(nibName: "CustomTableViewCell", bundle: nil) tableView.registerNib(nib, forCellReuseIdentifier: "customCell") } ... } www.letsnurture.com
  • 20.
    Create the cell •Now when you will ask for a cell from the table view with the reuse identifier customCell, the tableView will look for any unused cells with that reuse identifier or just create one using the CustomTableViewCell nib. • The tableView will call the tableView(_:cellForRowAtIndexPath:) method on the dataSource whenever it need a specific cell. The location of the cell is stored in an NSIndexPath that has a row and section property. • To create a cell all we need to do is ask for one using the dequeueReusableCellWithIdentifier(_:) method. After we have a cell we need to load the title and image and then return it. www.letsnurture.com
  • 21.
    class ViewController: UIViewController,UITableViewDataSource, UITableViewDelegate { ... func tableView(tableView: UITableView!, cellForRowAtIndexPath indexPath: NSIndexPath!) -> UITableViewCell { var cell:CustomTableViewCell = self.tableView.dequeueReusableCellWithIdentifier("customCell") as CustomTableViewCell // this is how you extract values from a tuple var (title, image) = items[indexPath.row] cell.loadItem(title: title, image: image) return cell } } www.letsnurture.com
  • 22.
    Handle Table Selection •When a cell is selected the table view will call the tableView(_:didSelectRowAtIndexPath:) method on the delegate. • To handle table view selection all you need to do is implement that method. class ViewController: UIViewController, UITableViewDataSource, UITableViewDelegate { ... func tableView(tableView: UITableView!, didSelectRowAtIndexPath indexPath: NSIndexPath!) { tableView.deselectRowAtIndexPath(indexPath, animated: true) println("You selected cell #(indexPath.row)!") } } www.letsnurture.com
  • 23.
    Add a blurview • In iOS 8 we now have a easy way of recreating the blur effect used throughout the system. UIVisualEffectView is a subclass ofUIView that provides a simple abstraction over complex visual effects. • UIKit has two implemented effects UIBlurEffect andUIVibrancyEffect. • Let’s create a UIVisualEffectView and add it to the main view. www.letsnurture.com
  • 24.
    class ViewController: UIViewController,UITableViewDataSource, UITableViewDelegate { ... override func viewDidLoad() { ... addEffect() ... } func addEffect() { var effect = UIBlurEffect(style: UIBlurEffectStyle.Light) var effectView = UIVisualEffectView(effect: effect) effectView.frame = CGRectMake(0, 0, 320, 100) view.addSubview(effectView) } ... } www.letsnurture.com
  • 25.
    class ViewController: UIViewController,UITableViewDataSource, UITableViewDelegate { ... override func viewDidLoad() { super.viewDidLoad() addEffect(UIBlurEffect(style: UIBlurEffectStyle.Light), offset: 0) addEffect(UIBlurEffect(style: UIBlurEffectStyle.Dark), offset: 50) addEffect(UIBlurEffect(style: UIBlurEffectStyle.ExtraLight), offset: 100) var nib = UINib(nibName: "CustomTableViewCell", bundle: nil) tableView.registerNib(nib, forCellReuseIdentifier: "customCell") } func addEffect(effect: UIVisualEffect, offset: CGFloat) { var effectView = UIVisualEffectView(effect: effect) effectView.frame = CGRectMake(0, offset, 320, 50) view.addSubview(effectView) } ... } www.letsnurture.com
  • 26.
    www.letsnurture.com There are 3type of blur effects. If we send the effect and offset as a parameters to the addEffect method we can reuse the code and see all three blur effects at once.
  • 27.
    Extend the Arrayclass • In ruby the Array class two nifty methods each and eachWithIndex. • The each method takes a function as a parameter and calls it with each element of the array in order, eachWithIndex takes a function as a parameter and calls it with the tuple (element, index)for each element. • We can extend a class using the extension keyword. • The implementation of each and eachWithIndex in Swift would look like this: www.letsnurture.com
  • 28.
    extension Array { funceach(callback: T -> ()) { for item in self { callback(item) } } func eachWithIndex(callback: (T, Int) -> ()) { var index = 0 for item in self { callback(item, index) index += 1 } } } www.letsnurture.com
  • 29.
    Putting it alltogether Now we have 3 method calls that look pretty similar. Two things change: the style and offset. override func viewDidLoad() { ... addEffect(UIBlurEffect(style: UIBlurEffectStyle.Light), offset: 0) addEffect(UIBlurEffect(style: UIBlurEffectStyle.Dark), offset: 50) addEffect(UIBlurEffect(style: UIBlurEffectStyle.ExtraLight), offset: 100) ... } www.letsnurture.com
  • 30.
    class ViewController: UIViewController,UITableViewDataSource, UITableViewDelegate { ... override func viewDidLoad() { ... addEffects() ... } func addEffects() { [ UIBlurEffect(style: UIBlurEffectStyle.Light), UIBlurEffect(style: UIBlurEffectStyle.Dark), UIBlurEffect(style: UIBlurEffectStyle.ExtraLight) ].eachWithIndex { (effect, index) in var effectView = UIVisualEffectView(effect: effect) effectView.frame = CGRectMake(0, CGFloat(50 * index), 320, 50) self.view.addSubview(effectView) } } ... } www.letsnurture.com
  • 31.
    We can doone thing here and use the map function: func addEffects() { [ UIBlurEffectStyle.Light, UIBlurEffectStyle.Dark, UIBlurEffectStyle.ExtraLight ].map { UIBlurEffect(style: $0) }.eachWithIndex { (effect, index) in var effectView = UIVisualEffectView(effect: effect) effectView.frame = CGRectMake(0, CGFloat(50 * index), 320, 50) self.view.addSubview(effectView) } } www.letsnurture.com
  • 32.
    Challenges: • use morethan one type of cell in the same table view • implement more of the dataSource and delegate methods and see what you can do with them. You could start withnumberOfSectionsInTableView(_:), tableView(_:titleForHeaderInSection:), sectionIndexTitlesForTableView(_:),tableView(_:h eightForRowAtIndexPath:) • make a Contact Book App (hint: finish the second challenge first) www.letsnurture.com
  • 33.