KEMBAR78
Release and Deployment Management Using ITIL | PDF | Itil | Accountability
0% found this document useful (0 votes)
430 views7 pages

Release and Deployment Management Using ITIL

This document discusses release and deployment management using the Information Technology Infrastructure Library (ITIL) framework. It provides an overview of ITIL, including its origins and versions. The core concepts of release management and deployment management are then explained. Release management involves determining, acquiring, releasing, and deploying changes into the IT environment, while ensuring required services are delivered on time. It covers terminology like release, release unit, and release package. Deployment management uses change and build management processes to test and migrate approved changes from pre-production to live production environments.

Uploaded by

Charlie Sugiarto
Copyright
© © All Rights Reserved
We take content rights seriously. If you suspect this is your content, claim it here.
Available Formats
Download as PDF, TXT or read online on Scribd
0% found this document useful (0 votes)
430 views7 pages

Release and Deployment Management Using ITIL

This document discusses release and deployment management using the Information Technology Infrastructure Library (ITIL) framework. It provides an overview of ITIL, including its origins and versions. The core concepts of release management and deployment management are then explained. Release management involves determining, acquiring, releasing, and deploying changes into the IT environment, while ensuring required services are delivered on time. It covers terminology like release, release unit, and release package. Deployment management uses change and build management processes to test and migrate approved changes from pre-production to live production environments.

Uploaded by

Charlie Sugiarto
Copyright
© © All Rights Reserved
We take content rights seriously. If you suspect this is your content, claim it here.
Available Formats
Download as PDF, TXT or read online on Scribd
You are on page 1/ 7

P a g e |2 Vol.10 Issue 15 (Ver.1.

0) December 2010

Global Journal of Computer Science and Technology

Release and Deployment Management using ITIL


G.Rasa1, S.Jagadheesh Kumar2, Dr.R.S.D.Wahida Banu3
Abstract - Release management is the process of determining,
acquiring, releasing and deploying changes into an Information
Technology (IT) environment. The Service Delivery
management strategy provides support to the Service Support
process and ensures that the required services are delivered to
the customer on time. Information Technology Infrastructure
Library (ITIL) is a framework available in the form of
documentation that defines the best-practices and approaches
to manage IT services. This paper describes how to release a
change into the IT environment using ITIL.

Keywords- ITIL, Change Management, Configuration


Management,
Release
Management,
Deployment
Management.

I.

INTRODUCTION TO ITIL

TIL is the most widely adopted approach for IT Service


Management in the world. It provides a practical
framework for identifying, planning, delivering and
supporting IT services to the business This is a compendium
of best practices from many companies in many industries.
It represents the best thinking of thousands of people about
how IT should be run, what the impact IT can have on the
business it supports, and how to gain the most value from
your IT investments. It provides guidance to organizations
on how to use IT as a tool to facilitate business change,
transformation and growth. One of the stated goals of the
ITIL is to help decision makers make better decisions by
ensuring the adequate IT information is available to support
those decisions.
Adopting ITIL can offer users a huge range of benefits that
include:
improved IT services
reduced costs
improved customer satisfaction through a more
professional approach to service delivery
improved productivity
improved use of skills and experience
improved delivery of third party service.

ITIL is the product of the Office Government of Commerce


(OGC), United State. ITIL originally emerged in the mid to
late 1980s. The CCTA (Central Computer and Telecoms
Agency) was a major UK government department, with an
IT budget of around 8 billion. ITIL fulfill the ISO standard:
ISO/IEC 20000. There are three versions of ITIL available
which are 1.0, 2.0 and 3.0 . Among them, version 2 and 3
___________________________
About1 - Research Scholar, Dravidian University, Kuppam, AP, India.
About2- Project Manager, IBM India Pvt. Ltd, Bangalore, India. Research
Scholar, Dravidian University, Kuppam,KA,India.
About3- Professor & Head, Department of Electronic and Communication
Engineering, Government College of Engineering, Salem,TN, India.

GJCST Classification
D.2.9

are the key versions. The difference between the two


versions is a few changes in service life cycle structure [1].
Fundamentally, ITIL is exactly what its name implies a
collection of books The common theme of the library is
that all of the books provide guidelines that can help
organizations implement the best practices that have been
learned the hard way by the pioneering few. The library
continue to grow as more successful techniques are
documented and guidelines established for what can make
others successful.
1) ITIL version 2.0
In 2000/2001, to make ITIL more accessible, ITIL v2 consolidated the publications into 8 logical "sets" that grouped
related process-guidelines to match different aspects of IT
management, applications, and services. However, the main
focus was known as the Service Management sets (Service
Support and Service Delivery) which were by far the most
widely used, circulated, and understood of ITIL v2 publications.
In April 2001 the CCTA was merged into the Office
of Government Commerce (OGC), an office of the UK
Treasury.[2]
In 2006, the ITIL v2 glossary was published.
In May 2007, this organization issued the version 3
of ITIL (also known as the ITIL Refresh Project)
consisting of 26 processes and functions, now
grouped under only 5 volumes, arranged around the
concept of Service lifecycle structure.
In 2009, the OGC officially announced that ITIL
v2 would be withdrawn and launched a major
consultation as per how to proceed.[3]
a.
b.
c.
d.
e.
f.
g.

Service Support
Service Delivery
ICT Infrastructure Management
Planning to Implement Service Management
Application Management,
The Business Perspective Management
Security Management[4]

2) ITIL Version 3.0


The following are the five guides comprise the ITIL v3,
published in May 2007:
a. ITIL Service Strategy
b. ITIL Service Design
c. ITIL Service Transition
d. ITIL Service Operation
e. ITIL Continual Service Improvement

Global Journal of Computer Science and Technology


The five core guides map the entire ITIL Service Lifecycle,
beginning with the identification of customer needs and
drivers of IT requirements, through to the design and
implementation of the service into operation and finally, on
to the monitoring and improvement phase of the service.
3) ITIL Service Strategy
As the center and origin point of the ITIL Service
Lifecycle, the ITIL Service Strategy volume[5] provides
guidance on clarification and prioritization of serviceprovider investments in services. More generally, Service
Strategy focuses on helping IT organizations improve and
develop over the long term. In both cases, Service Strategy
relies largely upon a market-driven approach. Key topics
covered include service value definition, business-case
development, service assets, market analysis, and service
provider types.
List of covered processes:
a. Financial management
b. Demand Management
c. Service Portfolio Management( Available
Version 3.0 only)
4) ITIL Service Design
The ITIL Service Design volume[6] provides good-practice
guidance on the design of IT services, processes, and other
aspects of the service management effort. Significantly,
design within ITIL is understood to encompass all elements
relevant to technology service delivery, rather than focusing
solely on design of the technology itself. As such, Service
Design addresses how a planned service solution interacts
with the larger business and technical environments, service
management systems required to support the service,
processes which interact with the service, technology, and
architecture required to support the service, and the supply
chain required to support the planned service. Within ITIL
v2, design work for an IT service is aggregated into a single
Service Design Package (SDP). Service Design Packages,
along with other information about services, are managed
within the service catalogs.
List of covered processes:
a. Service Catalogue Management
b. Service Level Management
c. Risk Management
d. Capacity Management
e. Availability Management
f. IT Service Continuity Management
g. Information Security Management
h. Compliance Management
i. IT Architecture Management
j. Supplier Management
5) ITIL Service Transition
Service transition, as described by the ITIL Service
Transition volume,[7] relates to the delivery of services
required by a business into live/operational use, and often
encompasses the "project" side of IT rather than "BAU"

Vol. 10 Issue 15 (Ver. 1.0) December 2010 P a g e | 3


(Business as usual). This area also covers topics such as
managing changes to the "BAU" environment.
List of processes:
a. Service
Asset
and
Configuration
Management
b. Service Validation and Testing
c. Evaluation
d. Release Management
e. Change Management
f. Knowledge Management ITIL Service
Operation
6) Service Operation
Best practice for achieving the delivery of agreed levels of
services both to end-users and the customers Service
operation, as described in the ITIL Service Operation
volume,[8] is the part of the lifecycle where the services and
value is actually directly delivered. Also the monitoring of
problems and balance between service reliability and cost
etc. are considered. The functions include technical
management,
application
management,
operations
management and Service Desk as well as, responsibilities
for staff engaging in Service Operation.
List of processes:
a. Event Management
b. Incident Management
c. Problem Management
d. Request Fulfillment
e. Access Management
7) ITIL Continual Service Improvement
The continual service improvements have seven methods to
improve the service such as
a. Define what you should measure?
b. Define what you can measure?
c. Gather the data
d. Process the data
e. Analyze the data
f. Presenting and using the data
g. Implement the corrective action
II.

RELEASE AND DEPLOYMENT


MANAGEMENT

1) Terminology:
Release: A release is a collection of authorized changes to
an IT service. i.e., A collection of hardware, software,
documentation, processes or other components required to
implement one or more approved changes to IT services.
The contents of each release are managed, tested and
deployed as a single entity.
Release Unit: A release unit describes the portion of a
service or IT infrastructure that is normally released together
according to the organizations release policy.
Release Package: A release package may be a single
release unit or a structured set of release units, including the
associated user or support documentation that is required.
Like the definition of release units, factors such as the

P a g e |4 Vol.10 Issue 15 (Ver.1.0) December 2010


modularity of components, the amount of change occurring
and resources required will be considered when formulating
a complete Release Package[13]
Change Management: Change management processes are
used to deliver a finalized and tested change into a preproduction environment along with a set of tools and/or
procedures for migrating the change into the live production
environment [9].
Build Management: The software, hardware and
documentation that comprise a release unit should be
assembled in a controlled manner to ensure a repeatable
process. This should include automation where possible for
its compilation and distribution, which for large
organizations can significantly reduce the Total Cost of
Ownership for the services involved.
Release Management: Release Management is an
important
key
technology
for
distributing
the
project/product to the customer.[12]
Deployment: The activity responsible for movement of
approved releases of hardware, software, documentation,
process etc. to test and production environments.
2) Release and Deployment Management
The process responsible for planning, scheduling and
controlling the movement of releases to test, pre-production
and production environments. The primary objective is to
ensure the integrity of the production environment.In
conjunction with the use of Change Management, Release
and Deployment will enhance an organizations capabilities
to develop, compile, reuse, distribute and rollback releases
in accordance with defined policies that improve efficiency
and reduce business disruption.
3) Goal of Release and Deployment:
To deploy new releases into production, transition support to
service operation, and enable its effective use in order to
deliver maximum value to the clients.
4) Objectives of Release and Deployment:
a.
b.

c.
d.

e.

To define and agree upon Release policies,


and Release and Deployment plans with
customers and stakeholders.
To ensure the integrity of constructed
release packages and that they are recorded
accurately
in
the
Configuration
Management System.
To ensure that all release packages can be
tracked, installed, verified, uninstalled or
backed out if necessary.
To ensure the required skills and knowledge
is transferred to support team, customers,
end users, suppliers and any other relevant
stakeholders.
There is minimal unpredicted impact on the
production services, customers and service
operations.

Global Journal of Computer Science and Technology


5) Scope of Release and Deployment:
Release and Deployment works closely in conjunction with
the other Release, Control and Validation (RCV) processes
to enable the quality transition of services. The role played
specifically by Release and Deployment is to build,
package, validate and distribute authorized service changes
to the target systems.
6) Benefits of Release and Deployment:
a.
b.
c.
d.

Delivering change, faster, at optimum cost


and minimized risk
Assuring customers and users can use the
new or changed service in a way that
supports the business goals
Improving consistency in implementation
approach across the business change,
service teams, suppliers and customers
Contributing
to
meeting
auditable
requirements for traceability through
Service Transition.

7) Triggers and Interfaces


The primary interfaces of release and deployment exist with
Change Management and the surrounding Service
Transition processes. Other inputs will also be provided
from Service Strategy and Service Design to ensure that the
requirements for value provision have been met.
The inputs to release and deployment include:
a. Authorized Request for Changes(RFCs)
b. Service Packages
c. Service Design Package
d. Service Acceptance Criteria
e. Service Management policies and standards
f. Build Models and plans
g. Exit and entry criteria for each stage of
release and deployment
The outputs include:
a. Release and deployment plan
b. Updated RFCs for any required activities
c. Updated service catalogue reflecting any
service changes
d. New or modified service
e. New or modified processes
f. Skilled and knowledgeable support staff
g. End users with capabilities to use the
service
h. SLAs (Service Level Agreements), OLAs
(Operational
Level
Agreements)
,
UCs(Underpinning Contract)
i. Deployment plans and packages
j. Service Transition Report
8) Release Design Options
When planning individual releases or defining the policies
that should exist, consideration about the potential impact
and need for resources will affect how releases will be
deployed to the target locations. The common options for

Global Journal of Computer Science and Technology


deploying releases are described below:
a. Big Bang or Phased Approach
b. The Push or Pull Approach
c. Automated or Manual
Big Bang: Where the new or changed service is deployed to
all user areas in one operation. This will often be used when
introducing an application change and consistency of service
across the organization is considered important.
Phased Approach: The service is deployed to a part of the
user base initially, and then this operation is repeated for
subsequent parts of the user base via a scheduled rollout
plan. This will be the case in many scenarios such as in
retail organizations for new services being introduced into
the stores environment in manageable phases.
The Push Approach: service component is deployed from
the centre and pushed out to the target locations. In terms of
service deployment, delivering updated service components
to all users, either in big bang or phased forms is the use of a
push approach, since the new or changed service is
delivered into the users environment at a time not of their
choosing.
The Pull Approach: used for software releases. Software is
made available in a central location but users are free to pull
the software down to their own location at a time of their
choosing or when a workstation restarts. The use of Pull
updating a release over the internet has made this concept
significantly more pervasive. A good example is virus
signature updates, which are typically pulled down to update
P.Cs and servers when it best suits the customer; however
at times of extreme virus risk this may be overridden by a
release that is pushed to all know users.Pull approaches do
not rest so heavily on accurate configuration data and they
can trigger an update to user records. This may be through
new users appearing and requesting downloads or expected
users not doing so, triggering investigation into their
continued existence.
Automation: Helps to ensure repeatability and consistency.
The time required to provide a well-designed and efficient
automated mechanism may not always be available or
viable. Typical examples of activities that are capable of a
degree of automation are:
a. Discovery tools aid release Planning Automate
builds reduce time taken this in turn can resolve
scheduling conflicts and delays
b. Automated configuration baselines procedures save
time and reduce errors in identifying the status of
CIs and releases during build, test and deployment
etc
Manual: Important to monitor and measure the impact of
many repeated manual activities as they are likely to be
inefficient and error prone. This will ultimately slow down
the release team and create resource and capacity issues that
affect the agreed service levels
9) Release Policy
A Release Policy is the formal documentation of the
overarching strategy for releases and was derived from the
Service Design phase of the Service Lifecycle. It is the

Vol. 10 Issue 15 (Ver. 1.0) December 2010 P a g e | 5


governing policy document for the process and must
accommodate the majority of releases being implemented.
Typical contents of a Release Policy include:
a.
b.
c.
d.
e.
f.
g.
h.

Level of infrastructure to be controlled by


Releases
Preferred structure and schedules for
Release Packages
Definition of major and minor releases,
emergency fixes
Expected deliverables for each type of
Release
Policy on the production and execution of
back out plans
How and where Releases should be
documented
Blackout windows for releases based on
business or IT requirements
Roles and responsibilities defined for the
Release and Deployment process, Supplier
contacts and escalation points

10) Release and Deployment Activities


The Release Policy is the overarching strategy for Releases
and was derived from the Service Design phase of the
Service Lifecycle. The Release Plan is the operational
implementation for each release. The Deployment Plan is
the documented approach for distributing a single Release.
Steps for Release and Deployment Activities:
A. Release planning
B. Preparation for build, test and deployment
C. Build and test
D. Service test and pilots
E. Plan and prepare for deployment
F. Perform transfer. Deployment and retirement
G. Verify deployment
H. Early Life Support
I. Review and close the deployment
J. Review and close Service Transition
A. Release Planning
Any plans created for the release and deployment will need
to be integrated with the overall Service transition plan, and
conform to any policies that have been defined. For each
release, plans should be authorized by Change Management
and used to assist in the evaluation of the risk, impact and
resource requirements for components of the change.
Typically the release and deployment plans should
document the:
a. Scope and content of the release
b. The risk assessment for the release
c. Affected stakeholders
d. Teams responsible for the release
e. Communication strategy to be used during
the release and deployment process
Plans should take into account the acceptance criteria that
exist for the release and when authorization points will

P a g e |6 Vol.10 Issue 15 (Ver.1.0) December 2010


verify a pass or fail. The processes of Evaluation and
Service Validation and Testing will be integrated here to
assist in the determination whether to continue, pause or
revert to previous stages of the release.
Build and test planning: The approach taken for building,
testing and maintaining the controlled environments to
production will need to be planned in order to enable
optimum use of resources for the development of the
release. The activities that occur here are:
a.
b.
c.
d.
e.
Environments
include:
a.
b.
c.
d.

Developing build plans based on the Service


Design Package and defining any
environment requirements.
Scheduling the resources and time required
to setup the environments
Testing the build and compilation
procedures
Scheduling the build and compilation
activities
Assigning
resources,
roles
and
responsibilities for any key activities
that may be utilized during this period
Build environments
Testing and integration environments
Deployment environments
Pilot environments

Utilizing Pilots: Pilots may be useful for testing the service


with a group of participants that are representative of the
broader end-user community. For this to be effective the
scope needs to be carefully determined, as being either too
large or too small will likely result in some negatively
impact to the overall success and quality of the release and
deployment process. Pilots should include mechanisms by
which feedback can be gathered about various aspects of the
release and associated processes. For complex releases or in
large and diverse organizations it may be appropriate to use
more than one pilot for address the different implementation
and support issues that exist.
Deployment Planning: There are many factors that will be
considered when choosing the most appropriate deployment
strategy. Questions that must be answered include:
a.
b.
c.
d.
e.
f.
g.
h.
i.

What needs to be deployed?


Who are the users?
Are there location dependences?
Where are the users?
Who else needs to be prepared well in
advance?
When does the deployment need to be
completed?
Why is the deployment happening?
What are the critical success factors and exit
criteria?
What is the current capability of the service
provider?

Global Journal of Computer Science and Technology


Financial/Commercial Planning: Where necessary,
various financial and commercial factors will need to be
assessed before the deployment activities, including:
a. Working capital
b. Contracts and licenses
c. Funding
d. Intellectual property requirements
B. Preparation for build, test and deployment
Before the actual building of the release occurs, the release
design must be validated against the requirements defined
for the new or changed service offering. This should be an
independent evaluation that checks the release will deliver
the predicted outcomes, and any issues documented in an
interim evaluation report. Training of involved release and
deployment staff. In many cases the introduction of a
release may require additional training for the release,
deployment, build and test teams. Such training could be
related to the:
a.
b.
c.
d.

Service management processes to be used


Changes in security or health and safety
procedures
Understanding of the Service Design
documentation and plans
Technology being utilized for the release.

C. Build and Test


Wherever possible, repeatable practices and reusable
components should be utilized to during the build and test of
releases. This includes managing the:
1) Build, test and packaging environments
2) Compilation and packaging tools
3) Configuration of the releases themselves:
a. Version control
b. Documentation templates for testing and
validation
c. Access rights and security procedures
Release and build documentation: Documentation
templates, procedures, knowledge bases and other guidance
should be consistently available to support the release team
in the activities performed. Typical documentation that will
be used by the release teams include:
1) Contract agreements
2) Purchase requests
3) Health and Safety guidelines
4) Security policies
5) Licence agreements
6) Procedures for:
a. Distributing software
b. Delivering, moving and installing
equipment
c. Wiping sensitive data and media

Global Journal of Computer Science and Technology


d.

Publishing, sharing and archiving


knowledge, information and data.

Acquire and test required components: Release and


Deployment should be interfaced with the organizations
existing procurement processes to acquire any required
components for the release. This will save time and effort in
verifying assets, capturing and recording information,
ensuring proof of licence and triggering updates to the Asset
Management System. As part of the overall Service
Validation and Testing, each of the individual components
should be tested to verify that any quality criteria has been
met, initiating action where quality criteria is not met.
Release Packaging: Build management procedures, tools
and checklists should be utilized as part of the release
packaging, to provide repeatable practices and expected
outcomes. When a definitive package has been assembled, a
baseline should be taken of the release package and the
correct versioning and naming conventions applied.
Managing the build and test environments: The need for
multiple environments in which to build and test will depend
on the size, complexity, frequency and impact of the
releases being managed. Test environments should be
protected using a range of testing best practices, and
appropriate access to these environments given based on the
priorities defined. Automating the installation of systems
and software reduces the workload of people, but also
requires testing of the scripts and mechanisms that will be
used.
D. Service testing and pilots
As part of a coordinated effort with Service Validation and
Testing, testing and validation must be performed at
multiple levels. With particular focus on the release itself,
service rehearsals may be used, which simulates as much of
the service as possible in an extensive and widely involved
practice session. This would normally occur after other
pilots have run, and is designed to be the last measure to
detect any potential issues that will arrive during or after the
deployment to the live environment.
Pilots: Previous planning should have already identified
what pilots will be used as part of the overall release and
deployment. Key actions to take during pilots are:
a.
b.
c.
d.
e.
f.

Training of any people involved


Documentation of any required procedures
Continual communication and engagement
with customers and users
Determine the levels of support required for
the actual release
Discover and fix issues wherever possible
before the final deployment
Document improvements where appropriate
and incorporate them into future plans

Vol. 10 Issue 15 (Ver. 1.0) December 2010 P a g e | 7


E. Plan and prepare for deployment
At this stage the focus is to prepare the organization and
people for organizational change and to refine and
deployment plans that have been documented. These plans
should include guidance regarding:
a. Risk mitigation plans
b. Disposal and retirement plans
c. The logistics for delivery
d. Knowledge transfer
e. Mobilizing users to be ready to use the
service
f. Mobilizing the support staff for service
readiness
F. Perform transfer, deployment and retirement
During the actual implementation itself, the activities
performed can be grouped under the following tasks:
a. Transfer financial assets
b. Transfer
changes
required
business/organization
c. Deploy processes and materials
d. Deploy Service Management Capability
e. Transfer service
f. Deploy service
g. Decommissioning and service retirement
h. Remove redundant assets

to

These activities will need to be modified to accommodate


any items specified in the deployment plan as part of the
acceptance criteria for go live.
G. Verify deployment
Once the activities for the deployment of releases are
finished, verification should occur that users are capable of
operating the service. Verification should ensure that:
a. The service/release components are in place
by means of a configuration audit
b. Documentation
has
been
updated
accordingly
c. Roles and responsibilities have been
correctly assigned
d. The measurement and reporting systems are
established to measure performance of the
service
Any noted deviations from plans or other items raised
should be documented in order to improve future
implementations and processes used.
H. Early Life Support
The quality of transition to Service Operation is a crucial
element to the success of the overall service change that is
being implemented. Rather than simply hand off support
post-deployment, the release and deployment teams should
assist in managing any calls, incidents and problems that are
detected in the early of the new or modified service. This

P a g e |8 Vol.10 Issue 15 (Ver.1.0) December 2010


enables more stability in this vulnerable period, increased
customer and user satisfaction, enhanced learning and better
momentum for continual improvement. The resource
allocation from these teams will then be gradually reduced
while Service Operation takes on more responsibility for
support.
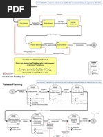
The example shown in the figures above demonstrate how
the number of incidents for deployment A was significantly
reduced through the use of Early Life Support, including the
training of users and staff, and the transfer of knowledge to
service desk staff.
a.

b.
c.
d.
e.
I.

The acceptance criteria for finalizing Early


Life Support should be agreed early in the
process, which might include such
conditions as: Users can use the service
effectively and efficiently for their business
activities
Service delivery is managed and controlled
across any service provider interfaces
Service levels and performance standards
are being consistently achieved
Stakeholder groups verify the transfer of
required knowledge
All deliverables required for the release
have been signed off.

Review and close the deployment

A formal review of deployments should be performed for all


releases of a determined level of size, impact, cost or risk to
the organization. The review seeks to ensure that all
requirements for the release have been met and to identify
and potential improvements that can be made. Items that
should be reviewed include:
a. Any quality criteria deviations that exist.
Any open actions or necessary fixes that
have been identified
b. Review open changes
c. Review
performance
targets
and
achievements
d. Experiences and feedback from customers,
users and staff involved with the
deployment. All problems and known errors
are documented and accepted by the
business and/or suppliers
e. Check that any redundant assets have been
removed
J.

Review and close Service Transition

The final step required in finalizing the completion of


Service Transition is a formal review appropriate to the
relative scale of the change. This will utilize the process of
Evaluation and is driven by Change Management, which
will verify successful completion and that the handover to
Service Operation is complete. The lessons learnt should
be documented to provide any improvement opportunities
that can be made and developed by Continual Service
Improvement for future transitions.

Global Journal of Computer Science and Technology


III.

CONCLUSION

This paper helps to understand the basics of ITIL framework


and release methodology. Good implementation of ITIL in
the business has many benefits such as a higher efficiency, a
better overview and control of the business needs and many
more. The study gives the high level understanding of how
to release a change into the IT environment using ITIL
efficiently for better benefits for the organizations.
IV.

REFERENCES

1) Rob Addy, Effective IT Service Management,


Springer, ISBN 978-3-540-73197-9, 2007
2) L.Bass, M.Klein, and F.Bachmann, Quality
Attribute Design Primitives and the attribute
Driven design method, Proceeding of Fourth on
Product Family Engineering, Bilbao, Spain,
October 4, 2001
3) Office of Government Commerce (UK)CCTA and
OGC. Retrieved May 5, 2005
4) www.ogc.uk
5) Majid Iqbal and Michael Nieves (2007). ITIL
Service Strategy. The Stationery Office.
ISBN 9780113310456
6) Vernon Lloyd and Colin Rudd, ITIL Service
Design,
The
Stationery
Office,
ISBN 9780113310470, 2007
7) Shirley Lacy and Ivor Macfarlane . ITIL Service
Transition.
The
Stationery
Office,
ISBN 9780113310487, 2007
8) David Cannon and David Wheeldon. ITIL Service
Operation.
The
Stationery
Office,
ISBN 9780113310463, 2007.
9) Larry
Klosterboer,
Implementing
ITIL
Configuration Management, IBM Press, 2007
10) Hoek, A.Van Der, Hall, R. S., Heimbigner D.,
Wolf, A. L. ,Software release management,
Proceedings of the 6th European conference held
jointly with the 5th ACM SIGSOFT international
symposium on Foundations of software
engineering, p.159-175, September 22-25, Zurich,
Switzerland, 1997.
11) Erenkrantz, J. R.Release Management within Open
Source Projects. In: proceedings of the 3rd open
source software development workshop. Portland,
oregon, USA, may 2003, pp 5155.
12) Annie Ibrahim Rana, Muhammad Waseem Arfi,
"SOFTWARE RELEASE METHODOLOGY:A
CASE STUDY", Student Conference on
Engineering Sciences and Technology, 2005.
13) Tim Malone, Ivanka Menken and Gerard Blokdijk,
"Release, Control and Validation",The Art of
Service Pvt. Ltd.,2009.

You might also like