KEMBAR78
E-Commerce Sales Life Cycle (ESLC) Model | PDF | Online Shopping | Retail
100% found this document useful (3 votes)
2K views3 pages

E-Commerce Sales Life Cycle (ESLC) Model

The e-commerce Sales Life Cycle (ESLC) Model outlines the typical stages a customer goes through when making an online purchase: 1. A customer comes to an online store through various sources and either engages with product pages or quickly exits without purchasing. 2. The customer searches for and potentially adds products to their cart, or exits if they lose interest or find a better offer. 3. During checkout, the customer enters payment details but may abandon their cart due to issues like high shipping costs. 4. If the order is placed, it is processed, shipped, and delivered, with opportunities for upsell or repeat purchases through loyalty programs.

Uploaded by

Bhaswati Panda
Copyright
© © All Rights Reserved
We take content rights seriously. If you suspect this is your content, claim it here.
Available Formats
Download as DOCX, PDF, TXT or read online on Scribd
100% found this document useful (3 votes)
2K views3 pages

E-Commerce Sales Life Cycle (ESLC) Model

The e-commerce Sales Life Cycle (ESLC) Model outlines the typical stages a customer goes through when making an online purchase: 1. A customer comes to an online store through various sources and either engages with product pages or quickly exits without purchasing. 2. The customer searches for and potentially adds products to their cart, or exits if they lose interest or find a better offer. 3. During checkout, the customer enters payment details but may abandon their cart due to issues like high shipping costs. 4. If the order is placed, it is processed, shipped, and delivered, with opportunities for upsell or repeat purchases through loyalty programs.

Uploaded by

Bhaswati Panda
Copyright
© © All Rights Reserved
We take content rights seriously. If you suspect this is your content, claim it here.
Available Formats
Download as DOCX, PDF, TXT or read online on Scribd
You are on page 1/ 3

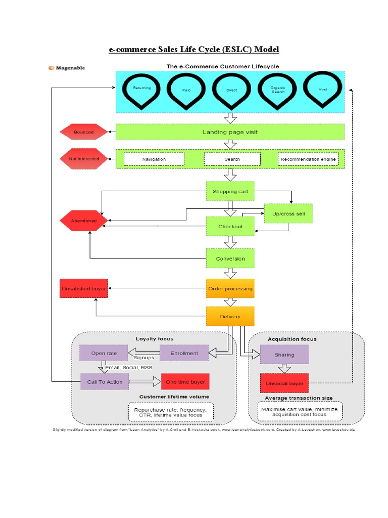
e-commerce Sales Life Cycle (ESLC) Model

• Customer comes to your online store from several sources

• She either stays on the page landed (it can be product page, home page, category
page) or bounces (close it very quickly). So we have here first terminal point, where
we lose customer without any value extracted. Such unfortunate cases are
represented as red hexagons

• Customer uses various way to find the product(s) she wants to purchase for the price
she ready to pay – navigation, search, recommendation engine. If she succeed, she
proceed to the next stage. Otherwise, the leaves the website – another red hexagon
called “Not interested”

• Shopping cart. The product is placed to the shopping cart. From here customer can
return to search of additional products (cross- and up-selling opportunity for retailer)
or decide proceed to the next step – checkout. There is also possibility to lose
customer there for various reason (change of mind, find better competing offer,
discovered an unpleasant surprise like high delivery cost, so the customer journey can
come to the end as ‘Abandonment’.

• Checkout. This is the last step, before conversion, where customer enter billing and
payment details and actually pay for the product. Again there is a possibility to lose
her there for different reasons – from bad UX to just no funds on customer’s account.

• Conversion. Hooray! The order is placed and typically (for most B2C websites) paid.
There is still a chance to lose the customer there, such as fraud detection and
cancelled transaction, or transaction cancellation by customer’s request.

• Order is processed. Retailer processes the order and prepares shipment. Possible


hurdle here is order cancellation due to such reason as running out of stock (may
happen if there is no real-time inventory sync). Or you can process the order, but it
will take so long time that a customer is too upset.

• Order is shipped to Customer. If all good, there is a possibility to get additional value
from the customer. If the customer isn’t satisfied with what she’s received it is most
likely the end of the story. Yes, you can probably try to fix the situation, but for that
you need at least have a complaint from the customer, so for simplicity we consider
that the process ends here. There is still some value extracted in this case by the
retailer, so such terminal points are represented as red rectangles, a bit different from
red hexagon where no monetary value was extracted by the retailer at all.

• After delivery the process is split to 2 streams: for retailers in Acquisition and retailers
in Loyalty modes

• Acquisition mode retailers focus on generating referrals, if the customer is satisfied


with the product and service, there is a possibility that she refers the store to her
friends and hence the retailer gets some viral traffic (return to the starting point). If it
doesn’t work for this buyer the story ends here with red rectangle.
• Loyalty mode retailers focus on repeat sales from the same customer using different
mechanisms (eDM, loyalty program, social media). If that work, the store gets
returning visitors who can buy again. If the customer isn’t coming back to us the story
ends here (One time buyer).

You might also like