KEMBAR78
Returnables Process Guide | PDF | Logistics | Business Process Management
0% found this document useful (0 votes)
408 views3 pages

Returnables Process Guide

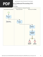
This document outlines the key processes for returnables processing in BDW, including creating sales orders and deliveries, picking and checking batches, posting goods issue and receipt, creating return deliveries, and billing. It shows the interactions between internal sales representatives, shipping specialists, warehouse clerks, inventory managers, billing clerks, and accounts receivable managers in carrying out these processes.

Uploaded by

Navjyot Singhvi
Copyright
© © All Rights Reserved
We take content rights seriously. If you suspect this is your content, claim it here.
Available Formats
Download as PDF, TXT or read online on Scribd
0% found this document useful (0 votes)
408 views3 pages

Returnables Process Guide

This document outlines the key processes for returnables processing in BDW, including creating sales orders and deliveries, picking and checking batches, posting goods issue and receipt, creating return deliveries, and billing. It shows the interactions between internal sales representatives, shipping specialists, warehouse clerks, inventory managers, billing clerks, and accounts receivable managers in carrying out these processes.

Uploaded by

Navjyot Singhvi
Copyright
© © All Rights Reserved
We take content rights seriously. If you suspect this is your content, claim it here.
Available Formats
Download as PDF, TXT or read online on Scribd
You are on page 1/ 3

8/7/2020 Returnables Processing (BDW): Process Diagrams

Returnables Processing (BDW)


This scope item supports the following processes:

Returnables Processing

BDW - Returnables Processing

Internal Sales Representative Shipping Specialist Warehouse Clerk Inventory Manager Billing Clerk Accounts Receivable Manager

J45 -
Procurement of
Direct Materials

Display Pallets
Stock

Create Sales
Order

Create Delivery

Add Delivery
Item for Pallet

Execute Picking

Check Batches (
Optional)

Post Goods
Issue

https://support.sap.com/content/dam/SAAP/Sol_Pack/Library/ProcessDiagrams/BDW_S4CLD2008_Process_Overview_EN_XX.htm 1/3
8/7/2020 Returnables Processing (BDW): Process Diagrams

Display Pallets
Stock

Create Billing
Document

Accounts
Receivable (J59)
Customer does Customer returns
not return pallets pallets

Pallets are returned


without notice

Create
Create Pallets Create Pallets Outbound
Issue Order Return Sales Delivery without End Process
Order Order
Reference (
Optional)

Post Goods
Receipt

Display Pallets
Stock

Create Return
Delivery

Post Goods
Issue

Create Billing
Document

https://support.sap.com/content/dam/SAAP/Sol_Pack/Library/ProcessDiagrams/BDW_S4CLD2008_Process_Overview_EN_XX.htm 2/3
8/7/2020 Returnables Processing (BDW): Process Diagrams

Accounts
Display Pallets Receivable (J59)
Stock

End Process

https://support.sap.com/content/dam/SAAP/Sol_Pack/Library/ProcessDiagrams/BDW_S4CLD2008_Process_Overview_EN_XX.htm 3/3

You might also like