KEMBAR78
Object-Oriented Shape Design | PDF | Inheritance (Object Oriented Programming) | Method (Computer Programming)
0% found this document useful (0 votes)
63 views2 pages

Object-Oriented Shape Design

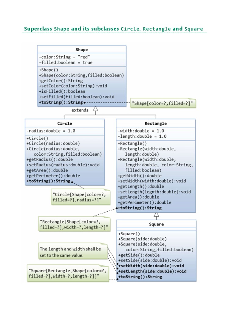
The document describes a Shape superclass with subclasses Circle, Rectangle, and Square. Shape has color and filled properties and constructors. Circle has a radius and overrides toString(). Rectangle has width and length and overrides toString(). Square is a subclass of Rectangle and inherits its properties, with constructors setting width and length equally and overriding methods to maintain square geometry.
Copyright
© © All Rights Reserved
We take content rights seriously. If you suspect this is your content, claim it here.
Available Formats
Download as PDF, TXT or read online on Scribd
0% found this document useful (0 votes)
63 views2 pages

Object-Oriented Shape Design

The document describes a Shape superclass with subclasses Circle, Rectangle, and Square. Shape has color and filled properties and constructors. Circle has a radius and overrides toString(). Rectangle has width and length and overrides toString(). Square is a subclass of Rectangle and inherits its properties, with constructors setting width and length equally and overriding methods to maintain square geometry.
Copyright
© © All Rights Reserved
We take content rights seriously. If you suspect this is your content, claim it here.
Available Formats
Download as PDF, TXT or read online on Scribd
You are on page 1/ 2

Superclass Shape and its subclasses Circle, Rectangle and Square

Write a superclass called Shape (as shown in the class diagram), which contains:
 Two instance variables color (String) and filled (boolean).
 Two constructors: a no-arg (no-argument) constructor that initializes the color to "green"
and filled to true, and a constructor that initializes the color and filled to the given
values.
 Getter and setter for all the instance variables. By convention, the getter for
a boolean variable xxx is called isXXX() (instead of getXxx() for all the other types).
 A toString() method that returns "A Shape with color of xxx and filled/Not filled".
Write a test program to test all the methods defined in Shape.
Write two subclasses of Shape called Circle and Rectangle, as shown in the class diagram.
The Circle class contains:
 An instance variable radius (double).
 Three constructors as shown. The no-arg constructor initializes the radius to 1.0.
 Getter and setter for the instance variable radius.
 Methods getArea() and getPerimeter().
 Override the toString() method inherited, to return "A Circle with radius=xxx, which
is a subclass of yyy", where yyy is the output of the toString() method from the
superclass.
The Rectangle class contains:
 Two instance variables width (double) and length (double).
 Three constructors as shown. The no-arg constructor initializes the width and length to 1.0.
 Getter and setter for all the instance variables.
 Methods getArea() and getPerimeter().
 Override the toString() method inherited, to return "A Rectangle with width=xxx and
length=zzz, which is a subclass of yyy", where yyy is the output of
the toString() method from the superclass.
Write a class called Square, as a subclass of Rectangle. Convince yourself that Square can be modeled
as a subclass of Rectangle. Square has no instance variable, but inherits the instance variables width and
length from its superclass Rectangle.
 Provide the appropriate constructors (as shown in the class diagram). Hint:

public Square(double side) {


super(side, side); // Call superclass Rectangle(double, double)
}
 Override the toString() method to return "A Square with side=xxx, which is a
subclass of yyy", where yyy is the output of the toString() method from the superclass.
 Do you need to override the getArea() and getPerimeter()? Try them out.
 Override the setLength() and setWidth() to change both the width and length, so as to
maintain the square geometry.

You might also like