KEMBAR78
Manual Testing | PDF
0% found this document useful (0 votes)
216 views3 pages

Manual Testing

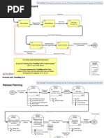
This document provides an introduction to software build and release processes. It defines key terms like build, release and version. It also discusses concepts like build gaps and the roles of build and release managers. The document appears to be an educational primer on software development lifecycles and processes for deploying code changes.

Uploaded by

Rohit Khurana
Copyright
© Attribution Non-Commercial (BY-NC)
We take content rights seriously. If you suspect this is your content, claim it here.
Available Formats
Download as PPTX, PDF, TXT or read online on Scribd
0% found this document useful (0 votes)
216 views3 pages

Manual Testing

This document provides an introduction to software build and release processes. It defines key terms like build, release and version. It also discusses concepts like build gaps and the roles of build and release managers. The document appears to be an educational primer on software development lifecycles and processes for deploying code changes.

Uploaded by

Rohit Khurana
Copyright
© Attribution Non-Commercial (BY-NC)
We take content rights seriously. If you suspect this is your content, claim it here.
Available Formats
Download as PPTX, PDF, TXT or read online on Scribd
You are on page 1/ 3

Build & Release Process: An Introduction

Definition: Point 1: Point 2: Point 3:

Point 4:

Build & Release Process(contd.)


Short Contain.

Test Your Understanding


Q1.What is the Difference Between Build, Release, Version? Q2. What is Build Gap? Q3. Who is Build & Release Manager?

You might also like