KEMBAR78
Kubernetes @ Squarespace: Kubernetes in the Datacenter | PPTX
Kubernetes @ Squarespace
Microservices on Kubernetes in a Datacenter
Kevin Lynch
klynch@squarespace.com
Agenda
01 The problem with static infrastructure
02 Kubernetes Fundamentals
03 Adapting Microservices to Kubernetes
04 Kubernetes in a datacenter?
Microservices Journey: A Story of Growth
2013: small (< 50 engineers)
build product & grow customer base
whatever works
2014: medium (< 100 engineers)
we have a lot of customers now!
whatever works doesn't work anymore
2016: large (100+ engineers)
architect for scalability and reliability
organizational structures
?: XL (200+ engineers)
Challenges with a Monolith
● Reliability
● Performance
● Engineering agility/speed, cross-team coupling
● Engineering time spent fire fighting rather than building new
functionality
What were the increasingly difficult challenges with a
monolith?
Challenges with a Monolith
● Minimize failure domains
● Developers are more confident in their changes
● Squarespace can move faster
Solution: Microservices!
Operational Challenges
● Engineering org grows…
● More features...
● More services…
● More infrastructure to spin up…
● Ops becomes a blocker...
Stuck in a loop
Traditional Provisioning Process
● Pick ESX with available resources
● Pick IP
● Register host to Cobbler
● Register DNS entry
● Create new VM on ESX
● PXE boot VM and install OS and base configuration
● Install system dependencies (LDAP, NTP, CollectD, Sensu…)
● Install app dependencies (Java, FluentD/Filebeat, Consul, Mongo-
S…)
● Install the app
● App registers with discovery system and begins receiving traffic
Containerization & Kubernetes Orchestration
● Difficult to find resources
● Slow to provision and scale
● Discovery is a must
● Metrics system must support short lived metrics
● Alerts are usually per instance
Static infrastructure and microservices do not mix!
Kubernetes Provisioning Process
● kubectl apply -f app.yaml
Kubernetes Fundamentals
● ApiVersion & Kind
○ type of object
● Metadata
○ Names, annotations, labels
● Spec & Status
○ What you want to happen...
○ … versus reality
apiVersion: v1
kind: Pod
metadata:
name: nginx
namespace: default
annotations:
squarespace.net/build: nginx-42
labels:
app: frontend
...
spec:
containers:
- name: nginx
image: nginx:latest
...
status:
hostIP: 10.122.1.201
podIP: 10.123.185.9
phase: Running
qosClass: BestEffort
startTime: 2017-07-31T02:08:25Z
...
Kubernetes Fundamentals
● Labels
○ KV pairs used for identification
○ Indexed for efficient querying
● Annotations
○ Non identifying information
○ Can be unstructured
apiVersion: v1
kind: Pod
metadata:
name: nginx
namespace: default
annotations:
squarespace.net/build: nginx-42
labels:
app: frontend
...
spec:
containers:
- name: nginx
image: nginx:1.8.1
...
status:
hostIP: 10.122.1.201
podIP: 10.123.185.9
phase: Running
qosClass: BestEffort
startTime: 2017-07-31T02:08:25Z
...
Common Objects: Pods
● Basic deployable workload
● Group of 1+ containers
● Define resource requirements
● Defines storage volumes
○ Ephemeral storage
○ Shared storage (NFS, CephFS)
○ Block storage (RBD)
○ Secrets
○ ConfigMaps
○ more...
spec:
containers:
- name: location
image: .../location:master-269
ports: ...
resources:
limits:
cpu: 2
memory: 4Gi
requests:
cpu: 2
memory: 4Gi
volumeMounts:
- name: config
mountPath: /service/config
- name: log-dir
mountPath: /data/logs
volumes:
- name: config
configMap:
name: location-config
- name: log-dir
emptyDir: {}
Common Objects: Deployments
● Declarative
● Defines a type of pod to run
● Defines desired #
● Supports basic operations
○ Can be rolled back quickly!
○ Can be scaled up/down
● Meant to be stateless apps!
kind: Deployment
spec:
replicas: 3
selector:
matchLabels:
service: location
strategy:
rollingUpdate:
maxSurge: 100%
maxUnavailable: 0
type: RollingUpdate
template:
... pod info here ...
Common Objects: Services
● Make pods addressable
● Assigned an IP
● Addressable DNS entries!
apiVersion: v1
kind: Service
metadata:
name: location
namespace: core-services
spec:
type: ClusterIP
clusterIP: 10.123.79.211
selector:
service: location
ports:
- name: traffic
port: 8080
- name: admin
port: 8081
Common Objects: Namespaces
● Namespaces
○ Isolates groups of objects
■ Developer
■ Team
■ System or Service
○ Good for permission boundaries
○ Good for network boundaries
● Most objects are namespaced
apiVersion: v1
kind: Namespace
metadata:
name: core-services
annotations:
squarespace.net/contact: |
team@squarespace.com
creationTimestamp: 2017-06-14T..
spec:
finalizers:
- kubernetes
status:
phase: Active
Microservice Pod Definition
resources:
requests:
cpu: 2
memory: 4Gi
limits:
cpu: 2
memory: 4Gi
Microservice Pod
Java Microservice
fluentd consul
Future Work: Updating Common Dependencies
● Custom Initializers
○ Inject container dependencies into deployments (consul, fluentd)
○ Configure Prometheus instances for each namespace
● Trigger rescheduling of pods when dependencies need updating
apiVersion: extensions/v1beta1
kind: Deployment
metadata:
name: location
namespace: core-services
annotations:
initializer.squarespace.net/consul: "true"
Future Work: Enforce Squarespace Standards
● Custom Admission Controller requires all services, deployments, etc.
meet certain standards
○ Resource requests/limits
○ Owner annotations
○ Service labels
Quality of Service Classes
resources:
requests:
cpu: 2
memory: 4Gi
limits:
cpu: 2
memory: 4Gi
● BestEffort
○ No resource constraints
○ First to be killed under pressure
● Guaranteed
○ Requests == Limits
○ Last to kill under pressure
○ Easier to reason about resources
● Burstable
○ Take advantage of unused resources!
○ Can be tricky with some languages
Microservice Pod Definition
resources:
requests:
cpu: 2
memory: 4Gi
limits:
cpu: 2
memory: 4Gi
● Kubernetes assumes no other processes are
consuming significant resources
● Completely Fair Scheduler (CFS)
○ Schedules a task based on CPU Shares
○ Throttles a task once it hits CPU Quota
● OOM Killed when memory limit exceeded
Microservice Pod Definition
resources:
requests:
cpu: 2
memory: 4Gi
limits:
cpu: 2
memory: 4Gi
● Shares = CPU Request * 1024
● Total Kubernetes Shares = # Cores * 1024
● Quota = CPU Limit * 100ms
● Period = 100ms
Java in a Container
● JVM is able to detect # of cores via sysconf(_SC_NPROCESSORS_ONLN)
● Many libraries rely on Runtime.getRuntime.availableProcessors()
○ Jetty
○ ForkJoinPool
○ GC Threads
○ That mystery dependency...
Java in a Container
● Provide a base container that calculates the container’s resources!
● Detect # of “cores” assigned
○ /sys/fs/cgroup/cpu/cpu.cfs_quota_us divided by
/sys/fs/cgroup/cpu/cpu.cfs_period_us
● Automatically tune the JVM:
○ -XX:ParallelGCThreads=${core_limit}
○ -XX:ConcGCThreads=${core_limit}
○ -Djava.util.concurrent.ForkJoinPool.common.parallelism=${core_limit}
Java in a Container
● Use Linux preloading to override availableProcessors()
#include <stdlib.h>
#include <unistd.h>
int JVM_ActiveProcessorCount(void) {
char* val = getenv("CONTAINER_CORE_LIMIT");
return val != NULL ? atoi(val) : sysconf(_SC_NPROCESSORS_ONLN);
}
https://engineering.squarespace.com/blog/2017/understanding-linux-container-scheduling
Service Lifecycle
● How do we observe the health of services?
● How do we handle rollbacks?
Monitoring
● Graphite does not scale well with ephemeral instances
● Easy to have combinatoric explosion of metrics
Traditional Monitoring & Alerting
● Application and system alerts are tightly coupled
● Difficult to create alerts on SLAs
● Difficult to route alerts
Traditional Monitoring & Alerting
Falco: Centralized Service Management
● Kubernetes Dashboard is too complex and powerful
● Centralized deployment status and history
● Manual rollbacks of deploys
● Quick access to scaling controls
Kubernetes Dashboard
http://kubernetes-dashboard.kube-system.svc.eqx.dal.prod.kubernetes/
Falco: Centralized Service Management
● Efficient for ephemeral instances
● Stores tagged data
● Easy to have many smaller instances (per team or complex system)
● Prometheus Operator runs everything in Kubernetes!
Kubernetes Monitoring & Alerting
● Alerts are defined with the application code!
● Easy to define SLA alerts
● Routing is still difficult
Kubernetes Monitoring & Alerting
Prometheus Operator
Kubernetes Monitoring & Alerting
● Sensu checks for all core components
● Sent to PagerDuty
Kubernetes Monitoring & Alerting
http://prometheus.kube-system.svc.eqx.dal.prod.kubernetes:9090/alerts
Kubernetes in a datacenter?
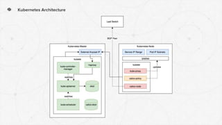
Kubernetes Architecture
Kubernetes Networking
Spine and Leaf Layer 3 Clos Topology
● All work is performed at the leaf/ToR switch
● Each leaf switch is separate Layer 3 domain
● Each leaf is a separate BGP domain (ASN)
● No Spanning Tree Protocol issues seen in L2 networks (convergence
time, loops)
Leaf Leaf Leaf Leaf
Spine Spine
Spine and Leaf Layer 3 Clos Topology
● Simple to understand
● Easy to scale
● Predictable and consistent latency (hops = 2)
● Allows for Anycast IPs
Leaf Leaf Leaf Leaf
Spine Spine
Calico Networking
● No network overlay required!
○ No nasty MTU issues
○ No performance impact
● Communicates directly with existing L3 network
● BGP Peering with Top of Rack switch
Calico Networking
● Engineers can think of Pod IPs as normal hosts
(they’re not)
○ Ping works
○ Consul works normally
○ Browser communication works
○ Shell sorta works (kubectl exec -it pod sh)
Calico Networking
● Each worker announces it’s pod IP ranges
○ Aggregated to /26
● Each master announces an External Anycast IP
○ Used for component communication
● Each ingress tier announces the Service IP range
ip addr add 10.123.0.0/17 dev lo
etcdctl set
/calico/bgp/v1/global/custom_filters/v4/services
'if ( net = 10.123.0.0/17 ) then { accept; }'
Calico Networking: Firewalls
● Calico supports NetworkPolicy firewall rules
○ We aren’t using this yet!
● Add DefaultDeny to block traffic into namespace
● Add Ingress rules for whitelisted communication
○ Works across namespaces
○ Works with raw IP ranges
QUESTIONS?
Thank you!
squarespace.com/careers
Kevin Lynch
klynch@squarespace.com
Future Work: Security!
● PodSecurityPolicy
● Mutual TLS in our environment:
○ Kubernetes WG Components WG
○ SIG Auth
○ SPIFFE
○ ISTIO
How do I connect to the cluster?
● Look at Getting Started guide on the wiki
● Generate a kubeconfig file
○ curl --user $(whoami) https://kubeconfig-generator.squarespace.net
● Uses KeyCloak OIDC to authenticate users
● Automatically refreshes credentials!
● Audit Logs are sent to logs.squarespace.net
Squarespace Clusters
Dallas Production
8 nodes
512 cores
2 TB RAM
NJ Production
4 nodes
256 cores
1 TB RAM
Dallas Staging
6 nodes
384 cores
1.5 TB RAM
NJ Staging
Coming soon!
Dallas Corp
8 nodes
416 cores
1.5 TB RAM
NJ Corp
Coming soon!
Testbed
6 Mac Minis :-p
Kube-Proxy: Internal Networking
● Runs on every host
● Routes service IPs to pods
● Watches for changes
● Updates IPTables rules
Communication With External Services
● Environment specific services should not be encoded in application
● Single deployment for all environments and datacenters
● Federation API expects same deployment
● Not all applications are using consul
Communication With External Services
Communication With External Services
apiVersion: v1
kind: Service
metadata:
name: kafka
namespace: elk
spec:
type: ClusterIP
clusterIP: None
sessionAffinity: None
ports:
- port: 9092
protocol: TCP
targetPort: 9092
apiVersion: v1
kind: Endpoints
metadata:
name: kafka
namespace: elk
subsets:
- addresses:
- ip: 10.120.201.33
- ip: 10.120.201.34
- ip: 10.120.201.35
...
ports:
- port: 9092
protocol: TCP

Kubernetes @ Squarespace: Kubernetes in the Datacenter

  • 1.
    Kubernetes @ Squarespace Microserviceson Kubernetes in a Datacenter Kevin Lynch klynch@squarespace.com
  • 2.
    Agenda 01 The problemwith static infrastructure 02 Kubernetes Fundamentals 03 Adapting Microservices to Kubernetes 04 Kubernetes in a datacenter?
  • 3.
    Microservices Journey: AStory of Growth 2013: small (< 50 engineers) build product & grow customer base whatever works 2014: medium (< 100 engineers) we have a lot of customers now! whatever works doesn't work anymore 2016: large (100+ engineers) architect for scalability and reliability organizational structures ?: XL (200+ engineers)
  • 4.
    Challenges with aMonolith ● Reliability ● Performance ● Engineering agility/speed, cross-team coupling ● Engineering time spent fire fighting rather than building new functionality What were the increasingly difficult challenges with a monolith?
  • 5.
    Challenges with aMonolith ● Minimize failure domains ● Developers are more confident in their changes ● Squarespace can move faster Solution: Microservices!
  • 6.
    Operational Challenges ● Engineeringorg grows… ● More features... ● More services… ● More infrastructure to spin up… ● Ops becomes a blocker... Stuck in a loop
  • 7.
    Traditional Provisioning Process ●Pick ESX with available resources ● Pick IP ● Register host to Cobbler ● Register DNS entry ● Create new VM on ESX ● PXE boot VM and install OS and base configuration ● Install system dependencies (LDAP, NTP, CollectD, Sensu…) ● Install app dependencies (Java, FluentD/Filebeat, Consul, Mongo- S…) ● Install the app ● App registers with discovery system and begins receiving traffic
  • 8.
    Containerization & KubernetesOrchestration ● Difficult to find resources ● Slow to provision and scale ● Discovery is a must ● Metrics system must support short lived metrics ● Alerts are usually per instance Static infrastructure and microservices do not mix!
  • 9.
    Kubernetes Provisioning Process ●kubectl apply -f app.yaml
  • 10.
    Kubernetes Fundamentals ● ApiVersion& Kind ○ type of object ● Metadata ○ Names, annotations, labels ● Spec & Status ○ What you want to happen... ○ … versus reality apiVersion: v1 kind: Pod metadata: name: nginx namespace: default annotations: squarespace.net/build: nginx-42 labels: app: frontend ... spec: containers: - name: nginx image: nginx:latest ... status: hostIP: 10.122.1.201 podIP: 10.123.185.9 phase: Running qosClass: BestEffort startTime: 2017-07-31T02:08:25Z ...
  • 11.
    Kubernetes Fundamentals ● Labels ○KV pairs used for identification ○ Indexed for efficient querying ● Annotations ○ Non identifying information ○ Can be unstructured apiVersion: v1 kind: Pod metadata: name: nginx namespace: default annotations: squarespace.net/build: nginx-42 labels: app: frontend ... spec: containers: - name: nginx image: nginx:1.8.1 ... status: hostIP: 10.122.1.201 podIP: 10.123.185.9 phase: Running qosClass: BestEffort startTime: 2017-07-31T02:08:25Z ...
  • 12.
    Common Objects: Pods ●Basic deployable workload ● Group of 1+ containers ● Define resource requirements ● Defines storage volumes ○ Ephemeral storage ○ Shared storage (NFS, CephFS) ○ Block storage (RBD) ○ Secrets ○ ConfigMaps ○ more... spec: containers: - name: location image: .../location:master-269 ports: ... resources: limits: cpu: 2 memory: 4Gi requests: cpu: 2 memory: 4Gi volumeMounts: - name: config mountPath: /service/config - name: log-dir mountPath: /data/logs volumes: - name: config configMap: name: location-config - name: log-dir emptyDir: {}
  • 13.
    Common Objects: Deployments ●Declarative ● Defines a type of pod to run ● Defines desired # ● Supports basic operations ○ Can be rolled back quickly! ○ Can be scaled up/down ● Meant to be stateless apps! kind: Deployment spec: replicas: 3 selector: matchLabels: service: location strategy: rollingUpdate: maxSurge: 100% maxUnavailable: 0 type: RollingUpdate template: ... pod info here ...
  • 14.
    Common Objects: Services ●Make pods addressable ● Assigned an IP ● Addressable DNS entries! apiVersion: v1 kind: Service metadata: name: location namespace: core-services spec: type: ClusterIP clusterIP: 10.123.79.211 selector: service: location ports: - name: traffic port: 8080 - name: admin port: 8081
  • 15.
    Common Objects: Namespaces ●Namespaces ○ Isolates groups of objects ■ Developer ■ Team ■ System or Service ○ Good for permission boundaries ○ Good for network boundaries ● Most objects are namespaced apiVersion: v1 kind: Namespace metadata: name: core-services annotations: squarespace.net/contact: | team@squarespace.com creationTimestamp: 2017-06-14T.. spec: finalizers: - kubernetes status: phase: Active
  • 16.
    Microservice Pod Definition resources: requests: cpu:2 memory: 4Gi limits: cpu: 2 memory: 4Gi Microservice Pod Java Microservice fluentd consul
  • 17.
    Future Work: UpdatingCommon Dependencies ● Custom Initializers ○ Inject container dependencies into deployments (consul, fluentd) ○ Configure Prometheus instances for each namespace ● Trigger rescheduling of pods when dependencies need updating apiVersion: extensions/v1beta1 kind: Deployment metadata: name: location namespace: core-services annotations: initializer.squarespace.net/consul: "true"
  • 18.
    Future Work: EnforceSquarespace Standards ● Custom Admission Controller requires all services, deployments, etc. meet certain standards ○ Resource requests/limits ○ Owner annotations ○ Service labels
  • 19.
    Quality of ServiceClasses resources: requests: cpu: 2 memory: 4Gi limits: cpu: 2 memory: 4Gi ● BestEffort ○ No resource constraints ○ First to be killed under pressure ● Guaranteed ○ Requests == Limits ○ Last to kill under pressure ○ Easier to reason about resources ● Burstable ○ Take advantage of unused resources! ○ Can be tricky with some languages
  • 20.
    Microservice Pod Definition resources: requests: cpu:2 memory: 4Gi limits: cpu: 2 memory: 4Gi ● Kubernetes assumes no other processes are consuming significant resources ● Completely Fair Scheduler (CFS) ○ Schedules a task based on CPU Shares ○ Throttles a task once it hits CPU Quota ● OOM Killed when memory limit exceeded
  • 21.
    Microservice Pod Definition resources: requests: cpu:2 memory: 4Gi limits: cpu: 2 memory: 4Gi ● Shares = CPU Request * 1024 ● Total Kubernetes Shares = # Cores * 1024 ● Quota = CPU Limit * 100ms ● Period = 100ms
  • 22.
    Java in aContainer ● JVM is able to detect # of cores via sysconf(_SC_NPROCESSORS_ONLN) ● Many libraries rely on Runtime.getRuntime.availableProcessors() ○ Jetty ○ ForkJoinPool ○ GC Threads ○ That mystery dependency...
  • 23.
    Java in aContainer ● Provide a base container that calculates the container’s resources! ● Detect # of “cores” assigned ○ /sys/fs/cgroup/cpu/cpu.cfs_quota_us divided by /sys/fs/cgroup/cpu/cpu.cfs_period_us ● Automatically tune the JVM: ○ -XX:ParallelGCThreads=${core_limit} ○ -XX:ConcGCThreads=${core_limit} ○ -Djava.util.concurrent.ForkJoinPool.common.parallelism=${core_limit}
  • 24.
    Java in aContainer ● Use Linux preloading to override availableProcessors() #include <stdlib.h> #include <unistd.h> int JVM_ActiveProcessorCount(void) { char* val = getenv("CONTAINER_CORE_LIMIT"); return val != NULL ? atoi(val) : sysconf(_SC_NPROCESSORS_ONLN); } https://engineering.squarespace.com/blog/2017/understanding-linux-container-scheduling
  • 25.
    Service Lifecycle ● Howdo we observe the health of services? ● How do we handle rollbacks?
  • 26.
  • 27.
    ● Graphite doesnot scale well with ephemeral instances ● Easy to have combinatoric explosion of metrics Traditional Monitoring & Alerting ● Application and system alerts are tightly coupled ● Difficult to create alerts on SLAs ● Difficult to route alerts
  • 28.
  • 29.
    Falco: Centralized ServiceManagement ● Kubernetes Dashboard is too complex and powerful ● Centralized deployment status and history ● Manual rollbacks of deploys ● Quick access to scaling controls
  • 30.
  • 31.
  • 32.
    ● Efficient forephemeral instances ● Stores tagged data ● Easy to have many smaller instances (per team or complex system) ● Prometheus Operator runs everything in Kubernetes! Kubernetes Monitoring & Alerting ● Alerts are defined with the application code! ● Easy to define SLA alerts ● Routing is still difficult
  • 33.
  • 34.
  • 35.
    Kubernetes Monitoring &Alerting ● Sensu checks for all core components ● Sent to PagerDuty
  • 36.
    Kubernetes Monitoring &Alerting http://prometheus.kube-system.svc.eqx.dal.prod.kubernetes:9090/alerts
  • 37.
    Kubernetes in adatacenter?
  • 38.
  • 39.
  • 40.
    Spine and LeafLayer 3 Clos Topology ● All work is performed at the leaf/ToR switch ● Each leaf switch is separate Layer 3 domain ● Each leaf is a separate BGP domain (ASN) ● No Spanning Tree Protocol issues seen in L2 networks (convergence time, loops) Leaf Leaf Leaf Leaf Spine Spine
  • 41.
    Spine and LeafLayer 3 Clos Topology ● Simple to understand ● Easy to scale ● Predictable and consistent latency (hops = 2) ● Allows for Anycast IPs Leaf Leaf Leaf Leaf Spine Spine
  • 42.
    Calico Networking ● Nonetwork overlay required! ○ No nasty MTU issues ○ No performance impact ● Communicates directly with existing L3 network ● BGP Peering with Top of Rack switch
  • 43.
    Calico Networking ● Engineerscan think of Pod IPs as normal hosts (they’re not) ○ Ping works ○ Consul works normally ○ Browser communication works ○ Shell sorta works (kubectl exec -it pod sh)
  • 44.
    Calico Networking ● Eachworker announces it’s pod IP ranges ○ Aggregated to /26 ● Each master announces an External Anycast IP ○ Used for component communication ● Each ingress tier announces the Service IP range ip addr add 10.123.0.0/17 dev lo etcdctl set /calico/bgp/v1/global/custom_filters/v4/services 'if ( net = 10.123.0.0/17 ) then { accept; }'
  • 45.
    Calico Networking: Firewalls ●Calico supports NetworkPolicy firewall rules ○ We aren’t using this yet! ● Add DefaultDeny to block traffic into namespace ● Add Ingress rules for whitelisted communication ○ Works across namespaces ○ Works with raw IP ranges
  • 46.
  • 47.
    Future Work: Security! ●PodSecurityPolicy ● Mutual TLS in our environment: ○ Kubernetes WG Components WG ○ SIG Auth ○ SPIFFE ○ ISTIO
  • 48.
    How do Iconnect to the cluster? ● Look at Getting Started guide on the wiki ● Generate a kubeconfig file ○ curl --user $(whoami) https://kubeconfig-generator.squarespace.net ● Uses KeyCloak OIDC to authenticate users ● Automatically refreshes credentials! ● Audit Logs are sent to logs.squarespace.net
  • 49.
    Squarespace Clusters Dallas Production 8nodes 512 cores 2 TB RAM NJ Production 4 nodes 256 cores 1 TB RAM Dallas Staging 6 nodes 384 cores 1.5 TB RAM NJ Staging Coming soon! Dallas Corp 8 nodes 416 cores 1.5 TB RAM NJ Corp Coming soon! Testbed 6 Mac Minis :-p
  • 50.
    Kube-Proxy: Internal Networking ●Runs on every host ● Routes service IPs to pods ● Watches for changes ● Updates IPTables rules
  • 51.
    Communication With ExternalServices ● Environment specific services should not be encoded in application ● Single deployment for all environments and datacenters ● Federation API expects same deployment ● Not all applications are using consul
  • 52.
  • 53.
    Communication With ExternalServices apiVersion: v1 kind: Service metadata: name: kafka namespace: elk spec: type: ClusterIP clusterIP: None sessionAffinity: None ports: - port: 9092 protocol: TCP targetPort: 9092 apiVersion: v1 kind: Endpoints metadata: name: kafka namespace: elk subsets: - addresses: - ip: 10.120.201.33 - ip: 10.120.201.34 - ip: 10.120.201.35 ... ports: - port: 9092 protocol: TCP

Editor's Notes

  • #6 Not so great for operations
  • #7 last year less than a dozen services existed, today more than 50 are in production or actively developed
  • #8 Typical workflow for provisioning a VM at Squarespace Currently takes about 15 minutes to provision a VM There are definitily some optimizations to be made here: Use VM templates (hard to generalize space constraints in general, but not so much of a problem for microservices) Use VMware vMotion and other tools for auto migrating and finding free resources
  • #9 The big takeaway Requires a robust discovery mechanism for services; can’t easily get by with static names This can be as simple DNS or load balancers or something more complex (zookeeper, etcd, Consul) Each has tradeoffs Metrics: Graphite metrics are not meant to be ephemeral long lived metrics that are expensive to create, and are not efficiently aggregated (no tagging support!) Difficult to control where data is coming from and how much data is coming in Easy to blow out disk, or send faulty metrics Centralized metrics can lead to Alerts Sensu alerts are per instance; system
  • #10 A bit simplified, as there are a lot of moving parts Declarative Infrastructure
  • #11 All objects are represented by YAML descriptions
  • #20 Kubernetes resource constraints aren’t enough Need an understand of CGroups
  • #21 Kubernetes resource constraints aren’t enough Need an understand of CGroups
  • #22 Kubernetes resource constraints aren’t enough
  • #27 Push vs Pull metrics Same Grafana Same ELK
  • #29 Sensu: app and system alerts are tightly coupled Overwhelming & confusing to everyone except the guy who designed the system does not present a sense of ownership Hard to get a single view: graphite checks vs instance checks
  • #34 Alerts are defined with code Encourages developer ownership only relevent alerts are defined: active requests, error rates, response times, # of instances up
  • #35 Deployment logic is not colocated with code
  • #38 Depends on Networking
  • #41 Very SIMPLE Each leaf is a Top of Rack switch All devices are exactly the same number of segments away
  • #45 Calico is backed by Etcd… It’s super easy to leverage this
  • #49 TODO: add graphic of KeyCloak interaction
  • #52 We’re not moving all infrastructure to Kubernetes anytime soon stateful systems and hardware dependent services like Databases, Kafka, ELK will remain statically provisioned We need a way to automatically update these endpoints
  • #53 Solution: encode external endpoints into services
  • #54 Headless services return A records