KEMBAR78
Semantic Modeling Notation (Scanlon, SemTech 2010) | PDF
Semantic Modeling
     Notation
Making Ontologies Human-Accessible
           Bob Scanlon, SVP Development

                  25 Jun 2010
                 V2, 30 Jun 2010
2
3
4
5
6
7
8
9
10
11
12
13
14
15
16
17
18
19
20
21
We have this..                         We want this..


   Ontology




Or this...




                 We'll talk about 2 aspects of this problem:

              1. Visualization techniques/considerations

                      2. Reference graphical notation
                                                               22
Why are we talking about this?

●   Visualization is critical to understanding complex things
                 “a picture is worth 1000 words”

●   Ontologies are complex things


⇒ Visualization is critical to understanding ontologies

        “I have an ontology, what do I have?”
        “I want an ontology, how do I build one?”


                                                                23
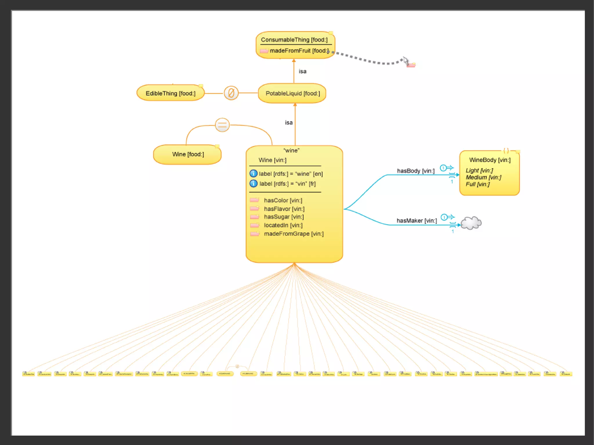
and...
●   We have a contract with the U.S. Department of
    Defense (DoD) to
       –   build domain models using RDF & OWL
       –   integrate data from many sources using a
             SPARQL-based federation engine and rules
       –   analyze & report on the federated data
               ●   in terms of the domain model
●   So, we and our customers need ontology
    visualization, and we're building it
       –   but we'd really prefer it be a generally-accepted
            standard, so we can focus on data integration
            and analysis
                                                               24
The BPMN analogy
●   Helped drive uptake of BPM

●   Goal:   intuitive notation that can represent
            complex semantics

●   Goal:   to support both business stakeholders
            and technical users


                                      Business analysts
                                      Technical users



             2005           2010
                                                          25
Why not UML?
●   Non-intuitive and verbose representation*
           –   BPMN also went with a non-UML solution
●   Not flexible enough to handle ontologies
           –   First-class properties vs embedded attributes
           –   Complex relationships of OWL axioms
           –   Types and instances mixed
●   General-purpose, so it's complex*
           –   Only need structural representation
           –   Stereotyping, profiles – not widely used*
●   UML tools expensive, not integrated w/ semantic tools

    * For non-techs. Our goal is to lift ontology visualization beyond the realm of only
      technical ontologists – to enable business analysts, as was done with BPMN.
                                                                                           26
Visualization research
     2
                                                   OWL2UML/OWLGrEd,
DLG [2005]
     2
                          OntoTrack [2005]          Protege [2010]




OntoVis, Protege [2007]   OWLVis, Protege [2005]   OWLPropViz, Protege [2008]




Growl [~2006]             EzOWL [2006]             Jambalaya, Protege [2009]




                                                                                27
Uses and Users



                 28
Uses of visualization
●   Collaboration during model development
        –   Between ontologists and domain SME's
●   Documentation and dissemination of models
        –   For users, managers, etc
●   Basic understanding of the domain
        –   For everyone!
●   Building and editing of a model
        –   For ontologists and domain SME's



      All of these deal with communication!
                                                   29
The human element
●   An ontology is
        –   an engineering artifact
        –   a social agreement

●   Therefore it must
        –   be human understandable
        –   facilitate communication and collaboration
        –   be buildable by non-technical people

●   To do this we need
        –   pictures!

                                                         30
Target humans...
●   Model definers
       –   Ontologists
       –   Domain SME's
●   Managers / Governance Parties
       –   To understand a domain
       –   To approve of changes to domain representation
●   Application developers
       –   To write queries and views
       –   To understand the terms and relationships in the domain
●   Domain users
       –   To analyze data in their domain
       –   Using applications written in terms of the model

                                                                     31
Enabling and facilitating

      communication
between ontologists and SME's

          is critical

for a successful modeling effort.


                                    32
So, to restate our goal today...

We're interested in a ('standardized') way to

visualize the structural aspects of ontologies

                 to facilitate

ontology modeling and human understanding


                                                 33
Ontology Visualization



                         34
Visualization

      =
        Element
        Display
            Structure
          +
             Layout

                + Viewing &
                  Navigation

                               35
Visualization

      =
        Element
        Display
            Structure
          +
             Layout

                + Viewing &
                  Navigation

                               36
Diagram element display
●   How should each ontology construct be
    represented?
       –   graphical notation introduction

●   How can we abstract and simplify using
    clustering/collapsing of elements?
       –   show properties under classes & instances
       –   show properties as labeled edges rather than
             nodes
       –   collapse complex nodes until user drills in

                                                          37
Benefits of a (standardized)
           graphical notation
●   Uniform means of representing an ontology in
    all tools
       –   Makes exchange of information between
            systems 'flow' better – interoperability
●   Formalizes how people visualize models
       –   Ties into language better, which allows...
●   A means to graphically edit models
       –   More intuitive than editing text representations
       –   Dovetails with the whole 'collaborative modeling'
            idea
                                                               38
General requirements
                of a graphical notation
●   Concise – minimal 'footprint', maximal info/sq in
●   Complete – OWL 2, OWL 1, RDF/S, RDF
●   Consistent – representations in different diagrams
    and contexts
●   Simple – to use; uncluttered; hand-drawable
●   Extensible – can be used for other ontology
    languages, or as core set evolve
●   Intuitive – matches what people “expect”
●   Multi-modal – can auto-gen diagrams or manually
    build custom views        NOTE: Last item added based on audience feedback.
                               NOTE: Last item added based on audience feedback.
                                                                                   39
Map of the (owl 2) universe
                             Concepts/Categories           Roles/Relations                Instances                 Data types
                                                                                         (individuals,             (data ranges,
                                 (classes)                  (properties)
                                                                                            literals)                datatypes)

Simple                       named class
                             named class                  named object property
                                                          named object property       named individual
                                                                                      named                     named datatype
                                                                                                                named datatype
Expressions                                               named data property
                                                          named data property         anonymous individual
                                                                                      anonymous individual
(defined via declarations)
(defined via declarations)                                                            literal value
                                                                                              value
                             enumeration
                             enumeration                  inverse (anonymous)
                                                          inverse (anonymous)                                   enumeration
                                                                                                                enumeration
                             Boolean compositions
                             Boolean compositions                                                               Boolean compositions
                                                                                                                Boolean compositions
Complex                      - intersection
                             - intersection                                                                     - intersection
                                                                                                                - intersection
Expressions                  - union
                             - union                                                                            - union
                                                                                                                - union
                             - complement
                             - complement                                                                       - complement
                                                                                                                - complement
(defined via                 Restrictions (obj,data)
                             Restrictions                                                                       Restrictions
                                                                                                                Restrictions
 constructors)               - universal, existential
                             - universal, existential                                                           - datatype restriction
                                                                                                                - datatype restriction
                             - value, local reflexivity
                             - value,       reflexivity
                             - cardinality (qualified)
                             - cardinality (qualified)
                                                TBox                           RBox                    ABox                      TBox ?
                             Class relationships
                             Class relationships          domain, range
                                                          domain, range               class (rdf:type)
                                                                                      class                     datatype definition
                                                                                                                datatype
                             - subclass
                               subclass                   Property relationships
                                                          Property relationships      Instance equality
                                                                                      Instance equality
                             - equivalent classes
                               equivalent classes         - subproperty [chained]
                                                          - subproperty [chained]     - same individuals
                                                                                        same individuals
Axioms                       - disjoint classes           - equivalent properties     - different individuals
                               disjoint classes           - equivalent properties       different individuals
                             - disjoint union
                               disjoint union             - disjoint properties
                                                          - disjoint properties       Property assertions
                                                                                      Property
(defined via                 key                          - inverse (obj only)
                                                          - inverse (obj only)        - object property, pos
                                                                                        object property, pos
 statements)                                              Object property char.
                                                          Object property char.       - data property, pos
                                                                                        data property, pos
                                                          - functional, inverse func. - object property, neg
                                                          - functional, inverse func.   object property, neg
                                                          - symmetric, asymmetric - data property, neg
                                                          - symmetric, asymmetric       data property, neg
                                                          - reflexive, irreflexive
                                                          - reflexive, irreflexive
                                                          - transitive
                                                          - transitive
                                                                                                                                      40
Visualization techniques
diagram element generation

 Formal language model     OWL 2, in this case




                           To graphical notation
       Translate




 'Direct' representation   Verbose



                           May use 'identity' abstraction –
        Abstract           get formal representation




 Abstract representation   Concise

                                                              41
Graphical notation overview
                              notation primitives
Expressions
          Expressions                 Expression   Composite Expression
                                      Decorators       Operators
                   resource           object            operator
                                      data
                   relation       i   annotation

                                      complex
                   instance
                                  !   deprecated

Statements                                         Special
    Axiom Connectors
     and Decorations                                         ontology
                   n-ary
                                                             definition
                   binary

    (decorators)   unary
                                                                          42
Graphical notation overview
             examples of entities & literals
Primitive     Base
                         Examples                                      Notes
Construct     Shape
                                                      Person
                                                                       Object (class) decorator is
Class                        Person                label = “Person”
                                                                       optional.
                                                   fname


                                                     xsd:int           Type information for literal
Datatype                    xsd:int
                                                                       values.
                                                 minInclusive = 5


                                                        Fred
                                                                       Object (individual) decorator is
Individual     “value”        Fred                 rdf:type = Person
                                                                       optional.
                                                   fname = “Fred”



                                                                       Data values, which may be tied
Literal                      “green”                “10”^^xsd:int
                                                                       to datatypes.

                                                   hasParent           Property that has an individual
Object                     hasParent                                   (object) as its range. Object
Property                                          label=”parent”
                                                                       property indicator is optional.

Data                                                hasColor           Property that has a datatype as
                            hasColor
Property                                           label=”color”       its range.

                                          MyOnt
Ontology                     htpp:/revelytix.com/vocab/mydomain/

                                                                                                          43
Graphical notation overview
          composite expression operators

Composite Expression                            restrictions
    Operators
                                           ∀    universal
     operator
                                           ∃    existential

                                           ϶    value
                        set composites     Ι    intersection
                       U
                            intersection   =n   exact cardinality
                       U union             ≤n   max cardinality
                       ¬ complement        ≥n min cardinality


                            enumerations
                       {}    enumeration

                                                                    44
Graphical notation overview
                axiom connectors & decorators
Axiom Connectors
                                                                    n-ary axiom connectors

               n-ary                                                ↔    equivalent

                                                                    ∅    disjoint
               binary
                                              binary axioms         ∅U   disjoint union
(decorators)   unary                      a
                                                  class assertion   Κ    key
                                         pname    property
                                                   assertion (+)    =    individual equality
                    unary axioms         pname    property
                                                                    ≠    individual inequality
                f   functional                     assertion (-)
                f   inverse functional            inverse props.
                                              D
                    symmetric                     property domain
                                              R
                    asymmetric                    property range

                    transitive
                    reflexive
                    irreflexive                                                                45
Graphical notation overview
       representation of complex classes
●   Two types of complex class expressions
        –   composites – nested arbitrarily deep
                ●   Set constructors
                ●   Restrictions
        –   enumerations
●   Always anonymous (except when we use abstraction)
●   Decorated to indicate 'complex'
                                                   c1
                                            U
                         a:Anne        c1          c2
                                   U
                    {}   b:Beau        c2
                                                        c3
                         c:Chuck
                                                   U    c4
                                                        c5

                                                             46
Visualization techniques
        information overload management
●   Information hiding (static or interactive)
        –   collapse/expand complex class, abstractions
        –   hide/show neighborhood properties
        –   allow user to manually build custom model
●   Abstraction (static or interactive)
        –   allow 'interning' of properties under
              class/instance
●   De-cluttering (static or interactive)
        –   allow for duplicates of same construct
        –   use rdfs:labels or local names in place of IRIs
              when available       NOTE: Additions made based on audience feedback.
                                   NOTE: Additions made based on audience feedback.
                                                                                      47
Multiple forms to manage info overload
                 class details

                                              Decorators to expand and contract
                                                         to expand and contract
                                              shown only on-screen, on mouse
                                              over.
                                              over.




       Person               Person              label and/or IRI

                     i label “Person” [en]
                                                metadata (annotations)
                     i label “Persona” [sp]

                       asAddress
                      birthDate                 'interned' properties
                      ssn




     collapsed         expanded


                                                                                  48
Abstraction to manage info overload
                              interned properties

          “externed” properties                     “interned” properties



                  hasAddress
                                 Address                     Person
                  birthDate                            hasAddress
 Person                           xsd:date
                                                       birthDate
                  ssn                                  ssn
                                  my:ssn




                                                                            49
User interaction to manage info overload
                interning/externing of properties

          Person                                       Person
  i label “Person” [en]                        i label “Person” [en]
                                                                         hasAddress
  i label “Persona” [sp]                       i label “Persona” [sp]
                                                                                             Address
    hasAddress                                   birthDate
    birthDate                                    ssn                     drag property in
                                                                            (“intern”)
    ssn




          Person                                       Person
  i label “Person” [en]                        i label “Person” [en]
                                                                        hasAddress
  i label “Persona” [sp]                       i label “Persona” [sp]
                                                                                            Address
    hasAddress                                  birthDate
   birthDate               drag property out    ssn
   ssn                         (“extern”)

                                                                                                       50
Abstraction to achieve simplification
     class inheritance relationships


         Animal

                            Animal

        subclass
                               is-a


                            Person
        Person




                                        51
Abstraction to achieve simplification
                  class-property relationships
Formal

  Person            rdfs:domain      hasAddress          rdfs:range   Address



Abstraction 1
                                                     R                 Property
                            D
                 Person             hasAddress              Address    or class
                                                                       diagram

Abstraction 2
                                   hasAddress                           Class
                          Person                  Address               diagram

Abstraction 3
                                    Person                             Class
  ('interned')                     hasAddress                          diagram
                                                                                  52
Diagram constructs for
defining abstractions/simplifications


                                                         diagram expression 1

  diagram                diagram
 expression             expression
     1                      2
                                                         diagram expression 2




 Similar to substitution mechanism in
 Wang, Xiaoshu and Almeida, Jonas S., Techniques for Ontology Visualization, Chapter 9
 in Semantic Web: Revolutionizing Knowledge Discovery in the Life Sciences, 2007

                                                                                         53
Diagram expression equivalence
   class inheritance relationships


          Class
                       Class

          rdf:type
                         is-a


                       Class
          Class




                                     54
Diagram expression equivalence
   class inheritance relationships


          Class
                        Class

          rdf:type         a


                      Individual
         Instance




                                     55
Diagram expression equivalence
  property domain → labeled edge



       Person        rdfs:domain           hasAddress



                                        Property view


                       D
            Person                 hasAddress




                                                        56
Diagram expression equivalence
property domain & range → labeled edge



                 D                  R
        Person        hasAddress          Address


                                        Class view

                      hasAddress
             Person                Address




                                                     57
Diagram expression equivalence
named-anonymous equivalent type merging
        ABC

                      ABC
        ↔                    A
                  U          B
              A              C

    U         B
              C
                       Class view


                      my:smallnum
                                           my:smallnum

                             ↔             base = xsd:int
                                           mMaxInclusive = 20

                          xsd:int
                      mMaxInclusive = 20
                                                    Type view
                                                                58
Visualization

      =
        Element
        Display
            Structure
          +
             Layout

                + Viewing &
                  Navigation

                               59
Presenting ontology structure
●   Directed labeled graphs (DLG)
                                                    We're interested in
       –   layered hierarchical graphs                      this
       –   'neighborhood' graph

●   Layout accounts for:
       –   Hierarchical nature of terms
       –   1-M nature of class-property relations

●   Some other considerations:
       –   Cloning constructs to reduce link tangles
       –   Incremental adjustments when user adds to,
             removes from, or shifts items on diagram
                                                                          60
Composition of a diagram
                           ●   A diagram consists
                               of views
                View 3.1
                View       ●   Views composable
View 1                     ●   Views have different
                               'types', which
                               influence layout, etc
                                - class
             View 3
                                - property
                                - instance
          View 3.2
          View
                                - class-instance
View 2
                                -




                                                       61
View types

                                        Properties
View Type                     Classes
                                        (1st Class)
                                          st        Instances Inheritance

Class View                      √
Property View                               √
Class Inheritance View          √                                  √
Property Inheritance View                   √                      √
Class-Instance View             √                      √
Instance View                   ~                      √




                                                                            62
Layout considerations
●   Type inheritance –
                                        Inheritance
      lay out vertically
●   Type relationships
      lay out horizontally                    is-a

●   Type-instance relationships               A
      lay out types vertically, with
                                       is-a          is-a
      instances horizontally
                                       B              C
●   Instance graphs
      not in scope



                                                            63
Visualization

      =
        Element
        Display
            Structure
          +
             Layout

                + Viewing &
                  Navigation

                               64
User interaction / navigation
  How can these diagrams be used?


Presentation          “you know what is there”

Analysis              “you know what you are
                       looking for”
Discovery             “you have no idea what you
                       are looking for”

Ref: Bergeron 1993.

                                                   65
Information management
             (on a diagram being viewed)
●   Show/hide details
●   Show/hide inheritance
●   Show/hide related properties
        –   By type, etc
●   Show inferred vs asserted axioms
●   Filtering – to remove non-essential features
●   Highlighting – to focus on essential features, in
    context
●   Faceted search
●   Navigation – changing context
                                                        66
Viewing & navigation techniques
●   Zooming
        –   geometric
        –   fish-eye – graph remains intact
●   Filtering – selective display of info
        –   type-based
        –   depth-based
        –   attribute-based




                                              67
Graphical Notation
    Reference



                     68
General requirements
of a graphical notation

     ●   Concise
     ●   Complete
     ●   Consistent
     ●   Simple
     ●   Extensible
     ●   Intuitive
     ●   Multi-modal
                  NOTE: Last item added based on audience feedback.
                  NOTE: Last item added based on audience feedback.
                                                                      69
Graphical notation
                   overview of notation primitives
Expressions
          Expressions                Expression   Composite Expression
                                     Decorators       Operators
                   resource          object            operator
                                     data
                   relation      i   annotation

                                     complex
                   instance
                                 !   deprecated

Statements                                        Special
    Axiom Connectors
     and Decorations                                        ontology
                   n-ary
                                                            definition
                   binary

    (decorators)   unary
                                                                         70
Graphical Notation
                                  expressions

Diagram                                 'Object'              'Data'
                 Represents...                                              Notes
Shape                                Representation      Representation

                                                                            Schema-level,
                      Type
                                                                            all views

                                                                            Schema-level,
                    Property
                                                                            property views

                                                                            Data-level,
                   Instances
                                                                            type views




These are the building blocks for composite expressions and axioms.

Object-Data decorators optional; lack of decorator always means 'Object' unless context
denotes otherwise.                                                                           71
Class expressions
        enumeration and set expressions

Class          Connector /
                             Examples        OWL 2 Functional-Style Syntax
Expression     Decorator

                                   a:Anne
enumeration         {}        {}   b:Beau    ObjectOneOf(a1...an)
                                   c:Chuck


                                        c1
intersection        U          U
                                        c2   ObjectIntersectionOf(C1...Cn)
                                        c3


                                        c1
union               U          U        c2   ObjectUnionOf(C1...Cn)
                                        c3


                                        c1
complement          ¬         ¬         c2   ObjectComplementOf(C1...Cn)
                                        c3

                                                                             72
Class expressions
                general property restrictions

Restriction             Connectors   Examples             OWL 2 Functional-Style Syntax


                                                 p1       ObjectAllValuesFrom(P C)
universal                   ∀           ∀                 DataAllValuesFrom(R1...Rn D)


                                                 p1       ObjectSomeValuesFrom(P C)
existential                 ∃           ∃
                                        ∃       xsd:int
                                                xsd:int   DataSomeValuesFrom(R1...Rn D)


value                                            p1       ObjectHasValue(P a)
(individual, literal)        ϶          ϶   7^^xsd:int    DataHasValue(R v)



local reflexivity            Ι          Ι        p1       ObjectHasSelf(P)


                                                                                          73
Class expressions
                  cardinality property restrictions
                                 Connector /
Restriction                                         Examples               OWL 2 Functional-Style Syntax
                                 Decorator
                                                                           ObjectExactCardinality(n P)
exact cardinality                         =n           =5        p1
                                                                           DataExactCardinality(n R)

                                                                 p1        ObjectExactCardinality(n P C)
qualified cardinality                     =n           =5
                                                                           DataExactCardinality(n R D)

                                                                           ObjectMaxCardinality(n P)
maximum cardinality                       ≤n           ≤2        p1        DataMaxCardinality(n R)

qualified maximum                                                p1        ObjectMaxCardinality(n P C)
 cardinality                              ≤n           ≤2
                                                       ∃       xsd:int     DataMaxCardinality(n R D)
                                                               xsd:int

                                                                           ObjectMinCardinality(n P)
minimum cardinality                       ≥n            ≥1      p1
                                                                           DataMinCardinality(n R)

qualified minimum                                               p1         ObjectMinCardinality(n P C)
 cardinality                              ≥n            ≥1                 DataMinCardinality(n R D)

Note: for convenience, single, simple cardinality    NOTE: Audience question – do we have an example of a 'simplified'
                                                     NOTE: Audience question – do we have an example of a 'simplified'
restrictions will be displayed as decorations        restriction representation? – Not here, but there was some in our
                                                     restriction representation? – Not here, but there was some in our
beneath the restriction representation.              prototypes up-front.
                                                     prototypes up-front.                                                74
Property expressions
              object property expressions

Property
                     Decoration Examples                  OWL 2 Functional-Style Syntax
Expression

inverse                                       [p]
                            [ ]       c1            c2    ObjectInverseOf(P)
(anonymous)




  There is only a single property expression, for defining an anonymous property as an
  inverse of an existing property. This must be on a Class Representation View.
                                                                                          75
Data range expressions
Data Range            Decorator/
                                 Examples                      OWL 2 Functional-Style Syntax
Expression            Connector

literal                                        “7”^^xsd:int
                          {}           {}                      DataOneOf(v1...vn)
  enumeration                                  “11“^^xsd:int



data range                U                    xsd:integer
                                                               DataIntersectionOf(D1...Dn)
                                       U
 intersection                                    xsd:int



data range                                      xsd:float
                          U            U                       DataUnionOf(D1...Dn)
 union                                         xsd:double


data range
 complement               ¬            ¬         xsd:int       DataComplementOf(D)


datatype                                    xsd:int
                        (none)                                 DatatypeRestriction(DN f1 v1...fn vn)
 restriction                             minInclusive = 5




   These axioms define how properties are related to Classes. They must be on a Property
   Representation View.
                                                                                                       76
Class axioms                                              TBox

                 'class-to-class' relationships
Class                Decorator/
                                Examples                   OWL 2 Functional-Style Syntax
Characteristic       Connector

                                              is-a
subclass                 is-a         c1             c2    SubClassOf(C1,C2)

                                                     c1
equivalent class          ↔              ↔           c2    EquivalentClasses(C1…Cn)
                                                     c3

                                                     c1

disjoint classes          ∅              ∅           c2    DisjointClasses(C1…Cn)
                                                     c3

                                    cn                c1
disjoint union            ∅U                 ∅U       c2   DisjointUnionOf(CN C1...Cn)
                                                      c3



   These axioms are all relate two (or more) Classes to each other. They are applicable only
   on a Class Representation View.
                                                                                                 77
Class axioms                                                              TBox?

                                            class keys
Feature                 Connector           Examples                  OWL 2 Functional-Style Syntax


                                                              p1
                                                      Κ
key                             Κ             C1                      HasKey(C (P1...Pm) (D1...Dn))
                                                              p2
                                                       Κ
                                                              p3




         NOTE: Audience feedback – try to stay away from using letters that tie the notation to the English
         NOTE: Audience feedback – try to stay away from using letters that tie the notation to the English
         Language, and may not be meaningful in all international locales.
         Language, and may not be meaningful in all international locales.




      This axiom defines the object and/or data properties that are the keys for a Class. It is
      applicable on any of: Class, Property, and Data Range Views.

                                                                                                                      78
Property axioms                                                                 RBox


              'property-to-class' relationships

Property
                       Decoration          Examples                  OWL 2 Functional-Style Syntax
Axiom

                                                        D            ObjectPropertyDomain(P,C)
domain                          D             p1             c1      DataPropertyDomain(D,C)


                                                        R            ObjectPropertyRange(P,C)
range                          R              p1             c1
                                                                     DataPropertyRange(D,C)


        NOTE: Audience feedback – try to stay away from using letters that tie the notation to the English
        NOTE: Audience feedback – try to stay away from using letters that tie the notation to the English
        Language, and may not be meaningful in all international locales.
        Language, and may not be meaningful in all international locales.




  These axioms relate a Property to a Class. A Property can have more than 1 domain or
                                                        can                  domain or
  range. These are applicable only on a Property View.


                                                                                                                    79
Property axioms                                                   RBox


        'property-to-property' relationships
Property       Decoration/
                               Examples                      OWL 2 Functional-Style Syntax
Axiom          Connector
                                             is-a
                                   p1                   p2
                                                             SubObjectPropertyOf(P1,P2)
subproperty          is-a
                                   p1        type            SubDataPropertyOf(P1,D2)
                                                        p2


                                                       p1
equivalent                                                   EquivalentObjectProperties(P1…Pn)
properties           ↔              ↔                  p2
                                                             EquivalentDataProperties(D1...Dn)
                                                       p3


                                                       p1
disjoint                                                     DisjointObjectProperties(P1…Pn)
properties           ∅                 ∅               p2
                                                             DisjointDataProperties(D1...Dn)
                                                       p3


                                  p1
inverse                                                 p2
                                           inverseOf         InverseObjectProperties(P1,P2)
properties                        p1                    p2



   These axioms are all relate two (or more) Properties to each other. They are applicable
   only on a Property view.                                                                          80
Property axioms                                                      RBox

              property 'characteristics' (unary)
Property
                      Decoration Examples                      OWL 2 Functional-Style Syntax
Characteristic
                                            f          f       FunctionalObjectProperty(P)
functional                  f          p1         p1
                                                               FunctionalDataProperty(P)
                                            f              f
inverse functional           f         p1         p1
                                                               InverseFunctionalObjectProperty(P)


symmetric                              p1         p1           SymmetricObjectProperty(P)

asymmetric                             p1         p1
                                                               AsymmetricObjectProperty(P)

transitive                             p1         p1
                                                               TransitiveObjectProperty(P)


reflexive                              p1         p1           ReflexiveObjectProperty(P)


irreflexive                            p1         p1
                                                               IrreflexiveObjectProperty(P)


    These axioms define characteristics of properties. They are all unary 'operators'.
    They are realized as decorations on a Property construct, on a Property view, or
    optionally as decorators on a binary relation on a Class view..                                  81
Datatype definition axioms

Property                                                                OWL 2 Functional-Style
                      Decoration Examples
Characteristic                                                          Syntax

                                     my:smallnum
                                     my:smallnum
                                                      my:smallnum
                                                      my:smallnum

                                         ↔            base = xsd:int
                                                      base = xsd:int
datatype definition       ↔                                             DatatypeDefinition(DN D)
                                                      maxInclusive=20
                                                      maxInclusive=20
                                       xsd:int
                                       xsd:int
                                    maxInclusive=20
                                    maxInclusive=20




    There is only 1 axiom related to datatypes. This axiom can be used to define a new named
    datatype in terms of an existing datatype with additional facet restrictions. This must
    be on a type-level diagram – either a Class diagram or a Datatype diagram.
                                                                                                   82
Assertion axioms                                                          ABox

                   (axioms about instances)
Assertion               Decoration Examples                     OWL 2 Functional-Style Syntax

                             a                 a
class (type)                             a1            c1       ClassAssertion(C a)

                                              pname             ObjectPropertyAssertion((PN a1 a2)
property assertion         pname         a1                a2   DataPropertyAssertion(R a v)

negative                   pname              pname             NegativeObjectPropertyAssertion((PN a1 a2)
                                                                NegativeObjectPropertyAssertion((PN a1 a2)
property assertion                       a1                a2   NegativeDataPropertyAssertion(R a v)
                                                                NegativeDataPropertyAssertion(R a v)


                                                   a1
Individual equality          =           =                      SameIndividual(a1...an)
                                                   a2

                                                      a1
Individual inequality        ≠            ≠                     DifferentIndividuals(a1...an)
                                                      a2



    These axioms are all related to instances. The class (type) and property assertions
    are the common RDF-style axioms. These all must be on either a Class view or an
    Instance view.
                                                                                                             83
Annotations




Not shown for now...




                       84
It's a Wrap!



               85
Key takeaways
●   Visualization is critical to

        –   Collaborative ontology development
        –   Communication & understanding
        –   The widespread adoption of OWL

●   The community needs to get behind

        –   A formal graphical notation


                                                 86
References
               Select visualization papers
●   Wang, Xiaoshu and Almeida, Jonas S.; Techniques for Ontology
    Visualization; Chapter 9 in Semantic Web: Revolutionizing
    Knowledge Discovery in the Life Sciences; 2007.
●   Krivov, Serguei, et al; On Visualization of OWL Ontologies;
    Chapter 10 in Semantic Web: Revolutionizing Knowledge
    Discovery in the Life Sciences; 2007.
●   Katifori, Akrivi, et al; Ontology Visualization Methods – A Survey;
    ACM Computing Surveys; 2007.
●   Gaines, Brian R.; An Interactive Visual Language for Term
    Subsumption Languages; IJCAI 1991.
●   Bergeron, D.; Visualization Reference Models; 1993.




                                                                          87
References
                    UML-related papers
●   Brockmans, S., et al; Visual Modeling of OWL DL Ontologies
    Using UML; ISWC, 2004.
●   Kiko, K. and Atkinson, C.; A Detailed Comparison of UML and
    OWL; 2008.
●   Xu, Wei, et al; Modelling emergency response processes:
    Comparative study on OWL and UML; 2008.
●   Harel, D. and Rumpe, B.; Meaningful Modeling: What's the
    Semantics of “Semantics”?; 2004.




                                                                  88
Thank you for your time and attention!   89
Semantic Modeling
    Notation
             Bob Scanlon
   [ svp development, rscanlon @ revelytix.com ]


                Jim Irwin
    [ svp development, jirwin @ revelytix.com ]




         SemTech, 25 June 2010
                                                   90

Semantic Modeling Notation (Scanlon, SemTech 2010)

  • 1.
    Semantic Modeling Notation Making Ontologies Human-Accessible Bob Scanlon, SVP Development 25 Jun 2010 V2, 30 Jun 2010
  • 2.
  • 3.
  • 4.
  • 5.
  • 6.
  • 7.
  • 8.
  • 9.
  • 10.
  • 11.
  • 12.
  • 13.
  • 14.
  • 15.
  • 16.
  • 17.
  • 18.
  • 19.
  • 20.
  • 21.
  • 22.
    We have this.. We want this.. Ontology Or this... We'll talk about 2 aspects of this problem: 1. Visualization techniques/considerations 2. Reference graphical notation 22
  • 23.
    Why are wetalking about this? ● Visualization is critical to understanding complex things “a picture is worth 1000 words” ● Ontologies are complex things ⇒ Visualization is critical to understanding ontologies “I have an ontology, what do I have?” “I want an ontology, how do I build one?” 23
  • 24.
    and... ● We have a contract with the U.S. Department of Defense (DoD) to – build domain models using RDF & OWL – integrate data from many sources using a SPARQL-based federation engine and rules – analyze & report on the federated data ● in terms of the domain model ● So, we and our customers need ontology visualization, and we're building it – but we'd really prefer it be a generally-accepted standard, so we can focus on data integration and analysis 24
  • 25.
    The BPMN analogy ● Helped drive uptake of BPM ● Goal: intuitive notation that can represent complex semantics ● Goal: to support both business stakeholders and technical users Business analysts Technical users 2005 2010 25
  • 26.
    Why not UML? ● Non-intuitive and verbose representation* – BPMN also went with a non-UML solution ● Not flexible enough to handle ontologies – First-class properties vs embedded attributes – Complex relationships of OWL axioms – Types and instances mixed ● General-purpose, so it's complex* – Only need structural representation – Stereotyping, profiles – not widely used* ● UML tools expensive, not integrated w/ semantic tools * For non-techs. Our goal is to lift ontology visualization beyond the realm of only technical ontologists – to enable business analysts, as was done with BPMN. 26
  • 27.
    Visualization research 2 OWL2UML/OWLGrEd, DLG [2005] 2 OntoTrack [2005] Protege [2010] OntoVis, Protege [2007] OWLVis, Protege [2005] OWLPropViz, Protege [2008] Growl [~2006] EzOWL [2006] Jambalaya, Protege [2009] 27
  • 28.
  • 29.
    Uses of visualization ● Collaboration during model development – Between ontologists and domain SME's ● Documentation and dissemination of models – For users, managers, etc ● Basic understanding of the domain – For everyone! ● Building and editing of a model – For ontologists and domain SME's All of these deal with communication! 29
  • 30.
    The human element ● An ontology is – an engineering artifact – a social agreement ● Therefore it must – be human understandable – facilitate communication and collaboration – be buildable by non-technical people ● To do this we need – pictures! 30
  • 31.
    Target humans... ● Model definers – Ontologists – Domain SME's ● Managers / Governance Parties – To understand a domain – To approve of changes to domain representation ● Application developers – To write queries and views – To understand the terms and relationships in the domain ● Domain users – To analyze data in their domain – Using applications written in terms of the model 31
  • 32.
    Enabling and facilitating communication between ontologists and SME's is critical for a successful modeling effort. 32
  • 33.
    So, to restateour goal today... We're interested in a ('standardized') way to visualize the structural aspects of ontologies to facilitate ontology modeling and human understanding 33
  • 34.
  • 35.
    Visualization = Element Display Structure + Layout + Viewing & Navigation 35
  • 36.
    Visualization = Element Display Structure + Layout + Viewing & Navigation 36
  • 37.
    Diagram element display ● How should each ontology construct be represented? – graphical notation introduction ● How can we abstract and simplify using clustering/collapsing of elements? – show properties under classes & instances – show properties as labeled edges rather than nodes – collapse complex nodes until user drills in 37
  • 38.
    Benefits of a(standardized) graphical notation ● Uniform means of representing an ontology in all tools – Makes exchange of information between systems 'flow' better – interoperability ● Formalizes how people visualize models – Ties into language better, which allows... ● A means to graphically edit models – More intuitive than editing text representations – Dovetails with the whole 'collaborative modeling' idea 38
  • 39.
    General requirements of a graphical notation ● Concise – minimal 'footprint', maximal info/sq in ● Complete – OWL 2, OWL 1, RDF/S, RDF ● Consistent – representations in different diagrams and contexts ● Simple – to use; uncluttered; hand-drawable ● Extensible – can be used for other ontology languages, or as core set evolve ● Intuitive – matches what people “expect” ● Multi-modal – can auto-gen diagrams or manually build custom views NOTE: Last item added based on audience feedback. NOTE: Last item added based on audience feedback. 39
  • 40.
    Map of the(owl 2) universe Concepts/Categories Roles/Relations Instances Data types (individuals, (data ranges, (classes) (properties) literals) datatypes) Simple named class named class named object property named object property named individual named named datatype named datatype Expressions named data property named data property anonymous individual anonymous individual (defined via declarations) (defined via declarations) literal value value enumeration enumeration inverse (anonymous) inverse (anonymous) enumeration enumeration Boolean compositions Boolean compositions Boolean compositions Boolean compositions Complex - intersection - intersection - intersection - intersection Expressions - union - union - union - union - complement - complement - complement - complement (defined via Restrictions (obj,data) Restrictions Restrictions Restrictions constructors) - universal, existential - universal, existential - datatype restriction - datatype restriction - value, local reflexivity - value, reflexivity - cardinality (qualified) - cardinality (qualified) TBox RBox ABox TBox ? Class relationships Class relationships domain, range domain, range class (rdf:type) class datatype definition datatype - subclass subclass Property relationships Property relationships Instance equality Instance equality - equivalent classes equivalent classes - subproperty [chained] - subproperty [chained] - same individuals same individuals Axioms - disjoint classes - equivalent properties - different individuals disjoint classes - equivalent properties different individuals - disjoint union disjoint union - disjoint properties - disjoint properties Property assertions Property (defined via key - inverse (obj only) - inverse (obj only) - object property, pos object property, pos statements) Object property char. Object property char. - data property, pos data property, pos - functional, inverse func. - object property, neg - functional, inverse func. object property, neg - symmetric, asymmetric - data property, neg - symmetric, asymmetric data property, neg - reflexive, irreflexive - reflexive, irreflexive - transitive - transitive 40
  • 41.
    Visualization techniques diagram elementgeneration Formal language model OWL 2, in this case To graphical notation Translate 'Direct' representation Verbose May use 'identity' abstraction – Abstract get formal representation Abstract representation Concise 41
  • 42.
    Graphical notation overview notation primitives Expressions Expressions Expression Composite Expression Decorators Operators resource object operator data relation i annotation complex instance ! deprecated Statements Special Axiom Connectors and Decorations ontology n-ary definition binary (decorators) unary 42
  • 43.
    Graphical notation overview examples of entities & literals Primitive Base Examples Notes Construct Shape Person Object (class) decorator is Class Person label = “Person” optional. fname xsd:int Type information for literal Datatype xsd:int values. minInclusive = 5 Fred Object (individual) decorator is Individual “value” Fred rdf:type = Person optional. fname = “Fred” Data values, which may be tied Literal “green” “10”^^xsd:int to datatypes. hasParent Property that has an individual Object hasParent (object) as its range. Object Property label=”parent” property indicator is optional. Data hasColor Property that has a datatype as hasColor Property label=”color” its range. MyOnt Ontology htpp:/revelytix.com/vocab/mydomain/ 43
  • 44.
    Graphical notation overview composite expression operators Composite Expression restrictions Operators ∀ universal operator ∃ existential ϶ value set composites Ι intersection U intersection =n exact cardinality U union ≤n max cardinality ¬ complement ≥n min cardinality enumerations {} enumeration 44
  • 45.
    Graphical notation overview axiom connectors & decorators Axiom Connectors n-ary axiom connectors n-ary ↔ equivalent ∅ disjoint binary binary axioms ∅U disjoint union (decorators) unary a class assertion Κ key pname property assertion (+) = individual equality unary axioms pname property ≠ individual inequality f functional assertion (-) f inverse functional inverse props. D symmetric property domain R asymmetric property range transitive reflexive irreflexive 45
  • 46.
    Graphical notation overview representation of complex classes ● Two types of complex class expressions – composites – nested arbitrarily deep ● Set constructors ● Restrictions – enumerations ● Always anonymous (except when we use abstraction) ● Decorated to indicate 'complex' c1 U a:Anne c1 c2 U {} b:Beau c2 c3 c:Chuck U c4 c5 46
  • 47.
    Visualization techniques information overload management ● Information hiding (static or interactive) – collapse/expand complex class, abstractions – hide/show neighborhood properties – allow user to manually build custom model ● Abstraction (static or interactive) – allow 'interning' of properties under class/instance ● De-cluttering (static or interactive) – allow for duplicates of same construct – use rdfs:labels or local names in place of IRIs when available NOTE: Additions made based on audience feedback. NOTE: Additions made based on audience feedback. 47
  • 48.
    Multiple forms tomanage info overload class details Decorators to expand and contract to expand and contract shown only on-screen, on mouse over. over. Person Person label and/or IRI i label “Person” [en] metadata (annotations) i label “Persona” [sp] asAddress birthDate 'interned' properties ssn collapsed expanded 48
  • 49.
    Abstraction to manageinfo overload interned properties “externed” properties “interned” properties hasAddress Address Person birthDate hasAddress Person xsd:date birthDate ssn ssn my:ssn 49
  • 50.
    User interaction tomanage info overload interning/externing of properties Person Person i label “Person” [en] i label “Person” [en] hasAddress i label “Persona” [sp] i label “Persona” [sp] Address hasAddress birthDate birthDate ssn drag property in (“intern”) ssn Person Person i label “Person” [en] i label “Person” [en] hasAddress i label “Persona” [sp] i label “Persona” [sp] Address hasAddress birthDate birthDate drag property out ssn ssn (“extern”) 50
  • 51.
    Abstraction to achievesimplification class inheritance relationships Animal Animal subclass is-a Person Person 51
  • 52.
    Abstraction to achievesimplification class-property relationships Formal Person rdfs:domain hasAddress rdfs:range Address Abstraction 1 R Property D Person hasAddress Address or class diagram Abstraction 2 hasAddress Class Person Address diagram Abstraction 3 Person Class ('interned') hasAddress diagram 52
  • 53.
    Diagram constructs for definingabstractions/simplifications diagram expression 1 diagram diagram expression expression 1 2 diagram expression 2 Similar to substitution mechanism in Wang, Xiaoshu and Almeida, Jonas S., Techniques for Ontology Visualization, Chapter 9 in Semantic Web: Revolutionizing Knowledge Discovery in the Life Sciences, 2007 53
  • 54.
    Diagram expression equivalence class inheritance relationships Class Class rdf:type is-a Class Class 54
  • 55.
    Diagram expression equivalence class inheritance relationships Class Class rdf:type a Individual Instance 55
  • 56.
    Diagram expression equivalence property domain → labeled edge Person rdfs:domain hasAddress Property view D Person hasAddress 56
  • 57.
    Diagram expression equivalence propertydomain & range → labeled edge D R Person hasAddress Address Class view hasAddress Person Address 57
  • 58.
    Diagram expression equivalence named-anonymousequivalent type merging ABC ABC ↔ A U B A C U B C Class view my:smallnum my:smallnum ↔ base = xsd:int mMaxInclusive = 20 xsd:int mMaxInclusive = 20 Type view 58
  • 59.
    Visualization = Element Display Structure + Layout + Viewing & Navigation 59
  • 60.
    Presenting ontology structure ● Directed labeled graphs (DLG) We're interested in – layered hierarchical graphs this – 'neighborhood' graph ● Layout accounts for: – Hierarchical nature of terms – 1-M nature of class-property relations ● Some other considerations: – Cloning constructs to reduce link tangles – Incremental adjustments when user adds to, removes from, or shifts items on diagram 60
  • 61.
    Composition of adiagram ● A diagram consists of views View 3.1 View ● Views composable View 1 ● Views have different 'types', which influence layout, etc - class View 3 - property - instance View 3.2 View - class-instance View 2 - 61
  • 62.
    View types Properties View Type Classes (1st Class) st Instances Inheritance Class View √ Property View √ Class Inheritance View √ √ Property Inheritance View √ √ Class-Instance View √ √ Instance View ~ √ 62
  • 63.
    Layout considerations ● Type inheritance – Inheritance lay out vertically ● Type relationships lay out horizontally is-a ● Type-instance relationships A lay out types vertically, with is-a is-a instances horizontally B C ● Instance graphs not in scope 63
  • 64.
    Visualization = Element Display Structure + Layout + Viewing & Navigation 64
  • 65.
    User interaction /navigation How can these diagrams be used? Presentation “you know what is there” Analysis “you know what you are looking for” Discovery “you have no idea what you are looking for” Ref: Bergeron 1993. 65
  • 66.
    Information management (on a diagram being viewed) ● Show/hide details ● Show/hide inheritance ● Show/hide related properties – By type, etc ● Show inferred vs asserted axioms ● Filtering – to remove non-essential features ● Highlighting – to focus on essential features, in context ● Faceted search ● Navigation – changing context 66
  • 67.
    Viewing & navigationtechniques ● Zooming – geometric – fish-eye – graph remains intact ● Filtering – selective display of info – type-based – depth-based – attribute-based 67
  • 68.
    Graphical Notation Reference 68
  • 69.
    General requirements of agraphical notation ● Concise ● Complete ● Consistent ● Simple ● Extensible ● Intuitive ● Multi-modal NOTE: Last item added based on audience feedback. NOTE: Last item added based on audience feedback. 69
  • 70.
    Graphical notation overview of notation primitives Expressions Expressions Expression Composite Expression Decorators Operators resource object operator data relation i annotation complex instance ! deprecated Statements Special Axiom Connectors and Decorations ontology n-ary definition binary (decorators) unary 70
  • 71.
    Graphical Notation expressions Diagram 'Object' 'Data' Represents... Notes Shape Representation Representation Schema-level, Type all views Schema-level, Property property views Data-level, Instances type views These are the building blocks for composite expressions and axioms. Object-Data decorators optional; lack of decorator always means 'Object' unless context denotes otherwise. 71
  • 72.
    Class expressions enumeration and set expressions Class Connector / Examples OWL 2 Functional-Style Syntax Expression Decorator a:Anne enumeration {} {} b:Beau ObjectOneOf(a1...an) c:Chuck c1 intersection U U c2 ObjectIntersectionOf(C1...Cn) c3 c1 union U U c2 ObjectUnionOf(C1...Cn) c3 c1 complement ¬ ¬ c2 ObjectComplementOf(C1...Cn) c3 72
  • 73.
    Class expressions general property restrictions Restriction Connectors Examples OWL 2 Functional-Style Syntax p1 ObjectAllValuesFrom(P C) universal ∀ ∀ DataAllValuesFrom(R1...Rn D) p1 ObjectSomeValuesFrom(P C) existential ∃ ∃ ∃ xsd:int xsd:int DataSomeValuesFrom(R1...Rn D) value p1 ObjectHasValue(P a) (individual, literal) ϶ ϶ 7^^xsd:int DataHasValue(R v) local reflexivity Ι Ι p1 ObjectHasSelf(P) 73
  • 74.
    Class expressions cardinality property restrictions Connector / Restriction Examples OWL 2 Functional-Style Syntax Decorator ObjectExactCardinality(n P) exact cardinality =n =5 p1 DataExactCardinality(n R) p1 ObjectExactCardinality(n P C) qualified cardinality =n =5 DataExactCardinality(n R D) ObjectMaxCardinality(n P) maximum cardinality ≤n ≤2 p1 DataMaxCardinality(n R) qualified maximum p1 ObjectMaxCardinality(n P C) cardinality ≤n ≤2 ∃ xsd:int DataMaxCardinality(n R D) xsd:int ObjectMinCardinality(n P) minimum cardinality ≥n ≥1 p1 DataMinCardinality(n R) qualified minimum p1 ObjectMinCardinality(n P C) cardinality ≥n ≥1 DataMinCardinality(n R D) Note: for convenience, single, simple cardinality NOTE: Audience question – do we have an example of a 'simplified' NOTE: Audience question – do we have an example of a 'simplified' restrictions will be displayed as decorations restriction representation? – Not here, but there was some in our restriction representation? – Not here, but there was some in our beneath the restriction representation. prototypes up-front. prototypes up-front. 74
  • 75.
    Property expressions object property expressions Property Decoration Examples OWL 2 Functional-Style Syntax Expression inverse [p] [ ] c1 c2 ObjectInverseOf(P) (anonymous) There is only a single property expression, for defining an anonymous property as an inverse of an existing property. This must be on a Class Representation View. 75
  • 76.
    Data range expressions DataRange Decorator/ Examples OWL 2 Functional-Style Syntax Expression Connector literal “7”^^xsd:int {} {} DataOneOf(v1...vn) enumeration “11“^^xsd:int data range U xsd:integer DataIntersectionOf(D1...Dn) U intersection xsd:int data range xsd:float U U DataUnionOf(D1...Dn) union xsd:double data range complement ¬ ¬ xsd:int DataComplementOf(D) datatype xsd:int (none) DatatypeRestriction(DN f1 v1...fn vn) restriction minInclusive = 5 These axioms define how properties are related to Classes. They must be on a Property Representation View. 76
  • 77.
    Class axioms TBox 'class-to-class' relationships Class Decorator/ Examples OWL 2 Functional-Style Syntax Characteristic Connector is-a subclass is-a c1 c2 SubClassOf(C1,C2) c1 equivalent class ↔ ↔ c2 EquivalentClasses(C1…Cn) c3 c1 disjoint classes ∅ ∅ c2 DisjointClasses(C1…Cn) c3 cn c1 disjoint union ∅U ∅U c2 DisjointUnionOf(CN C1...Cn) c3 These axioms are all relate two (or more) Classes to each other. They are applicable only on a Class Representation View. 77
  • 78.
    Class axioms TBox? class keys Feature Connector Examples OWL 2 Functional-Style Syntax p1 Κ key Κ C1 HasKey(C (P1...Pm) (D1...Dn)) p2 Κ p3 NOTE: Audience feedback – try to stay away from using letters that tie the notation to the English NOTE: Audience feedback – try to stay away from using letters that tie the notation to the English Language, and may not be meaningful in all international locales. Language, and may not be meaningful in all international locales. This axiom defines the object and/or data properties that are the keys for a Class. It is applicable on any of: Class, Property, and Data Range Views. 78
  • 79.
    Property axioms RBox 'property-to-class' relationships Property Decoration Examples OWL 2 Functional-Style Syntax Axiom D ObjectPropertyDomain(P,C) domain D p1 c1 DataPropertyDomain(D,C) R ObjectPropertyRange(P,C) range R p1 c1 DataPropertyRange(D,C) NOTE: Audience feedback – try to stay away from using letters that tie the notation to the English NOTE: Audience feedback – try to stay away from using letters that tie the notation to the English Language, and may not be meaningful in all international locales. Language, and may not be meaningful in all international locales. These axioms relate a Property to a Class. A Property can have more than 1 domain or can domain or range. These are applicable only on a Property View. 79
  • 80.
    Property axioms RBox 'property-to-property' relationships Property Decoration/ Examples OWL 2 Functional-Style Syntax Axiom Connector is-a p1 p2 SubObjectPropertyOf(P1,P2) subproperty is-a p1 type SubDataPropertyOf(P1,D2) p2 p1 equivalent EquivalentObjectProperties(P1…Pn) properties ↔ ↔ p2 EquivalentDataProperties(D1...Dn) p3 p1 disjoint DisjointObjectProperties(P1…Pn) properties ∅ ∅ p2 DisjointDataProperties(D1...Dn) p3 p1 inverse p2 inverseOf InverseObjectProperties(P1,P2) properties p1 p2 These axioms are all relate two (or more) Properties to each other. They are applicable only on a Property view. 80
  • 81.
    Property axioms RBox property 'characteristics' (unary) Property Decoration Examples OWL 2 Functional-Style Syntax Characteristic f f FunctionalObjectProperty(P) functional f p1 p1 FunctionalDataProperty(P) f f inverse functional f p1 p1 InverseFunctionalObjectProperty(P) symmetric p1 p1 SymmetricObjectProperty(P) asymmetric p1 p1 AsymmetricObjectProperty(P) transitive p1 p1 TransitiveObjectProperty(P) reflexive p1 p1 ReflexiveObjectProperty(P) irreflexive p1 p1 IrreflexiveObjectProperty(P) These axioms define characteristics of properties. They are all unary 'operators'. They are realized as decorations on a Property construct, on a Property view, or optionally as decorators on a binary relation on a Class view.. 81
  • 82.
    Datatype definition axioms Property OWL 2 Functional-Style Decoration Examples Characteristic Syntax my:smallnum my:smallnum my:smallnum my:smallnum ↔ base = xsd:int base = xsd:int datatype definition ↔ DatatypeDefinition(DN D) maxInclusive=20 maxInclusive=20 xsd:int xsd:int maxInclusive=20 maxInclusive=20 There is only 1 axiom related to datatypes. This axiom can be used to define a new named datatype in terms of an existing datatype with additional facet restrictions. This must be on a type-level diagram – either a Class diagram or a Datatype diagram. 82
  • 83.
    Assertion axioms ABox (axioms about instances) Assertion Decoration Examples OWL 2 Functional-Style Syntax a a class (type) a1 c1 ClassAssertion(C a) pname ObjectPropertyAssertion((PN a1 a2) property assertion pname a1 a2 DataPropertyAssertion(R a v) negative pname pname NegativeObjectPropertyAssertion((PN a1 a2) NegativeObjectPropertyAssertion((PN a1 a2) property assertion a1 a2 NegativeDataPropertyAssertion(R a v) NegativeDataPropertyAssertion(R a v) a1 Individual equality = = SameIndividual(a1...an) a2 a1 Individual inequality ≠ ≠ DifferentIndividuals(a1...an) a2 These axioms are all related to instances. The class (type) and property assertions are the common RDF-style axioms. These all must be on either a Class view or an Instance view. 83
  • 84.
  • 85.
  • 86.
    Key takeaways ● Visualization is critical to – Collaborative ontology development – Communication & understanding – The widespread adoption of OWL ● The community needs to get behind – A formal graphical notation 86
  • 87.
    References Select visualization papers ● Wang, Xiaoshu and Almeida, Jonas S.; Techniques for Ontology Visualization; Chapter 9 in Semantic Web: Revolutionizing Knowledge Discovery in the Life Sciences; 2007. ● Krivov, Serguei, et al; On Visualization of OWL Ontologies; Chapter 10 in Semantic Web: Revolutionizing Knowledge Discovery in the Life Sciences; 2007. ● Katifori, Akrivi, et al; Ontology Visualization Methods – A Survey; ACM Computing Surveys; 2007. ● Gaines, Brian R.; An Interactive Visual Language for Term Subsumption Languages; IJCAI 1991. ● Bergeron, D.; Visualization Reference Models; 1993. 87
  • 88.
    References UML-related papers ● Brockmans, S., et al; Visual Modeling of OWL DL Ontologies Using UML; ISWC, 2004. ● Kiko, K. and Atkinson, C.; A Detailed Comparison of UML and OWL; 2008. ● Xu, Wei, et al; Modelling emergency response processes: Comparative study on OWL and UML; 2008. ● Harel, D. and Rumpe, B.; Meaningful Modeling: What's the Semantics of “Semantics”?; 2004. 88
  • 89.
    Thank you foryour time and attention! 89
  • 90.
    Semantic Modeling Notation Bob Scanlon [ svp development, rscanlon @ revelytix.com ] Jim Irwin [ svp development, jirwin @ revelytix.com ] SemTech, 25 June 2010 90