Downloaded 931 times
























































The document discusses various aspects of cross-compilers and the LLVM (Low-Level Virtual Machine) framework, emphasizing its ability to function as a static compiler without requiring garbage collection or runtime code generation. It highlights the importance of LLVM in modern programming, its components, and the benefits of using a virtualized compiler architecture. Furthermore, it touches on the evolution of programming languages and their relationship with the LLVM infrastructure.
Overview of the presentation by Jim Huang discussing compilers, cross compilers, and code examples in C language.
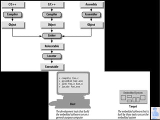
Description of the compilation process including AST (Abstract Syntax Tree) generation and linking.
Introduction to LLVM (Low Level Virtual Machine), its architecture, and applications in modern compilers.
Discussion on key features of LLVM, including its advantages and various components like front-end and back-end.
Detailed look at optimizations provided by LLVM, performance metrics, and its impact on different applications.
Explanation of Just-In-Time (JIT) compilation using LLVM, highlighting shader and graphics applications.
Utilization of LLVM for languages like Java, .Net, and others, along with their workflow and execution.
Potential developments in compiler technology and LLVM's role in evolving programming languages.