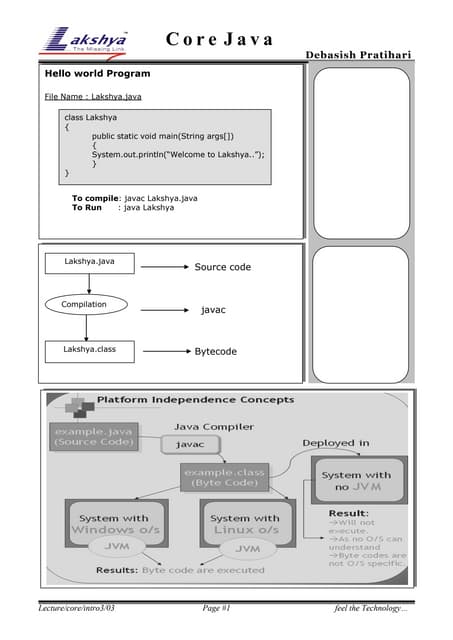
KEMBAR78
Dynamic Proxy by Java | PDF
Dynamic Proxy by Java
2012/10/5 John
Agenda
● Motivation
● Run-Time Type Information
● Reflection
● ClassLoader
● Proxy Pattern
● Dynamic Proxy
● Example
● Summary
Motivation
Since we want to integral all of player in our
'AVMMediaPlayer' framework, then need to specified
framework API according by customer's requirement but
don't want much maintain cost...
Interface 1
ImpIementation
Interface 2 Interface 3 Interface 4
API 1 API 1API 2
Motivation
Problem:
1. Implementation's type is same to API.
2. Implementation is not implement interface directly.
3. That is strange of architecture.
Interface 1
ImpIementation
Interface 2 Interface 3 Interface 4
API 1 API 2
Run-Time Type Information
This mechanism can exposes information about an object's
data type at run-time. The C++ run-time type information
permits performing safe typecasts and manipulate type
information at run time.
Parent
Derived
Parent *p = new Derived;
Derived *d = dynamic_cast<Derived*>(p);
Ref: Wikipedia - http://en.wikipedia.org/wiki/Run-time_type_information
Reflection
Reflection is the ability of a computer program to examine
and modify the structure and behavior (specifically the
values, meta-data, properties and functions) of an object at
run-time.
Ref: Wikipedia - http://en.wikipedia.org/wiki/Reflection_(computer_programming)
Object Data or Method
Reflection (cont.)
A language supporting reflection provides a number of features
available at run-time that would otherwise be very obscure to
accomplish in a lower-level language. Some of these features are
the abilities to:
● Discover and modify source code constructions (such as code
blocks, classes, methods, protocols, etc.) as a first-class object
at run-time.
● Convert a string matching the symbolic name of a class or
function into a reference to or invocation of that class or
function.
● Evaluate a string as if it were a source code statement at run-
time.
● Create a new interpreter for the language's byte-code to give a
new meaning or purpose for a programming construct.
Ref: Wikipedia - http://en.wikipedia.org/wiki/Reflection_(computer_programming)
Reflection (cont.)
For example:
// Without reflection
new Foo().hello();
// With reflection
Class<?> clazz = Class.forName("Foo");
clazz.getMethod("hello").invoke(clazz.newInstance());
Ref: Wikipedia - http://en.wikipedia.org/wiki/Reflection_(computer_programming)
ObjectData or
Method
ClassLoader
The Java Classloader is a part of the Java Runtime Environment
that dynamically loads Java classes into the Java Virtual Machine.
Usually classes are only loaded on demand. The Java run time
system does not need to know about files and file systems because
of class loaders.
When the JVM is started, three class loaders are used:
● Bootstrap class loader (loads the core Java libraries located in the
<JAVA_HOME>/lib directory)
● Extensions class loader (loads the code in the extensions directories,
<JAVA_HOME>/lib/ext, or any other directory specified by the java.ext.dirs system
property)
● System class loader (loads code found on java.class.path, which maps to the
system CLASSPATH variable.)
Ref: Wikipedia - http://en.wikipedia.org/wiki/Java_Classloader
ClassLoader (cont.)
Briefly speaking the class loader is:
Class byte code => 'Class' object (class's reference)
Class A bytecode bytecode
Java
Compiler
Java
Classloader
Proxy Pattern
A proxy, in its most general form, is a class functioning as an interface to
something else. The proxy could interface to anything: a network connection, a
large object in memory, a file, or some other resource that is expensive or
impossible to duplicate.
Ref: Wikipedia - http://en.wikipedia.org/wiki/Proxy_pattern
Dynamic Proxy
Proxy is not Interface's instance, is reflecting to concrete interface's
implementation dynamically.
<<interface>>
Subject
RealSubject
Client
Dynamic Proxy
delegate
class
loader
class
Example
Independent with API and Implementation.
Interface 1
ImpIementation
Interface 2 Interface 3 Interface 4
API 1 API 2
Dynamic Proxy
Summary
● RTTI is saving type information at run time.
● Reflction mechanism can let we know a Object at run
time.
● In order to use a Object at run time need class loader.
● Achieve dynamic proxy.

Dynamic Proxy by Java

  • 1.
    Dynamic Proxy byJava 2012/10/5 John
  • 2.
    Agenda ● Motivation ● Run-TimeType Information ● Reflection ● ClassLoader ● Proxy Pattern ● Dynamic Proxy ● Example ● Summary
  • 3.
    Motivation Since we wantto integral all of player in our 'AVMMediaPlayer' framework, then need to specified framework API according by customer's requirement but don't want much maintain cost... Interface 1 ImpIementation Interface 2 Interface 3 Interface 4 API 1 API 1API 2
  • 4.
    Motivation Problem: 1. Implementation's typeis same to API. 2. Implementation is not implement interface directly. 3. That is strange of architecture. Interface 1 ImpIementation Interface 2 Interface 3 Interface 4 API 1 API 2
  • 5.
    Run-Time Type Information Thismechanism can exposes information about an object's data type at run-time. The C++ run-time type information permits performing safe typecasts and manipulate type information at run time. Parent Derived Parent *p = new Derived; Derived *d = dynamic_cast<Derived*>(p); Ref: Wikipedia - http://en.wikipedia.org/wiki/Run-time_type_information
  • 6.
    Reflection Reflection is theability of a computer program to examine and modify the structure and behavior (specifically the values, meta-data, properties and functions) of an object at run-time. Ref: Wikipedia - http://en.wikipedia.org/wiki/Reflection_(computer_programming) Object Data or Method
  • 7.
    Reflection (cont.) A languagesupporting reflection provides a number of features available at run-time that would otherwise be very obscure to accomplish in a lower-level language. Some of these features are the abilities to: ● Discover and modify source code constructions (such as code blocks, classes, methods, protocols, etc.) as a first-class object at run-time. ● Convert a string matching the symbolic name of a class or function into a reference to or invocation of that class or function. ● Evaluate a string as if it were a source code statement at run- time. ● Create a new interpreter for the language's byte-code to give a new meaning or purpose for a programming construct. Ref: Wikipedia - http://en.wikipedia.org/wiki/Reflection_(computer_programming)
  • 8.
    Reflection (cont.) For example: //Without reflection new Foo().hello(); // With reflection Class<?> clazz = Class.forName("Foo"); clazz.getMethod("hello").invoke(clazz.newInstance()); Ref: Wikipedia - http://en.wikipedia.org/wiki/Reflection_(computer_programming) ObjectData or Method
  • 9.
    ClassLoader The Java Classloaderis a part of the Java Runtime Environment that dynamically loads Java classes into the Java Virtual Machine. Usually classes are only loaded on demand. The Java run time system does not need to know about files and file systems because of class loaders. When the JVM is started, three class loaders are used: ● Bootstrap class loader (loads the core Java libraries located in the <JAVA_HOME>/lib directory) ● Extensions class loader (loads the code in the extensions directories, <JAVA_HOME>/lib/ext, or any other directory specified by the java.ext.dirs system property) ● System class loader (loads code found on java.class.path, which maps to the system CLASSPATH variable.) Ref: Wikipedia - http://en.wikipedia.org/wiki/Java_Classloader
  • 10.
    ClassLoader (cont.) Briefly speakingthe class loader is: Class byte code => 'Class' object (class's reference) Class A bytecode bytecode Java Compiler Java Classloader
  • 11.
    Proxy Pattern A proxy,in its most general form, is a class functioning as an interface to something else. The proxy could interface to anything: a network connection, a large object in memory, a file, or some other resource that is expensive or impossible to duplicate. Ref: Wikipedia - http://en.wikipedia.org/wiki/Proxy_pattern
  • 12.
    Dynamic Proxy Proxy isnot Interface's instance, is reflecting to concrete interface's implementation dynamically. <<interface>> Subject RealSubject Client Dynamic Proxy delegate class loader class
  • 13.
    Example Independent with APIand Implementation. Interface 1 ImpIementation Interface 2 Interface 3 Interface 4 API 1 API 2 Dynamic Proxy
  • 14.
    Summary ● RTTI issaving type information at run time. ● Reflction mechanism can let we know a Object at run time. ● In order to use a Object at run time need class loader. ● Achieve dynamic proxy.