KEMBAR78
Programming with JavaFX | PDF
Programming with JavaFX
Tecniche di Programmazione – A.A. 2013/2014
Summary
1.

2.
3.
4.

5.
6.
7.
8.
9.

2

About and History
Basic concepts
Minimal JavaFX Application
Application structure
The Scene Graph
Events
Model-View-Controller
The Controller in FXML
Resources

Tecniche di programmazione

A.A. 2013/2014
About and History
Introduction to JavaFX
GUI in Java
Graphic framework available in Java








Swing
Extremely powerful, many extensions available
Complex to master, requires low-level handling
Hard to create visually pleasing applications

Alternatives available






Most notable: SWT (Eclipse)
Still cumbersome to master

On a different Universe, web-based user interfaces
became nicer and faster to create



4

Tecniche di programmazione

A.A. 2013/2014
JavaFX 1.0 – forget it
JavaFX 1 and JavaFX 2 are completely different
Version 1 relied on a “scripting language” to describe
scenes, with ‘hooks’ to activate Java code
JavaFX 1.x is now deprecated






5

Tecniche di programmazione

A.A. 2013/2014
JavaFX 2.x
Redesigned from scratch
The JavaFX 2.x framework is entirely written in Java
For visual layout, an XML file may also be used (called
FXML)
Graphic appearance borrows from web-standard CSS
style sheets
UI programming is based on easy to handle events and
bindings









Oracle plans to deprecate Swing in favor of JavaFX 2



6

Tecniche di programmazione

A.A. 2013/2014
Getting and running JavaFX
JavaFX is already included in Oracle JDK 7






Not in JDK 6.x
Not in OpenJDK (beware, Linux users!)

The new JDK 8 will include significant JavaFX
improvements. Not used in this course (not yet
published)
Recommended:








JavaFX Scene Builder
Eclipse: e(fx)clipse plugin, available in the Eclipse Marketplace

Download links are in the course webpage


7

Tecniche di programmazione

A.A. 2013/2014
Basic concepts
Introduction to JavaFX
Key concepts in JavaFX
Stage: where the application will be displayed (e.g., a
Windows’ window)
Scene: one container of Nodes that compose one “page”
of your application
Node: an element in the Scene, with a visual appearance
and an interactive behavior. Nodes may be hierarchically
nested





My best friend is the JavaFX JavaDoc API
http://docs.oracle.com/javafx/2/api/index.html
9

Tecniche di programmazione

A.A. 2013/2014
Some ‘Leaf’ Nodes (Controls)

10

Tecniche di programmazione

A.A. 2013/2014
Some ‘Parent’ Nodes (Container ‘Panes’)










BorderPane (5-areas)
Hbox,Vbox (linear sequence)
StackPane (overlay all children)
GridPane (row x columns)
FlowPane (flowing boxes, wrap around)
TilePane (flowpane with equally sized boxes)
AnchorPane (magnetically attach nodes at corners or
sides)

11

Tecniche di programmazione

A.A. 2013/2014
Some Nodes (Charts)

12

Tecniche di programmazione

A.A. 2013/2014
ChoiceBox
ColorPicker
ComboBoxBase

Nodes family

Button

ComboBox
CheckBox
ButtonBase
MenuButton
Cell
Labeled

ToggleButton
Label

ListView
TitledPane

Control

MenuBar

Group

Separator
Slider
TabPane
TextArea
TextInputControl

Parent

TextField
ToolBar
AnchorPane
TreeView
BorderPane
Axis
FlowPane
Region

Chart

WebView

Pane

GridPane
HBox

javafx.scene.Node

Focus on
Panes
and
Controls

Arc
StackPane
Circle

TilePane
Line
VBox
Shape

Polygon

Canvas

Polyline

Imageview

Rectangle

Text

13

Tecniche di programmazione

A.A. 2013/2014
And more coming…

14

Tecniche di programmazione

A.A. 2013/2014
Empty JavaFX window
public class Main extends Application {
@Override
public void start(Stage stage) {
Group root = new Group(); // the root is Group or Pane
Scene scene = new Scene(root, 500, 500, Color.BLACK);
stage.setTitle("JavaFX Demo");
stage.setScene(scene);
stage.show();
}
public static void main(String[] args) {
launch(args);
}
}

15

Tecniche di programmazione

A.A. 2013/2014
Adding some shape
public class Main extends Application {
@Override
public void start(Stage stage) {
Group root = new Group();
Scene scene = new Scene(root, 500, 500, Color.BLACK);
stage.setTitle("JavaFX Demo");
Rectangle r = new Rectangle(25,25,250,250);
r.setFill(Color.BLUE);
root.getChildren().add(r);
stage.setScene(scene);
stage.show();
}
}
16

Tecniche di programmazione

A.A. 2013/2014
How to add scene content


In Java code


By creating and adding new Node subclasses




By using node Builder classes




Standard way, in Java (boring and error-prone)
Programming pattern, later on…

In FXML




17

By writing XML directly
By using the Scene Editor
And loading the FXML into the application

Tecniche di programmazione

A.A. 2013/2014
JavaFX Scene Builder

18

Tecniche di programmazione

A.A. 2013/2014
FXML fragment
. . .
<HBox id="HBox" alignment="CENTER" spacing="15.0"
AnchorPane.rightAnchor="23.0" AnchorPane.topAnchor="22.0">
<children>
<Button id="button1" fx:id="newIssue" onAction="#newIssueFired"
text="New" />
<Button id="button2" fx:id="saveIssue" onAction="#saveIssueFired"
text="Save" />
<Button id="button3" fx:id="deleteIssue" onAction="#deleteIssueFired"
text="Delete" />
</children>
</HBox>
<ImageView id="IssueTrackingLite" layoutX="14.0" layoutY="20.0">
<image>
<Image url="@IssueTrackingLite.png" preserveRatio="true" smooth="true" />
</image>
</ImageView>
. . .
19

Tecniche di programmazione

A.A. 2013/2014
Building a scene from FXML
public void start(Stage stage) throws Exception {
Parent root = FXMLLoader.load(
getClass().getResource("circle.fxml"));
stage.setTitle("Circle Demo");
stage.setScene(new Scene(root, 500, 150));
stage.show();
}

20

Tecniche di programmazione

A.A. 2013/2014
Application structure
Introduction to JavaFX
Separation of concerns

22

Tecniche di programmazione

A.A. 2012/2013
Typical Class Diagram

24

Tecniche di programmazione

A.A. 2013/2014
General rules




A JavaFX application extends
javafx.application.Application
The main() method should call Application.launch()
The start() method is the main entry point for all JavaFX
applications




Called with a Stage connected to the Operating System’s
window

The content of the scene is represented as a hierarchical
scene graph of nodes



25

Stage is the top-level JavaFX container
Scene is the container for all content
Tecniche di programmazione

A.A. 2012/2013
Minimal example
public class HelloWorld extends Application {
public static void main(String[] args) {
launch(args);
}
@Override
public void start(Stage primaryStage) {
primaryStage.setTitle("Hello World!");

StackPane root = new StackPane();
Button btn = new Button();
btn.setText("Say 'Hello World'");
root.getChildren().add(btn);
primaryStage.setScene(new Scene(root, 300, 250));
primaryStage.show();
}
}
26

Tecniche di programmazione

A.A. 2012/2013
Stage vs. Scene
javafx.stage.Stage






javafx.scene.Scene

The JavaFX Stage class is the
top level JavaFX container.
The primary Stage is
constructed by the platform.
Additional Stage objects may
be constructed by the
application.
A stage can optionally have
an owner Window.
27







The container for all content
in a scene graph
The application must specify
the root Node for the scene
graph
Root may be Group (clips),
Region, Control (resizes)
If no initial size is specified, it
will automatically compute it

Tecniche di programmazione

A.A. 2012/2013
Nodes


The Scene is populated with a tree of Nodes







Nodes have Properties







Visual (size, position, z-order, color, ...)
Contents (text, value, data sets, ...)
Programming (event handlers, controller)

Nodes generate Events




Layout components
UI Controls
Charts
Shapes

UI events

Nodes can be styled with CSS
28

Tecniche di programmazione

A.A. 2012/2013
Events


FX Event (javafx.event.Event):









Event Source => a Node
Event Target
Event Type

Usually generated after some user action
ActionEvent, TreeModificationEvent, InputEvent, ListView.E
ditEvent, MediaErrorEvent, TableColumn.CellEditEvent,Tre
eItem.TreeModificationEvent, TreeView.EditEvent, WebEve
nt, WindowEvent, WorkerStateEvent
You can define event handlers in your application

29

Tecniche di programmazione

A.A. 2012/2013
Properties


Extension of the Java Beans convention




Encapsulate properties of an object








May be used also outside JavaFX
Different types (string, number, object, collection, ...)
Set/Get
Observe changes
Supports lazy evaluation

Each Node has a
large set of Properties

30

Tecniche di programmazione

A.A. 2012/2013
Bindings


Automatically connect («bind») one Property to another
Property








Whenever the source property changes, the bound one is
automatically updated
Multiple bindings are supported
Lazy evaluation is supported
Bindings may also involve computations (arithmetic operators,
if-then-else, string concatenation, ...) that are automatically
evaluated

May be used to automate UI
May be used to connect the Model with the View
31

Tecniche di programmazione

A.A. 2012/2013
The Scene graph
Introduction to JavaFX
Nodes




Root node: top level container
Intermediate nodes:







Leaf (terminal) nodes:






Containers
Layout managers
UI Composite controls
Shapes
UI Controls

Organized as a Hierarchical tree

33

Tecniche di programmazione

A.A. 2012/2013
ChoiceBox
ColorPicker
ComboBoxBase

Button
ComboBox

Nodes family

CheckBox
ButtonBase
MenuButton
Cell
Labeled

ToggleButton
Label

ListView
Control

TitledPane

Focus on
Panes
and
Controls

MenuBar
Group
Slider

TabPane
TextArea
TextInputControl
TextField

Parent

ToolBar
AnchorPane
TreeView
BorderPane
Axis
FlowPane
Region

Chart

WebView

Pane

GridPane

JavaDoc
is your
friend

HBox

javafx.scene.Node
Arc

StackPane
Circle
TilePane
Line
Shape

VBox
Polygon

Canvas

Rectangle

34

Imageview
Text

Tecniche di programmazione

A.A. 2012/2013
Exploring Controls and Examples





JavaFX Ensemble demo
application
Download from Oracle
site: JavaFX Demos and
Samples Downloads
Run Ensemble.jnlp

35

Tecniche di programmazione

A.A. 2012/2013
UI Form Controls




Controls may be
combined to construct
«Forms»
Control Nodes have a
value property




May be linked to application
code

Control Nodes generate
UI Events



36

Button: ActionEvent
Text: ActionEvent,
KeyTyped, KeyPressed,
MouseClicked, ...
Tecniche di programmazione

A.A. 2012/2013
37

Tecniche di programmazione

A.A. 2012/2013
Layout Class Hierarchy


Group:







Region:






Doesn’t perform any positioning of children.
To statically assemble a collection of nodes in fixed positions
To apply an effect or transform to that collection.
base class for all general purpose layout panes
resizable and stylable via CSS
Supports dynamic layout by sizing and positioning children

Control:





the base class for all skinnable controls
resizable and subclasses are all stylable via CSS
Controls delegate layout to their skins (which are Regions)
Each layout Control subclass provides API for adding content in the
appropriate place within its skin


38

you do not add children to a control directly.
Tecniche di programmazione

A.A. 2012/2013
39

Tecniche di programmazione

A.A. 2012/2013
40

Tecniche di programmazione

A.A. 2012/2013
41

Tecniche di programmazione

A.A. 2012/2013
42

Tecniche di programmazione

A.A. 2012/2013
43

Tecniche di programmazione

A.A. 2012/2013
44

Tecniche di programmazione

A.A. 2012/2013
45

Tecniche di programmazione

A.A. 2012/2013
46

Tecniche di programmazione

A.A. 2012/2013
Creating the Scene Graph


The Java way







Create Control Nodes
Set properties to new nodes
Add new nodes to parent node
With Constructors and/or with Builders

The FXML way





47

Create a FXML file
Define Nodes and Properties in FXML
Load the FXML
(Optionally, add new nodes/properties the Java way)

Tecniche di programmazione

A.A. 2012/2013
Example: one text input field
Constructors

TextField text = new TextField("Text");
text.setMaxSize(140, 20);
root.getChildren().add(text);

TextField text = TextFieldBuilder().create()
.maxHeight(20).maxWidth(140)
.text("Text")
.build() ;
Builders

root.getChildren().add(text);
48

Tecniche di programmazione

A.A. 2012/2013
public class HelloDevoxx extends Application {
public static void main(String[] args)
{
launch(args);
}
@Override
public void start(Stage primaryStage)
{
primaryStage.setTitle("Hello Devoxx");
Group root = new Group();
Scene scene = new Scene(root, 400, 250,
Color.ALICEBLUE);
Text text = new Text();
text.setX(105);
text.setY(120);
text.setFont(new Font(30));
text.setText("Hello Devoxx");
root.getChildren().add(text);
primaryStage.setScene(scene);
primaryStage.show();
}
}

49

Tecniche di programmazione

A.A. 2012/2013
public void start(Stage primaryStage)
{
primaryStage.setTitle("Hello Devoxx");
primaryStage.setScene(SceneBuilder.create()
.width(400).height(250).fill(Color.ALICEBLUE)
.root(GroupBuilder.create().children(
TextBuilder.create()
.x(105).y(120)
.text("Hello Devoxx")
.font(new Font(30)).build()
).build()
).build());
primaryStage.show();
}

50

Tecniche di programmazione

A.A. 2012/2013
The FXML way...





XML-based format
Nested tree of XML Elements, corresponding to Nodes
XML Attributes corresponding to (initial) properties of
nodes



JavaFX Scene Builder is a GUI for creating FXML files



The FXMLLoader class reads a FXML file and creates all
the Nodes

51

Tecniche di programmazione

A.A. 2012/2013
Example

52

Tecniche di programmazione

A.A. 2012/2013
JavaFX Scene Builder

53

Tecniche di programmazione

A.A. 2012/2013
FXMLLoader
@Override
public void start(Stage stage) throws Exception {
Parent root = FXMLLoader.load(
getClass().getResource("fxml_example.fxml"));
stage.setTitle("FXML Welcome");
stage.setScene(new Scene(root, 300, 275));
stage.show();
}

54

Tecniche di programmazione

A.A. 2012/2013
Linking FXML and Java




FXML element may have an associated attribute fx:id
Nodes may be later retrieved by





public Node lookup(java.lang.String selector)
Finds a node with a specified ID in the current sub-tree
Example:




scene.lookup("#myId");

Node references can also be «injected» using the
@FXML annotation (see later)

55

Tecniche di programmazione

A.A. 2012/2013
Events
Introduction to JavaFX
Interacting with Nodes


In JavaFX applications, events are notifications that
something has happened.





An event represents an occurrence of something of interest to
the application
As a user clicks a button, presses a key, moves a mouse, or
performs other actions, events are dispatched.

Registered event filters and event handlers within the
application



57

receive the event and
provide a response.

Tecniche di programmazione

A.A. 2012/2013
What is an event?

58

Tecniche di programmazione

A.A. 2012/2013
Event propagation




Events are generated on the source node
Events propagated in the scene graph hierarchy («dispatch
chain»), in two phases


Dispatching: downwards, from root to source node




Bubbling: upwards, from source node to root






Processes Event Filters registered in the nodes
Processes Event Handlers registered in the nodes

If you want an application to be notified
when an event occurs, register a filter
or a handler for the event
Handlers may “consume” the event
59

Tecniche di programmazione

A.A. 2012/2013
Event Handlers








Implements the EventHandler interface
Executed during the event bubbling phase.
If does not consume the event, it is propagated to the
parent.
A node can register more than one handler.
Handlers for a specific event type are executed before
handlers for generic event types.




For example, a handler for the KeyEvent.KEY_TYPED event is
called before the handler for the InputEvent.ANY event.

To consume an event, call the consume() method

60

Tecniche di programmazione

A.A. 2012/2013
Registering Event Handlers


setOnEvent-type(
EventHandler<? super event-class> value )


Event-Type




Event-class




The class that defines the event type (e.g., KeyEvent , MouseEvent, ...)

Value




61

The type of event that the handler processes (e.g. setOnKeyTyped,
setOnMouseClicked, ...)

The event handler for event-class (or for one of its super classes)
Must implement: public void handle(ActionEvent event)
May be a regular class or an anonymous inline class

Tecniche di programmazione

A.A. 2012/2013
Example
class ButtonActionHandler implements
javafx.event.EventHandler<ActionEvent> {

Event Handler

public ButtonActionHandler (/*params*/) {
// constructor - if needed
}
@Override
public void handle(ActionEvent event) {
Button b = (Button)event.getSource() ;
//...do something
String buttonText = b.getText() ;
// ...
}

}

Registration

Button btn = new Button() ;
btn.setOnAction(new ButtonActionHandler()) ;
62

Tecniche di programmazione

A.A. 2012/2013
Example (inline definition)
Registration &
Anonymous event handler
btn.setOnAction(new EventHandler<ActionEvent>() {
public void handle(ActionEvent event) {
System.out.println("Hello World");
}
});

63

Tecniche di programmazione

A.A. 2012/2013
Model-View-Controller
JavaFX programming
Application complexity and MVC










Interactive, graphical applications exhibit complex
interaction patterns
Flow of control is in the hand of the user
Actions are mainly asynchronous
How to organize the program?
Where to store data?
How to decouple application logic from interface details?
How to keep in sync the inner data with the visibile
interface?
65

Tecniche di programmazione

A.A. 2012/2013
Media Player example

66

Tecniche di programmazione

A.A. 2012/2013
MVC pattern defined

67

Tecniche di programmazione

A.A. 2012/2013
Normal life-cycle of interaction

68

Tecniche di programmazione

A.A. 2012/2013
Mapping concepts to JavaFX


View: presenting the UI





Controller: reacting to user actions




FXML
The Nodes in the Scene Graph
Set of event handlers

Model: handling the data




69

Class(es) including data
Persistent data in Data Bases

Tecniche di programmazione

A.A. 2012/2013
Design Exercise








Imagine an application managing a list of items (e.g.,
names)
Different items in the user interface should manage the
same set of data, with different criteria and actions
Where do you declare the data class?
Which class should have access to which?
Who creates what objects?

70

Tecniche di programmazione

A.A. 2012/2013
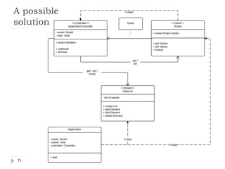
A possible
solution

71

Tecniche di programmazione

A.A. 2012/2013
The Controller in FXML
JavaFX programming
The Controller in FXML


Several attributes in FXML help in the definition of the
Controller behavior associated to a scene






Identification of the Controller class
Injection of Node identifiers (references)
Registration of event handlers

Additionally, the JavaFX Scene Builder may generate a
«controller skeleton» for inclusion in the project

73

Tecniche di programmazione

A.A. 2012/2013
Defining the Controller class


The Root element of the scene
graph may specify a fx:
controller attribute


74

<BorderPane
id="BorderPane"
xmlns:fx="http://javafx.com
/fxml"
fx:controller="it.polito.te
cnprogr.RuzzleController">

Tecniche di programmazione

A.A. 2012/2013
fx:controller attribute


Associate a "controller" class with an FXML document





Automatically create the instance when FXML is loaded

Should include event handler methods
May include an initialize() method




75

public void initialize();
called once when the contents of its associated document have
been completely loaded
any necessary post-processing on the content

Tecniche di programmazione

A.A. 2012/2013
Accessing the controller instance


The Application often needs to communicate with the
controller object




E.g., to call setModel()

FXMLLoader provides this information
URL location = getClass().getResource("example.fxml");
FXMLLoader fxmlLoader = new FXMLLoader(location);
Pane root = (Pane)fxmlLoader.load();
MyController controller =
(MyController)fxmlLoader.getController();

76

Tecniche di programmazione

A.A. 2012/2013
Injection of Node references



The controller code may directly access various Nodes in
the associated scene graph
The attribute @FXML associates a Node variable with
the corresponding node, with the same fx:id value as the
variable name





No more error-prone «lookup» calls...
Local variables in the controller instance

Try:View | Show Sample Controller Skeleton on the
Scene Builder!
@FXML // fx:id="theTitle"
private Label theTitle;
77

Tecniche di programmazione

A.A. 2012/2013
Registration of Event Handlers


In FXML, you may set a event handler
through attributes




onAction, onKeyTyped, onMouseClicked,
... hundreds more ...

The value should be the #name of a
method in the controller class


With the right signature for the event
type

<Button fx:id="cercaBtn"
onAction="#doCercaParola"
text="Cerca" />
78

@FXML
void doCercaParola (
ActionEvent event ) {

Tecniche di programmazione

A.A. 2012/2013
Resources
Introduction to JavaFX
Resources


Official





Documents





http://www.oracle.com/us/technologies/java/fx/overview/index.
html
http://www.oracle.com/technetwork/java/javafx/overview/index
.html
http://docs.oracle.com/javafx/
http://docs.oracle.com/javafx/2/api/index.html

Blogs




80

http://fxexperience.com/
http://www.learnjavafx.typepad.com/weblog/
http://community.java.net/community/javafx
Tecniche di programmazione

A.A. 2013/2014
Resources


API




Slides/Tips





http://www.slideshare.net/steveonjava/java-fx-20-a-developers-guide
http://refcardz.dzone.com/refcardz/getting-started-javafx

Tutorials/Articles





http://docs.oracle.com/javafx/2/api/index.html

http://docs.oracle.com/javafx/2/events/jfxpub-events.htm
http://amyfowlersblog.wordpress.com/2011/06/02/javafx2-0-layout-aclass-tour/

Examples (Downloads)


81

JavaFX Demos and Samples, at
http://www.oracle.com/technetwork/java/javase/downloads/jdk7downloads-1880260.html
Tecniche di programmazione

A.A. 2012/2013
Resources


FXML Controller




Charts




http://docs.oracle.com/javafx/2/api/javafx/fxml/docfiles/introduction_to_fxml.html#controllers
Using JavaFX Charts tutorial:
http://docs.oracle.com/javafx/2/charts/jfxpub-charts.htm

Books


82

Head First Design Patterns, chapter 12

Tecniche di programmazione

A.A. 2012/2013
Resources


Properties and Bindings



83

http://docs.oracle.com/javafx/2/binding/jfxpub-binding.htm
http://thierrywasyl.wordpress.com/2012/07/29/properties-andbindings-in-javafx/

Tecniche di programmazione

A.A. 2012/2013
Licenza d’uso




Queste diapositive sono distribuite con licenza Creative Commons
“Attribuzione - Non commerciale - Condividi allo stesso modo (CC
BY-NC-SA)”
Sei libero:





Alle seguenti condizioni:







di riprodurre, distribuire, comunicare al pubblico, esporre in pubblico,
rappresentare, eseguire e recitare quest'opera
di modificare quest'opera
Attribuzione — Devi attribuire la paternità dell'opera agli autori
originali e in modo tale da non suggerire che essi avallino te o il modo in
cui tu usi l'opera.
Non commerciale — Non puoi usare quest'opera per fini
commerciali.
Condividi allo stesso modo — Se alteri o trasformi quest'opera, o se
la usi per crearne un'altra, puoi distribuire l'opera risultante solo con una
licenza identica o equivalente a questa.

http://creativecommons.org/licenses/by-nc-sa/3.0/
84

Tecniche di programmazione

A.A. 2013/2014

Programming with JavaFX

  • 1.
    Programming with JavaFX Tecnichedi Programmazione – A.A. 2013/2014
  • 2.
    Summary 1. 2. 3. 4. 5. 6. 7. 8. 9. 2 About and History Basicconcepts Minimal JavaFX Application Application structure The Scene Graph Events Model-View-Controller The Controller in FXML Resources Tecniche di programmazione A.A. 2013/2014
  • 3.
  • 4.
    GUI in Java Graphicframework available in Java      Swing Extremely powerful, many extensions available Complex to master, requires low-level handling Hard to create visually pleasing applications Alternatives available    Most notable: SWT (Eclipse) Still cumbersome to master On a different Universe, web-based user interfaces became nicer and faster to create  4 Tecniche di programmazione A.A. 2013/2014
  • 5.
    JavaFX 1.0 –forget it JavaFX 1 and JavaFX 2 are completely different Version 1 relied on a “scripting language” to describe scenes, with ‘hooks’ to activate Java code JavaFX 1.x is now deprecated    5 Tecniche di programmazione A.A. 2013/2014
  • 6.
    JavaFX 2.x Redesigned fromscratch The JavaFX 2.x framework is entirely written in Java For visual layout, an XML file may also be used (called FXML) Graphic appearance borrows from web-standard CSS style sheets UI programming is based on easy to handle events and bindings      Oracle plans to deprecate Swing in favor of JavaFX 2  6 Tecniche di programmazione A.A. 2013/2014
  • 7.
    Getting and runningJavaFX JavaFX is already included in Oracle JDK 7    Not in JDK 6.x Not in OpenJDK (beware, Linux users!) The new JDK 8 will include significant JavaFX improvements. Not used in this course (not yet published) Recommended:     JavaFX Scene Builder Eclipse: e(fx)clipse plugin, available in the Eclipse Marketplace Download links are in the course webpage  7 Tecniche di programmazione A.A. 2013/2014
  • 8.
  • 9.
    Key concepts inJavaFX Stage: where the application will be displayed (e.g., a Windows’ window) Scene: one container of Nodes that compose one “page” of your application Node: an element in the Scene, with a visual appearance and an interactive behavior. Nodes may be hierarchically nested    My best friend is the JavaFX JavaDoc API http://docs.oracle.com/javafx/2/api/index.html 9 Tecniche di programmazione A.A. 2013/2014
  • 10.
    Some ‘Leaf’ Nodes(Controls) 10 Tecniche di programmazione A.A. 2013/2014
  • 11.
    Some ‘Parent’ Nodes(Container ‘Panes’)        BorderPane (5-areas) Hbox,Vbox (linear sequence) StackPane (overlay all children) GridPane (row x columns) FlowPane (flowing boxes, wrap around) TilePane (flowpane with equally sized boxes) AnchorPane (magnetically attach nodes at corners or sides) 11 Tecniche di programmazione A.A. 2013/2014
  • 12.
    Some Nodes (Charts) 12 Tecnichedi programmazione A.A. 2013/2014
  • 13.
  • 14.
    And more coming… 14 Tecnichedi programmazione A.A. 2013/2014
  • 15.
    Empty JavaFX window publicclass Main extends Application { @Override public void start(Stage stage) { Group root = new Group(); // the root is Group or Pane Scene scene = new Scene(root, 500, 500, Color.BLACK); stage.setTitle("JavaFX Demo"); stage.setScene(scene); stage.show(); } public static void main(String[] args) { launch(args); } } 15 Tecniche di programmazione A.A. 2013/2014
  • 16.
    Adding some shape publicclass Main extends Application { @Override public void start(Stage stage) { Group root = new Group(); Scene scene = new Scene(root, 500, 500, Color.BLACK); stage.setTitle("JavaFX Demo"); Rectangle r = new Rectangle(25,25,250,250); r.setFill(Color.BLUE); root.getChildren().add(r); stage.setScene(scene); stage.show(); } } 16 Tecniche di programmazione A.A. 2013/2014
  • 17.
    How to addscene content  In Java code  By creating and adding new Node subclasses   By using node Builder classes   Standard way, in Java (boring and error-prone) Programming pattern, later on… In FXML    17 By writing XML directly By using the Scene Editor And loading the FXML into the application Tecniche di programmazione A.A. 2013/2014
  • 18.
    JavaFX Scene Builder 18 Tecnichedi programmazione A.A. 2013/2014
  • 19.
    FXML fragment . .. <HBox id="HBox" alignment="CENTER" spacing="15.0" AnchorPane.rightAnchor="23.0" AnchorPane.topAnchor="22.0"> <children> <Button id="button1" fx:id="newIssue" onAction="#newIssueFired" text="New" /> <Button id="button2" fx:id="saveIssue" onAction="#saveIssueFired" text="Save" /> <Button id="button3" fx:id="deleteIssue" onAction="#deleteIssueFired" text="Delete" /> </children> </HBox> <ImageView id="IssueTrackingLite" layoutX="14.0" layoutY="20.0"> <image> <Image url="@IssueTrackingLite.png" preserveRatio="true" smooth="true" /> </image> </ImageView> . . . 19 Tecniche di programmazione A.A. 2013/2014
  • 20.
    Building a scenefrom FXML public void start(Stage stage) throws Exception { Parent root = FXMLLoader.load( getClass().getResource("circle.fxml")); stage.setTitle("Circle Demo"); stage.setScene(new Scene(root, 500, 150)); stage.show(); } 20 Tecniche di programmazione A.A. 2013/2014
  • 21.
  • 22.
    Separation of concerns 22 Tecnichedi programmazione A.A. 2012/2013
  • 23.
    Typical Class Diagram 24 Tecnichedi programmazione A.A. 2013/2014
  • 24.
    General rules    A JavaFXapplication extends javafx.application.Application The main() method should call Application.launch() The start() method is the main entry point for all JavaFX applications   Called with a Stage connected to the Operating System’s window The content of the scene is represented as a hierarchical scene graph of nodes   25 Stage is the top-level JavaFX container Scene is the container for all content Tecniche di programmazione A.A. 2012/2013
  • 25.
    Minimal example public classHelloWorld extends Application { public static void main(String[] args) { launch(args); } @Override public void start(Stage primaryStage) { primaryStage.setTitle("Hello World!"); StackPane root = new StackPane(); Button btn = new Button(); btn.setText("Say 'Hello World'"); root.getChildren().add(btn); primaryStage.setScene(new Scene(root, 300, 250)); primaryStage.show(); } } 26 Tecniche di programmazione A.A. 2012/2013
  • 26.
    Stage vs. Scene javafx.stage.Stage     javafx.scene.Scene TheJavaFX Stage class is the top level JavaFX container. The primary Stage is constructed by the platform. Additional Stage objects may be constructed by the application. A stage can optionally have an owner Window. 27     The container for all content in a scene graph The application must specify the root Node for the scene graph Root may be Group (clips), Region, Control (resizes) If no initial size is specified, it will automatically compute it Tecniche di programmazione A.A. 2012/2013
  • 27.
    Nodes  The Scene ispopulated with a tree of Nodes      Nodes have Properties     Visual (size, position, z-order, color, ...) Contents (text, value, data sets, ...) Programming (event handlers, controller) Nodes generate Events   Layout components UI Controls Charts Shapes UI events Nodes can be styled with CSS 28 Tecniche di programmazione A.A. 2012/2013
  • 28.
    Events  FX Event (javafx.event.Event):       EventSource => a Node Event Target Event Type Usually generated after some user action ActionEvent, TreeModificationEvent, InputEvent, ListView.E ditEvent, MediaErrorEvent, TableColumn.CellEditEvent,Tre eItem.TreeModificationEvent, TreeView.EditEvent, WebEve nt, WindowEvent, WorkerStateEvent You can define event handlers in your application 29 Tecniche di programmazione A.A. 2012/2013
  • 29.
    Properties  Extension of theJava Beans convention   Encapsulate properties of an object      May be used also outside JavaFX Different types (string, number, object, collection, ...) Set/Get Observe changes Supports lazy evaluation Each Node has a large set of Properties 30 Tecniche di programmazione A.A. 2012/2013
  • 30.
    Bindings  Automatically connect («bind»)one Property to another Property       Whenever the source property changes, the bound one is automatically updated Multiple bindings are supported Lazy evaluation is supported Bindings may also involve computations (arithmetic operators, if-then-else, string concatenation, ...) that are automatically evaluated May be used to automate UI May be used to connect the Model with the View 31 Tecniche di programmazione A.A. 2012/2013
  • 31.
  • 32.
    Nodes   Root node: toplevel container Intermediate nodes:     Leaf (terminal) nodes:    Containers Layout managers UI Composite controls Shapes UI Controls Organized as a Hierarchical tree 33 Tecniche di programmazione A.A. 2012/2013
  • 33.
  • 34.
    Exploring Controls andExamples    JavaFX Ensemble demo application Download from Oracle site: JavaFX Demos and Samples Downloads Run Ensemble.jnlp 35 Tecniche di programmazione A.A. 2012/2013
  • 35.
    UI Form Controls   Controlsmay be combined to construct «Forms» Control Nodes have a value property   May be linked to application code Control Nodes generate UI Events   36 Button: ActionEvent Text: ActionEvent, KeyTyped, KeyPressed, MouseClicked, ... Tecniche di programmazione A.A. 2012/2013
  • 36.
  • 37.
    Layout Class Hierarchy  Group:     Region:     Doesn’tperform any positioning of children. To statically assemble a collection of nodes in fixed positions To apply an effect or transform to that collection. base class for all general purpose layout panes resizable and stylable via CSS Supports dynamic layout by sizing and positioning children Control:     the base class for all skinnable controls resizable and subclasses are all stylable via CSS Controls delegate layout to their skins (which are Regions) Each layout Control subclass provides API for adding content in the appropriate place within its skin  38 you do not add children to a control directly. Tecniche di programmazione A.A. 2012/2013
  • 38.
  • 39.
  • 40.
  • 41.
  • 42.
  • 43.
  • 44.
  • 45.
  • 46.
    Creating the SceneGraph  The Java way      Create Control Nodes Set properties to new nodes Add new nodes to parent node With Constructors and/or with Builders The FXML way     47 Create a FXML file Define Nodes and Properties in FXML Load the FXML (Optionally, add new nodes/properties the Java way) Tecniche di programmazione A.A. 2012/2013
  • 47.
    Example: one textinput field Constructors TextField text = new TextField("Text"); text.setMaxSize(140, 20); root.getChildren().add(text); TextField text = TextFieldBuilder().create() .maxHeight(20).maxWidth(140) .text("Text") .build() ; Builders root.getChildren().add(text); 48 Tecniche di programmazione A.A. 2012/2013
  • 48.
    public class HelloDevoxxextends Application { public static void main(String[] args) { launch(args); } @Override public void start(Stage primaryStage) { primaryStage.setTitle("Hello Devoxx"); Group root = new Group(); Scene scene = new Scene(root, 400, 250, Color.ALICEBLUE); Text text = new Text(); text.setX(105); text.setY(120); text.setFont(new Font(30)); text.setText("Hello Devoxx"); root.getChildren().add(text); primaryStage.setScene(scene); primaryStage.show(); } } 49 Tecniche di programmazione A.A. 2012/2013
  • 49.
    public void start(StageprimaryStage) { primaryStage.setTitle("Hello Devoxx"); primaryStage.setScene(SceneBuilder.create() .width(400).height(250).fill(Color.ALICEBLUE) .root(GroupBuilder.create().children( TextBuilder.create() .x(105).y(120) .text("Hello Devoxx") .font(new Font(30)).build() ).build() ).build()); primaryStage.show(); } 50 Tecniche di programmazione A.A. 2012/2013
  • 50.
    The FXML way...    XML-basedformat Nested tree of XML Elements, corresponding to Nodes XML Attributes corresponding to (initial) properties of nodes  JavaFX Scene Builder is a GUI for creating FXML files  The FXMLLoader class reads a FXML file and creates all the Nodes 51 Tecniche di programmazione A.A. 2012/2013
  • 51.
  • 52.
    JavaFX Scene Builder 53 Tecnichedi programmazione A.A. 2012/2013
  • 53.
    FXMLLoader @Override public void start(Stagestage) throws Exception { Parent root = FXMLLoader.load( getClass().getResource("fxml_example.fxml")); stage.setTitle("FXML Welcome"); stage.setScene(new Scene(root, 300, 275)); stage.show(); } 54 Tecniche di programmazione A.A. 2012/2013
  • 54.
    Linking FXML andJava   FXML element may have an associated attribute fx:id Nodes may be later retrieved by    public Node lookup(java.lang.String selector) Finds a node with a specified ID in the current sub-tree Example:   scene.lookup("#myId"); Node references can also be «injected» using the @FXML annotation (see later) 55 Tecniche di programmazione A.A. 2012/2013
  • 55.
  • 56.
    Interacting with Nodes  InJavaFX applications, events are notifications that something has happened.    An event represents an occurrence of something of interest to the application As a user clicks a button, presses a key, moves a mouse, or performs other actions, events are dispatched. Registered event filters and event handlers within the application   57 receive the event and provide a response. Tecniche di programmazione A.A. 2012/2013
  • 57.
    What is anevent? 58 Tecniche di programmazione A.A. 2012/2013
  • 58.
    Event propagation   Events aregenerated on the source node Events propagated in the scene graph hierarchy («dispatch chain»), in two phases  Dispatching: downwards, from root to source node   Bubbling: upwards, from source node to root    Processes Event Filters registered in the nodes Processes Event Handlers registered in the nodes If you want an application to be notified when an event occurs, register a filter or a handler for the event Handlers may “consume” the event 59 Tecniche di programmazione A.A. 2012/2013
  • 59.
    Event Handlers      Implements theEventHandler interface Executed during the event bubbling phase. If does not consume the event, it is propagated to the parent. A node can register more than one handler. Handlers for a specific event type are executed before handlers for generic event types.   For example, a handler for the KeyEvent.KEY_TYPED event is called before the handler for the InputEvent.ANY event. To consume an event, call the consume() method 60 Tecniche di programmazione A.A. 2012/2013
  • 60.
    Registering Event Handlers  setOnEvent-type( EventHandler<?super event-class> value )  Event-Type   Event-class   The class that defines the event type (e.g., KeyEvent , MouseEvent, ...) Value    61 The type of event that the handler processes (e.g. setOnKeyTyped, setOnMouseClicked, ...) The event handler for event-class (or for one of its super classes) Must implement: public void handle(ActionEvent event) May be a regular class or an anonymous inline class Tecniche di programmazione A.A. 2012/2013
  • 61.
    Example class ButtonActionHandler implements javafx.event.EventHandler<ActionEvent>{ Event Handler public ButtonActionHandler (/*params*/) { // constructor - if needed } @Override public void handle(ActionEvent event) { Button b = (Button)event.getSource() ; //...do something String buttonText = b.getText() ; // ... } } Registration Button btn = new Button() ; btn.setOnAction(new ButtonActionHandler()) ; 62 Tecniche di programmazione A.A. 2012/2013
  • 62.
    Example (inline definition) Registration& Anonymous event handler btn.setOnAction(new EventHandler<ActionEvent>() { public void handle(ActionEvent event) { System.out.println("Hello World"); } }); 63 Tecniche di programmazione A.A. 2012/2013
  • 63.
  • 64.
    Application complexity andMVC        Interactive, graphical applications exhibit complex interaction patterns Flow of control is in the hand of the user Actions are mainly asynchronous How to organize the program? Where to store data? How to decouple application logic from interface details? How to keep in sync the inner data with the visibile interface? 65 Tecniche di programmazione A.A. 2012/2013
  • 65.
    Media Player example 66 Tecnichedi programmazione A.A. 2012/2013
  • 66.
    MVC pattern defined 67 Tecnichedi programmazione A.A. 2012/2013
  • 67.
    Normal life-cycle ofinteraction 68 Tecniche di programmazione A.A. 2012/2013
  • 68.
    Mapping concepts toJavaFX  View: presenting the UI    Controller: reacting to user actions   FXML The Nodes in the Scene Graph Set of event handlers Model: handling the data   69 Class(es) including data Persistent data in Data Bases Tecniche di programmazione A.A. 2012/2013
  • 69.
    Design Exercise      Imagine anapplication managing a list of items (e.g., names) Different items in the user interface should manage the same set of data, with different criteria and actions Where do you declare the data class? Which class should have access to which? Who creates what objects? 70 Tecniche di programmazione A.A. 2012/2013
  • 70.
    A possible solution 71 Tecniche diprogrammazione A.A. 2012/2013
  • 71.
    The Controller inFXML JavaFX programming
  • 72.
    The Controller inFXML  Several attributes in FXML help in the definition of the Controller behavior associated to a scene     Identification of the Controller class Injection of Node identifiers (references) Registration of event handlers Additionally, the JavaFX Scene Builder may generate a «controller skeleton» for inclusion in the project 73 Tecniche di programmazione A.A. 2012/2013
  • 73.
    Defining the Controllerclass  The Root element of the scene graph may specify a fx: controller attribute  74 <BorderPane id="BorderPane" xmlns:fx="http://javafx.com /fxml" fx:controller="it.polito.te cnprogr.RuzzleController"> Tecniche di programmazione A.A. 2012/2013
  • 74.
    fx:controller attribute  Associate a"controller" class with an FXML document    Automatically create the instance when FXML is loaded Should include event handler methods May include an initialize() method    75 public void initialize(); called once when the contents of its associated document have been completely loaded any necessary post-processing on the content Tecniche di programmazione A.A. 2012/2013
  • 75.
    Accessing the controllerinstance  The Application often needs to communicate with the controller object   E.g., to call setModel() FXMLLoader provides this information URL location = getClass().getResource("example.fxml"); FXMLLoader fxmlLoader = new FXMLLoader(location); Pane root = (Pane)fxmlLoader.load(); MyController controller = (MyController)fxmlLoader.getController(); 76 Tecniche di programmazione A.A. 2012/2013
  • 76.
    Injection of Nodereferences   The controller code may directly access various Nodes in the associated scene graph The attribute @FXML associates a Node variable with the corresponding node, with the same fx:id value as the variable name    No more error-prone «lookup» calls... Local variables in the controller instance Try:View | Show Sample Controller Skeleton on the Scene Builder! @FXML // fx:id="theTitle" private Label theTitle; 77 Tecniche di programmazione A.A. 2012/2013
  • 77.
    Registration of EventHandlers  In FXML, you may set a event handler through attributes   onAction, onKeyTyped, onMouseClicked, ... hundreds more ... The value should be the #name of a method in the controller class  With the right signature for the event type <Button fx:id="cercaBtn" onAction="#doCercaParola" text="Cerca" /> 78 @FXML void doCercaParola ( ActionEvent event ) { Tecniche di programmazione A.A. 2012/2013
  • 78.
  • 79.
  • 80.
  • 81.
    Resources  FXML Controller   Charts   http://docs.oracle.com/javafx/2/api/javafx/fxml/docfiles/introduction_to_fxml.html#controllers Using JavaFXCharts tutorial: http://docs.oracle.com/javafx/2/charts/jfxpub-charts.htm Books  82 Head First Design Patterns, chapter 12 Tecniche di programmazione A.A. 2012/2013
  • 82.
  • 83.
    Licenza d’uso   Queste diapositivesono distribuite con licenza Creative Commons “Attribuzione - Non commerciale - Condividi allo stesso modo (CC BY-NC-SA)” Sei libero:    Alle seguenti condizioni:     di riprodurre, distribuire, comunicare al pubblico, esporre in pubblico, rappresentare, eseguire e recitare quest'opera di modificare quest'opera Attribuzione — Devi attribuire la paternità dell'opera agli autori originali e in modo tale da non suggerire che essi avallino te o il modo in cui tu usi l'opera. Non commerciale — Non puoi usare quest'opera per fini commerciali. Condividi allo stesso modo — Se alteri o trasformi quest'opera, o se la usi per crearne un'altra, puoi distribuire l'opera risultante solo con una licenza identica o equivalente a questa. http://creativecommons.org/licenses/by-nc-sa/3.0/ 84 Tecniche di programmazione A.A. 2013/2014